
Easily find issues by searching: #<Issue ID>
Example: #1832
Easily find members by searching in: <username>, <first name> and <last name>.
Example: Search smith, will return results smith and adamsmith
Aqua Data Server (Public) / nhilam |
Follow
123
|
Before installing, it is important to create the Operating System user with the appropriate permissions for installing Aqua Data Server and starting the application. All of the install operations will fall underneath this user. Below are the terminal commands necessarry for creating the aquadataserver user. The terminal commands provided in this section are based off Ubuntu 10.04. You might have to modify the terminal commands based off your flavor and version of the Linux OS.
sudo useradd -d /home/aquadataserver -m aquadataserver <press enter>
sudo passwd aquadataserver <press enter>
(type password for aquadataserver) <press enter>
The next step is meant to make sure the aquadatserver user has administrative rights. Without these rights it will be difficult to run the aquadataserver application. Below, we are adding aquadataserver to the preexisting admin group which exists by default in Ubuntu. It's important to have the rights when adding aquadataserver as a service to run at system startup. A nonadministrative user would not be able to install the application as a service.
sudo usermod -G admin aquadataserver <press enter>
Note: The above command is for Ubuntu. If you are using Debian, you will need to edit /etc/sudoers file and provide the aquadataserver user administrative rights by means of sudo.
Below, we are making sure the aquadataserver user is using bash so that the aquadataserver scripts run correctly.
sudo usermod -s /bin/bash aquadataserver <press enter>
Once this user is created, the installation within this user's home directory can proceed.
Login to the operating system as the user aquadataserver. The installation must also be performed under the aquadataserver user.
This step is for creating the appropriate schema within the aquadataserver MySQL database needed for running Aqua Data Server. Below, all of the steps assume you will be using Aqua Data Studio for creating the repository. If you do not have Aqua Data Studio, you can download a free evaluation version http://www.aquafold.com/aquadatastudio_downloads.html. If you are not using Aqua Data Studio, click here for Command-line MySQL Repository Creation Step Create Database.
1. Create a new database called aquadataserver, specifying unicode for its settings.
Name: aquadataserver
Charset: utf8
Collation: utf8_unicode_ci
2. Create a database user 'aquadataserver' and grant this user all privileges to the aquadataserver database.
User: aquadataserver
Host: <leave blank> So that Aqua Data Server can access the database regardless of whether the database is installed on the same physical server as the Aqua Data Server application, or on a remote server elsewhere on your network. Make sure you complete the Database Access tab before clicking OK.
in the Database Access tab,
Database: Choose "aquadataserver"
Privileges: select all privileges
Make sure you are logged into the Operating System as the user aquadataserver. This user has all of the appropriate administrative and operating system rights to successfully install and start the application.
Download your version of linux (32bit or 64bit) aquadataserver tar.gz file from http://www.aquafold.com/aquadataserver_downloads.html and extract it to your aquadataserver user's home directory.
tar -xvzf aquadataserver-linux-64bit-15.0.0.tar.gz <press enter>
It is also possible to unarchive the tar.gz within a Linux desktop such as KDE or Gnome as shown below.
Create a .aquadataserver folder under the aquadataserver user and copy the aquadataserver.properties file from the extracted download into it. The .aquadataserver folder will contain important information for activation and configuration of aquadataserver, as well as information pointing to the MySQL installation that will be used for its repository. Below are the terminal commands for creating the .aquadataserver directory and copying the aquadataserver.properties file from the extracted tar.gz download.
mkdir /home/aquadataserver/.aquadataserver <press enter>
Once the .aquadataserver directory has been created, copy the aquadataserver.properties file into it. This file is used for configuring Aqua Data Server in step 3 "Configuring the Repository".
cp /home/aquadataserver/aquadataserver/examples/aquadataserver.properties /home/aquadataserver/.aquadataserver <press enter>
To make sure Aqua Data Server automatically starts every time the operating system is rebooted, copy the aquadataserver bash file to /etc/init.d/
sudo cp /home/aquadataserver/aquadataserver/aquadataserver /etc/init.d/ <press enter>
Once the above steps have been completed, make sure the aquadataserver user is the owner of all its folders and files with the command below.
sudo chown -R aquadataserver ~/aquadataserver <press enter>
To configure the Aqua Data Server application to automatically run at system startup, enter the following command:
sudo ln -s /etc/init.d/aquadataserver /etc/rc2.d/S95aquadataserver <press enter>
This step is for configuring the repository within the aquadataserver MySQL database needed for running Aqua Data Server. If you are not using Aqua Data Studio, click here for Command-line MySQL Repository Creation Step Create Schema.
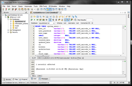
At this stage, we need to run the aquadataserver_schema.sql script, found in the <USER_HOME>/aquadataserver/schema/ directory to create the application objects & data necessary for Aqua Data Server.
Below is an example of the aquadataserver_schema.sql script within Aqua Data Studio. After the SQL script is executed, all of the needed schema are created and ready for use.
Next, modify the aquadataserver.properties file to use the proper password and database host ip address. Although the password is entered in clear text at the moment, when the application launches, the password is encrypted so that it cannot be read.
gedit /home/aquadataserver/.aquadataserver/aquadataserver.properties <press enter>
There are two ways to start the application Server, either as a service or from command-line.
If you have performed all of the steps above, the application should start by restarting the computer or by manually starting the application by typing the following command
sudo /etc/init.d/aquadataserver start <press enter>
Note: It is always recommended to follow the conventions for aquadataserver user name, installation directory etc. as mentioned in the above steps. If you wish to deviate, you may have to edit /etc/init.d/aquadataserver and adjust following environment variables accordingly,
To start the application from command line instead of a service, type in the following commands
cd <INSTALLATION_HOME>/tomcat/bin <press enter>
./startup.sh <press enter>
Note: Your working directory should be <INSTALLATION_HOME>/tomcat/bin, prior to invoking startup.sh. If you want to invoke the script from a different working directory, then set the CATALINA_HOME environment variable.
export CATALINA_HOME=/home/aquadataserver/aquadataserver/tomcat
Once the application server is started, point a web browser to http://<ip address of app server>:<port of app server> (e.g. http://localhost:8082. By default, the port used is 8082) upon startup of the application to verify it successfully launched. The port and IP address can be changed by editing aquadataserver/tomcat/conf/server.xml
Login as user "admin" with the password "change_on_install",
On the "Welcome" screen after log in, click the Activation link.
You should be at the License tab. Within the License tab, click to use an evaluation, or enter your purchase license and click Activate to begin.
Clicking Add Evaluation License Key underneath the Activation tab adds an Evaluation License of 3 units. The Evaluation License MUST be activated for it to be used. Click the Activate License icon to begin the Evaluation. The number of days left on the Evaluation will be listed to the right after the Evaluation has been Activated and the title bar of your web browser will inform you of the number of days remaining in the evaluation even when you are not on the Activation page.
If you've purchased a license, click the Add License Key link underneath the Activation tab. Enter the License key from your registration email and Activate it to begin using Aqua Data Server.
If Activation fails, see the Activation Assist page. It is likely that you will need to perform a manual activation due to firewall and proxy restrictions.
This step is for configuring the Aqua Data Server for your particular environment once the application has been successfully launched. Configuration is performed on the Admin -> System Settings tab.
The following items in Systems Settings MUST be configured in order to create users or to reset passwords:
All SMTP Fields
It is recommended that the default Admin password be changed after installation. The Admin password can be changed by clicking the User Home tab at the very top of the page, then clicking the Profile tab in the lower tabs. On the resulting Profile page click the Change Password button below the Profile tab.
Enter the current password "change_on_install" and a new password twice then click Save.
Based on how you have started the application as a service or from command-line, use the following options to stop the application server.
To stop the application server launched as a service, type in the following command
sudo /etc/init.d/aquadataserver stop <press enter>
To stop the application server launched from command line instead of a service, type in the following commands
cd <INSTALLATION_HOME>/tomcat/bin <press enter>
./shutdown.sh <press enter>
NOTE: AquaFold, Inc. does not bundle DB2 z/OS, Netezza, Vertica or Teradata drivers within the application as per these vendor's licensing requirements. To add drivers for DB2 z/OS, Netezza, Vertica or Teradata for database connections, see the Adding DB2, Netezza, Vertica and Teradata drivers page.
About AquaClusters Privacy Policy Support Version - 19.0.2-4 AquaFold, Inc Copyright © 2007-2017