
Easily find issues by searching: #<Issue ID>
Example: #1832
Easily find members by searching in: <username>, <first name> and <last name>.
Example: Search smith, will return results smith and adamsmith
Aqua Data Server (Public) / nhilam |
Follow
123
|
First, create a Windows operating system user "aquadataserver" who has Administrator privileges and has the ability to log on as a service. This step is important because it allows the creation of a Windows Service that runs every time the computer reboots.
This step is for creating the appropriate schema within the aquadataserver MySQL database needed for running Aqua Data Server. Below, all of the steps assume you will be using Aqua Data Studio for creating and configuring the repository. If you do not have Aqua Data Studio, you can download a free evaluation version http://www.aquafold.com/aquadatastudio_downloads.html. If you are not using Aqua Data Studio, click here for Command-line MySQL Repository Creation Step Create Database.
1. Create a new database called aquadataserver, specifying unicode for its settings.
Name: aquadataserver
Charset: utf8
Collation: utf8_unicode_ci
2. Create a database user 'aquadataserver' and grant this user all privileges to the aquadataserver database.
User: aquadataserver
Host: <leave blank> So that Aqua Data Server can access the database regardless of whether the database is installed on the same physical server as the Aqua Data Server application, or on a remote server elsewhere on your network. Make sure you complete the Database Access tab before clicking OK.
in the Database Access tab,
Database: Choose "aquadataserver"
Privileges: select all privileges
Once the database has been created, the schema needed for Aqua Data Server must be created within the aquadataserver database. The extracted/installed download from step 2 "Install the Software" contains an .sql file with all of the DDL needed.
Log in as the user "aquadataserver" to begin the installation process. If you attempt to install as another user without administrative capabilities it will not be possible for the installer to create and run the Windows Service.
Download the Aqua Data Server installer EXE file from http://www.aquafold.com/aquadataserver_downloads.html to the desktop and double click it.
Double click on the installer.
Select the language,
Agree to the License Agreement
click next to select the destination directory
Click next to select Service options for creating a Windows Service to run Aqua Data Server. The service will run under the Windows user account you are currently logged in as. Enter aquadataserver's Windows password.
Next, indicate the host IP address and password to be used by the mysql database installed in step 2. The Host field must match the bind-address entered in the my.ini file in this prerequisite MySQL step. "Create the Repository" above. This points Aqua Data Server to the correct database and sets this information in the <SERVICE_USER_HOME>\.aquadataserver\aquadataserver.properties file. If your MySQL installation is on a server at a different IP address than where you've installed Aqua Data Server, enter that IP in the Host field.
Click next to finish the installation process
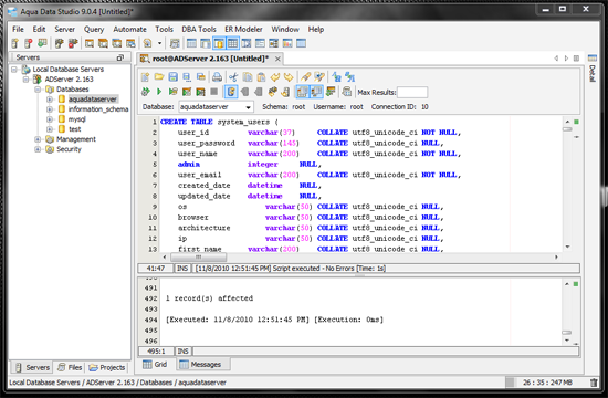
At this stage we need to log in to MySQL server as aquadataserver and run the aquadataserver_schema.sql script found in the C:\Program Files\Aqua Data Server v18.0 - 32bit\schema directory to create the application objects & data necessary for Aqua Data Server.
This script includes "Go" as a statement separator because it was designed for use in Aqua Data Studio. If you do not use Aqua Data Studio to execute the script, make sure you remove "Go" as the statement separator before executing it. If you are not using Aqua Data Studio, click here for Command-line MySQL Repository Creation Step Create Schema.
Below is an example of the aquadataserver_schema.sql script within Aqua Data Studio. After the SQL script is executed, all of the needed schemas are created and ready for use.
There are two ways to start the application Server, either as a service or from command-line.
Before starting as a service, go through the following instructions to make sure you have configured the required security policies to your Windows OS if applicable.
Windows 7 Ultimate users (even though they are Administrators) must be given the user rights to log on as a service within secpol.msc, Local Security Policy -> Security Settings -> Local Policies -> User Rights Assignment -> Log on as a service. For more on how to grant Log on as a service rights to a user, see the Troubleshooting: Launcher and Memory Configuration page.
Windows 7 Home users should follow these instructions
If you have performed all of the steps above, the application should start by restarting the computer or by manually starting the application as follows:
Manually start the Application Server service by choosing Start->Control Panel->System and Security->Administrative Tools->Services and right click on the Aqua Data Server service then select Start.
To start the application from command line instead of a service, open a command prompt and type in the following commands.
cd <INSTALLATION_HOME>\tomcat\bin <press enter>
startup.bat <press enter>
Note: It is mandatory to change directory to <INSTALLATION_HOME>\tomcat\bin before starting or stopping the application. If you wish to run from any other directory you will have to set the CATALINA_HOME environment variable to C:\Program Files (x86)\Aqua Data Server\Aqua Data Server 18.0 - 32bit\tomcat
set CATALINA_HOME=C:\Program Files (x86)\Aqua Data Server 18.0 - 32bit\tomcat
Once the application server is started, go to Start -> Programs-> Aqua Data Server -> Log in to Aqua Data Server. The default port in the url that appears is 8082. The port can be changed by editing <INSTALLATION_HOME>\Aqua Data Server 18.0 - 32bit\tomcat\conf\server.xml
Login as user "admin" with the password "change_on_install",
click the Admin tab at the very top of the page and navigate to the License tab in the menu bar.
This step is for activating an evaluation of Aqua Data Server, or for activating purchased license threads so that the application can be used. Activation can be performed after a successful launch of the application. If you've performed all of the steps above, the application should start by restarting the server, or by manually running the application. Within the License tab, click to use an evaluation, or enter your purchased license and click Activate to begin. Once installation is complete and the application has been started, refer to the Activation section to see how to begin an evaluation or enter license keys.
Clicking Add Evaluation License Key underneath the License tab adds an Evaluation License of 3 units. The Evaluation License MUST be activated for it to be used. Click the Activate License icon to begin the Evaluation. The number of days left on the Evaluation will be listed to the right after the Evaluation has been Activated, and the title bar of your web browser will inform you of the number of days remaining in your evaluation even when you are not on the Activation page.
If you've purchased a license, click the Add License Key link underneath the License tab. Enter the License key from your registration email and Activate it to begin using Aqua Data Server.
This step is for configuring Aqua Data Server for your particular environment once the application has been successfully launched. Configuration is performed on the Admin -> System Settings tab.
The following items in Systems Settings MUST be configured in order to create users or to reset passwords:
Site URL
System email address
All SMTP Fields
It is recommended that the default Admin password be changed after installation. The Admin password can be changed by clicking the User Home tab at the very top of the page, then clicking the Profile tab in the lower tabs. On the resulting Profile page click the Change Password button below the Profile tab.
Enter the current password "change_on_install" and a new password twice then click Save.
If users on other computers have difficulty browsing to this page, ensure that the application is not being blocked by your server's firewall. See the Troubleshooting section for how to allow Aqua Data Server through the Windows Firewall.
Based on how you have started the application as a service or from command-line, use the following options to stop the application server.
To stop the application server launched as a service, go to Start->Control Panel->System and Security->Administrative Tools->Services and right click on the Aqua Data Server service then select Stop.
To stop the application server launched from command line instead of a service, type in the following commands
cd <INSTALLATION_HOME>\tomcat\bin <press enter>
shutdown.bat <press enter>
NOTE: AquaFold, Inc. does not bundle DB2 z/OS, Netezza, Vertica or Teradata drivers within the application as per these vendor's licensing requirements. To add drivers for DB2 z/OS, Netezza, Vertica or Teradata for database connections, see the Adding DB2, Netezza, Vertica and Teradata drivers page.
Windows 7 Home users must be given the user rights to log on as a service by changing the Service Properties twice in the Control Panel -> Administrative Tools-> Services to allow log on as a service (there is no secpol.msc for Windows 7 Home users)
Right click on the Aqua Data Server Service, select properties.
Go to the Log On tab. Regardless of whether you see information in the "This account:" field, click the radio button for Local System account and click OK.
You should still have the Services list open. Right click on the Aqua Data Server service again, then choose Properties again.
Go to the Log On tab again. Click the radio button next to "This Account" and click Browse. Type in the username of the user that installed Aqua Data Server (this should be your current username aquadataserver)
Click Check Names. The user name should be underlined.
Click OK. This will allow Aqua Data Server to run as a service for the username aquadataserver on Windows 7 Home. Continue by returning to Administrative Tools -> Services and right clicking on Aqua Data Server service and selecting Start. Continue the steps by logging in.
|
|
|
|
|
|
|
|
|
|
|
|
|
|
|
|
|
|
|
|
|
|
|
|
|
|
|
|
|
|
|
|
|
|
|
|
|
|
|
|
|
|
|
|
|
|
|
|
|
|
|
|
|
|
|
|
|
|
|
|
|
|
|
|
|
|
|
|
|
|
|
|
|
|
|
|
|
|
|
|
|
|
|
|
|
|
|
|
|
|
|
|
|
|
|
|
|
|
|
|
|
|
|
|
|
|
|
|
|
|
|
|
|
|
|
|
|
|
|
|
|
|
|
|
|
|
|
|
|
|
|
|
|
|
|
|
|
|
|
|
|
|
|
|
|
|
|
|
|
|
|
|
|
|
|
|
|
|
|
|
|
|
|
|
About AquaClusters Privacy Policy Support Version - 19.0.2-4 AquaFold, Inc Copyright © 2007-2017