× Heads up!

Aqua Data Studio / nhilam

Follow
IDE for Relational Databases
×
nileshhmali reported 2013-09-20T12:26:33Z  · last modified 2013-09-27T06:30:19Z

Double quote is missing in generated view script in ER-moduler.


Dev
Ivan Gron
ivangron
QA swissarmyknife(*)
Priority Low
Complexity Unknown
Component Tools - ER Modeler
Version 14.0
ADS version :ADS-windows-x64-14.0-rc-20
 
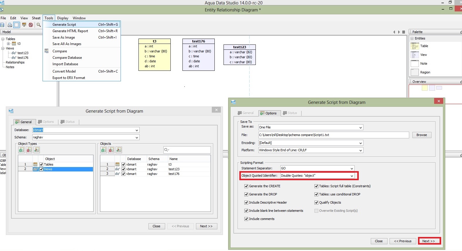
Go to table node and right click -> Select tools->Select ER modular generator->Open entity relationship diagram window->
check view from object types,select any view name from list,click on next button.->opened Entity relationship diagram window.
 
Now on this window,tools menu->Select Generate script->check view from object types,select any view name from list,click on next button-> 
select double quote from object quoted identifier,click on next button.
 
Generated text file is as below
/*
Script generated by Aqua Data Studio 14.0.0-rc-20 on Sep-20-2013 02:17:55 PM
Database: vbmart
Schema: raghav
*/
 
DROP VIEW "raghav"."test123"
GO
DROP VIEW "raghav"."test176"
GO
ALTER TABLE "raghav"."t3"
DROP CONSTRAINT "uk1"
GO
DROP TABLE "raghav"."t3"
GO
CREATE TABLE "raghav"."t3"  ( 
"a"  int,
"b"  varchar(80),
"c"  time(0),
"d"  date,
"ab" int 
)
GO
ALTER TABLE "raghav"."t3"
ADD CONSTRAINT "uk1"
UNIQUE ("a", "b")
GO
 
CREATE VIEW  raghav.test123  AS SELECT t2.a, t2.b, t2.c FROM raghav.t2
GO
 
CREATE VIEW  raghav.test176  AS SELECT t4.a, t4.b, t4.c, t4.d, t4.ab FROM raghav.t4
GO
 
Now you will observe that double quote is missing in generated view script.
 
 
 
7 attachments

Issue #10115

Closed
Fixed
Resolved 2013-09-25T16:32:06Z
 
 
Completion
No due date
Fixed Build v14.0.0-rc-31
No time estimate

About AquaClusters Privacy Policy Support Version - 19.0.2-4 AquaFold, Inc Copyright © 2007-2017