× Heads up!

Aqua Data Studio / nhilam

Follow
IDE for Relational Databases
×
swapnil.chaudhari(*) reported 2013-10-01T13:39:20Z  · SachinPrakash last modified 2013-10-23T15:03:50Z

Aggregate functions max and sum are not working properly in table data editor .


Dev
Jenny Nishimura
JennyNishimura
QA
Tariq Rahiman
tariqrahiman
Priority Low
Complexity Unknown
Component Tools - Table Data Editor
Version Future - .1

Database version : SQLite 3

ADS version:  Aqua Data Studio 14.0.0-rc-37
                        Build #: 34213
                        Built on: 2013-Sep-27 04:18:45 PM

Windows: 7-64 bit

Aggregate functions max and sum are not working properly in table data editor .

Step 0 : Connect to SQLite database.

Step 1: Create a simple table with one column of datatype integer.

             CREATE TABLE "MYTABLE"  (

                "c1"    INTEGER,

                "c2"    TEXT,

                "c3"    TEXT,

                "c4"    TEXT,

               PRIMARY KEY("c1")

          )

Step 2: Insert values in “MYTABLE”

INSERT INTO "MYTABLE"("C1", "C2", "C3", "C4")

VALUES('1234567890123456775', 'BDC', 'WERE', 'ASD')

GO

INSERT INTO "MYTABLE"("C1", "C3", "C4")

VALUES(2147483647, 'XZ', 'HYT')

GO

INSERT INTO "MYTABLE"("C1", "C2", "C4")

VALUES(9642, 'SDF', 'FGH')

GO

INSERT INTO "MYTABLE"("C1", "C2", "C3")

VALUES(7, 'G', 'T')

GO

INSERT INTO "MYTABLE"("C1", "C2", "C3", "C4")

VALUES(1, 'C', 'W', 'B')

GO

INSERT INTO "MYTABLE"("C1", "C2")

VALUES('2147483649', 'ABC')

GO

INSERT INTO "MYTABLE"("C1", "C2", "C3", "C4")

VALUES('1234567890123456785', 'QWERTY', 'GHK', NULL)

GO

INSERT INTO "MYTABLE"("C1", "C2", "C3", "C4")

VALUES('1234567890123456790', 'POU', 'SASD', 'ASD')

GO

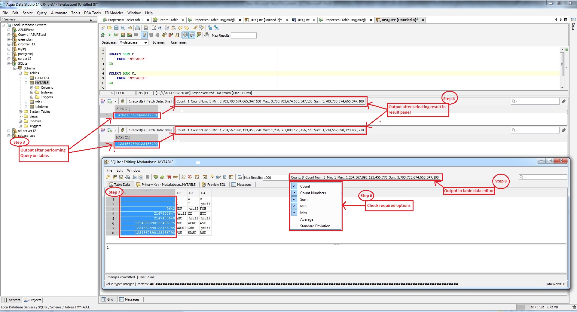
Step 3(a): Execute query for sum on column of integer datatype (here c1).

   SELECT SUM(C1) FROM "MYTABLE"

   GO

Step 3(b): Execute query for max on column of integer datatype (here c1).

SELECT MAX(C1)  FROM "MYTABLE"

GO      

Step 4:  Select the outputs of previous step, observe the new outputs on the toolbar of the result panel.

Step 5: Right click on table, select  “Edit table data”.

Step 6: Select menu for aggregate function in toolbar option. Check (mark) the count, count-numbers, sum, min, max  options.       

Step 7: Select all the rows of a column of integer datatype (here, c1).

Step 8:  Observe the output for max and sum on toolbar.

Now you can observe that,  Actual output given by query, the output on toolbar of result panel and output of aggregate functions in table data editor all three are different with output given by query performed on table data is only the correct one.

1 attachment

Issue #10276

Closed
 
 
Completion
No due date
No fixed build
No time estimate

About AquaClusters Privacy Policy Support Version - 19.0.2-4 AquaFold, Inc Copyright © 2007-2017