|
|
347 KB
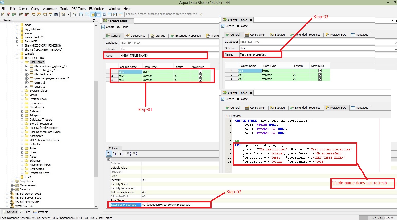
There is a design flaw in the tabledialog column extended properties model that is not taking into consideration that the table name can change... will talk with asif
Above issue also reproducible in: Ms sql server 2012 and Ms sql server 2008R.
Above issue also reproducible in: Ms sql server 2012 and Ms sql server 2008R.
This fix should have affected all versions. I am unable to reproduce this with latest build. Tariq can you reproduce or mark invalid if you can't, thanks...
This fix should have affected all versions. I am unable to reproduce this with latest build. Tariq can you reproduce or mark invalid if you can't, thanks...
@nilesh: can you check in the latest build 14.0.3 ? You can grab it from the AquaFold website
@nilesh: can you check in the latest build 14.0.3 ? You can grab it from the AquaFold website
Issue #10353 |
| Closed |
| Fixed |
| Resolved |
Completion |
| No due date |
| Fixed Build v14.0.0-1 |
| No time estimate |
There is a design flaw in the tabledialog column extended properties model that is not taking into consideration that the table name can change... will talk with asif