MS SQL Server ( my example is within SQL Server 2008 R2 )
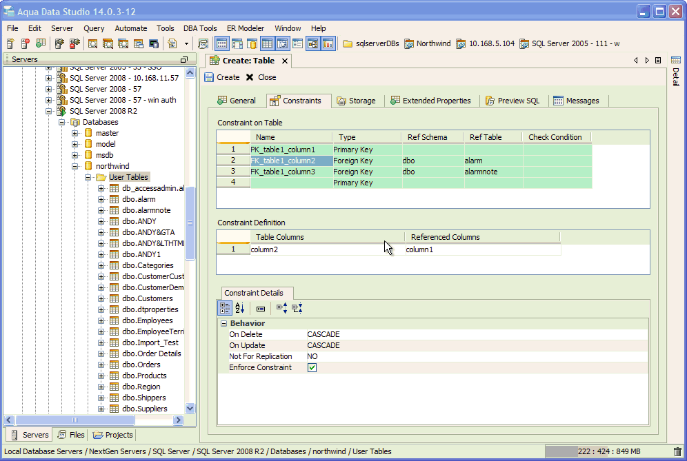
When creating a table in the Visual Editor, and making primary keys and foreign keys, the foreign keys ON DELETE and ON UPDATE isn't being included in all Foreigh Keys if there is more than one Foreign Key.
However, if you navigate back to the Foreign Keys and change them, the ON DELETE and ON UPDATE will appear in the Preview Pane appropriately for all keys.
1. Launch Create Table Visual Editor
2. Create some columns in the General Tab
3. Go to the Constraints Tab and add
a Primary Key
a Foreign Key (set ON DELETE and ON UPDATE CASCADE in Constraints Details)
a second Foreign Key (set ON DELETE and ON UPDATE CASCADE in Constraints Details)
4. View the SQL Preview
only one of your 2 foreign keys will indicate the ON DELETE and ON UPDATE CASCADE
See attached screenshots and GIF Animation
|
|
101 KB
|
|
99 KB
|
|
101 KB
|
|
152 KB
needs a full round of testing in labs....
Case 2: Same as above for Sybase Anywhere. It seems that the Foreign Keys are inheriting some of the properties of an already existing foreign key. Please check for Sybase Anywhere as well
Case 2: Same as above for Sybase Anywhere. It seems that the Foreign Keys are inheriting some of the properties of an already existing foreign key. Please check for Sybase Anywhere as well
Case 3: For ParAccel if you create 2 foreign keys and select Match=FULL for one, the other foreign key also displays Match=FULL but if you go to SQL Preview, only one of them has the clause.
Case 3: For ParAccel if you create 2 foreign keys and select Match=FULL for one, the other foreign key also displays Match=FULL but if you go to SQL Preview, only one of them has the clause.
You have found a new bug that does not correspond to the bug fix above. I will fix this bug and commit the fixes to this issue but we should file separate issues for new bugs in the future as it helps track bug fixes correctly...
You have found a new bug that does not correspond to the bug fix above. I will fix this bug and commit the fixes to this issue but we should file separate issues for new bugs in the future as it helps track bug fixes correctly...
The Detail Pane's UI to object && object to UI should not allow for non-setup of values. There should always be a finish value set instead of allowing values to pass from one object to the other. added comments in code so hopefully coders do not forget to handle value sets at all times.
The Detail Pane's UI to object && object to UI should not allow for non-setup of values. There should always be a finish value set instead of allowing values to pass from one object to the other. added comments in code so hopefully coders do not forget to handle value sets at all times.
Issue #10668 |
| Closed |
| Fixed |
| Resolved |
Completion |
| No due date |
| Fixed Build v14.0.3-16 |
| No time estimate |
needs a full round of testing in labs....