× Heads up!

Aqua Data Studio / nhilam

Follow
IDE for Relational Databases
×
nisha.gaikwad(*) reported 2013-12-24T09:56:59Z  · anilkalshetti last modified 2014-11-04T09:41:17Z

In Apache Hive quote identifier missing for column name in Schema Script Generator


Priority Low
Complexity Unknown
Component Tools - Schema Script Gen
Version 16.0
Aqua Data Studio 15.0.0-dev-57
Operating Environment:  Windows7  64-bit
Database: Hive 0.12
 
Steps to reproduce:
1. Connect to Apache Hive
2. Open Query Analyzer
3. Run the following script on Query Analyzer
 
CREATE DATABASE db_public
GO
CREATE TABLE db_public.test  ( 
t_col1 string, 
t_col2 int, 
t_col3 smallint)
ROW FORMAT DELIMITED
STORED AS SEQUENCEFILE
GO
 
4. Go to Database tree node and expand it.
5. Go to db_public database and expand it.
6. Go to Table tree node expand it and go to test table
7. Right click on test table,Select Tools option,Select Schema Script Generator
8. In Script Generator window Select object Tables form object type pane and click on Next button
9. In Option tab  Select Preview Tab from Save as drop down list
10.In Scripting Format Select Double Quotes: "object" or any other option from Object Quoted Identifier's drop down list
11. Check on Generate the CREATE and click on NEXT.
 
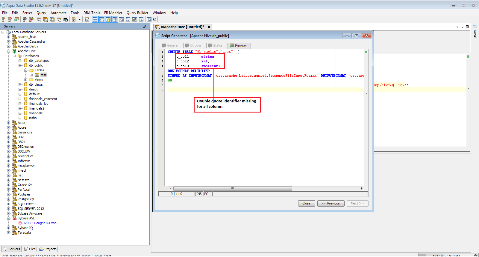
In Preview tab quote identifier display only for table name for column name quote identifier are missing
Please refer screen shot  which I have attached
1 attachment

Issue #11159

Closed
Fixed
Resolved 2014-06-25T21:56:38Z
 
 
Completion
No due date
Fixed Build ADS 15.0.0-dev-348
No time estimate

About AquaClusters Privacy Policy Support Version - 19.0.2-4 AquaFold, Inc Copyright © 2007-2017