× Heads up!

Aqua Data Studio / nhilam

Follow
IDE for Relational Databases
×
ashwini.chavan reported 2014-01-30T08:30:55Z  · NielsGron last modified 2014-06-24T20:35:08Z

In Object Search result table list does not display in alphabetical order


Priority Low
Complexity Unknown
Component Tools - Object Search
Version Future - 0.1
 Aqua Data Studio 15.0.0-dev-86
 Database:Teradata Aster 5.0
 
1.In ADS,connect to Teradata Aster database,expand it
  Go to Databases object folder
  Right click on Databases object folder
  Go to Tools option and select Object Search option
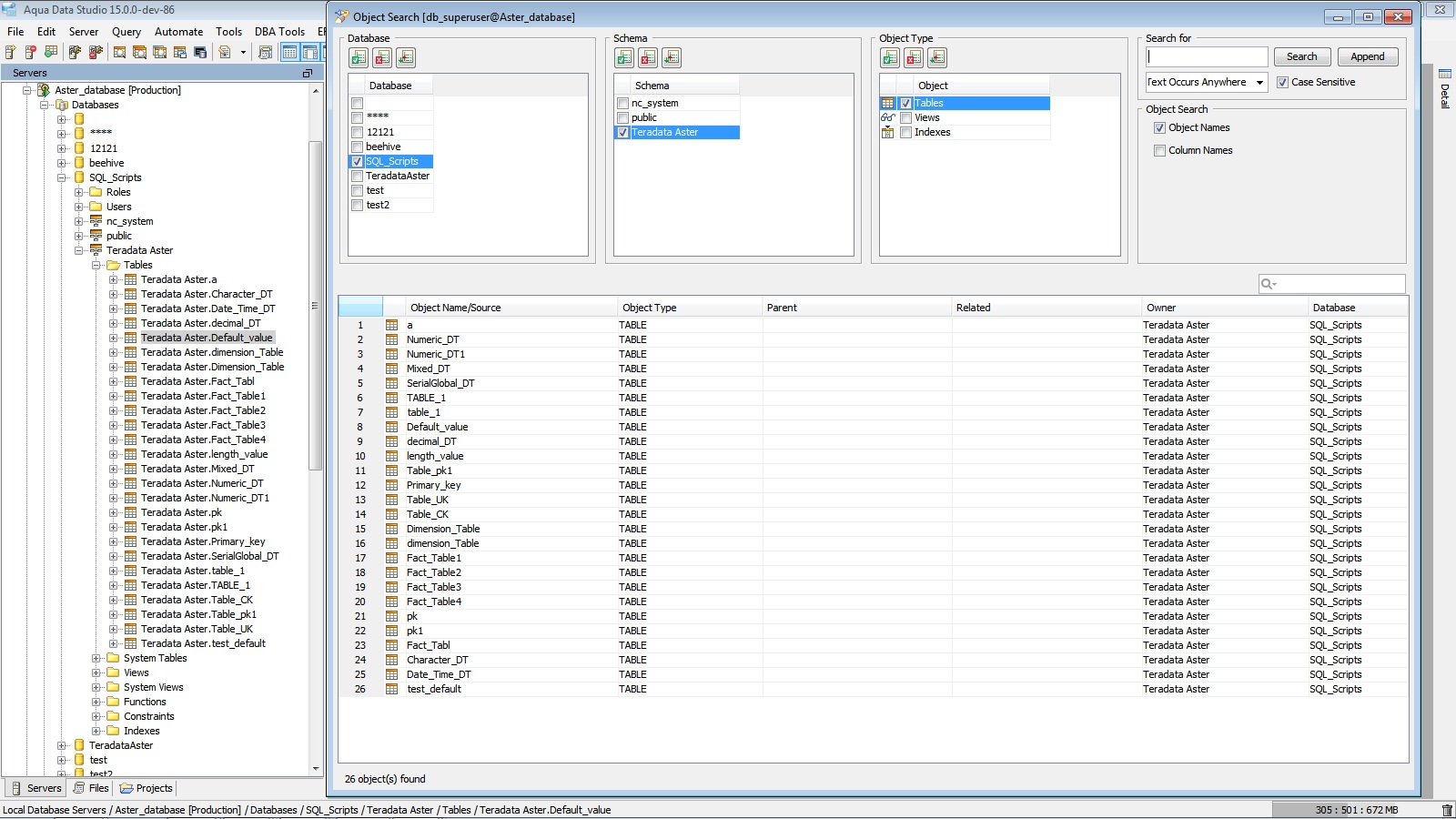
  Object Search window get opened
  
2.In Object Search window,check any database under Databases pane
  Check any schema under Schema pane
  Check Tables/Views/Indexes object under Object Type pane
  Check Object Names as a search option
  Click Search button
  In result list of table/views/indexes get displayed but list does not display in alphabetical order
  
  Above issue also reproduced in following databases:
  
  1.SQL Server 2012
  2.DB2 LUW
  3.Sybase IQ
  4.Syabase Anywhere
  5.Oracle
  6.PostgreSQL
  7.Teradata
  8.Informix
  9.Apache Derby
  10.Vertica
  
  
 
3 attachments

Issue #11573

Closed
 
 
Completion
No due date
No fixed build
No time estimate

About AquaClusters Privacy Policy Support Version - 19.0.2-4 AquaFold, Inc Copyright © 2007-2017