java.lang.NullPointerException
at \\...\\ .\\हिñçêČάй語简�?한\\.nꁿ ꂑꌦ interface case.a(Unknown Source)
at \\...\\ .\\हिñçêČάй語简�?한\\.nꁿ ꂑꌦ interface case.a(Unknown Source)
at \\...\\ .\\हिñçêČάй語简�?한\\.Zꄵꌲꋍꄑ new long.a(Unknown Source)
at \\...\\ .\\हिñçêČάй語简�?한\\.Zꄵꌲꋍꄑ new long.a(Unknown Source)
at \\...\\ .\\हिñçêČάй語简�?한\\.Dꌋ̎⣬ break.a(Unknown Source)
at \\...\\ .\\हिñçêČάй語简�?한\\.Wꑊᛧ̲ꍠ Object do.a(Unknown Source)
at com.aquafold.datastudio.mainframe.ActionHandler.actionPerformed(Unknown Source)
at javax.swing.AbstractButton.fireActionPerformed(Unknown Source)
at javax.swing.AbstractButton$Handler.actionPerformed(Unknown Source)
at javax.swing.DefaultButtonModel.fireActionPerformed(Unknown Source)
at javax.swing.DefaultButtonModel.setPressed(Unknown Source)
at javax.swing.AbstractButton.doClick(Unknown Source)
at com.jidesoft.plaf.vsnet.VsnetMenuItemUI.doClick(Unknown Source)
at com.jidesoft.plaf.vsnet.VsnetMenuItemUI$MouseInputHandler.mouseReleased(Unknown Source)
at java.awt.Component.processMouseEvent(Unknown Source)
at javax.swing.JComponent.processMouseEvent(Unknown Source)
at java.awt.Component.processEvent(Unknown Source)
at java.awt.Container.processEvent(Unknown Source)
at java.awt.Component.dispatchEventImpl(Unknown Source)
at java.awt.Container.dispatchEventImpl(Unknown Source)
at java.awt.Component.dispatchEvent(Unknown Source)
at java.awt.LightweightDispatcher.retargetMouseEvent(Unknown Source)
at java.awt.LightweightDispatcher.processMouseEvent(Unknown Source)
at java.awt.LightweightDispatcher.dispatchEvent(Unknown Source)
at java.awt.Container.dispatchEventImpl(Unknown Source)
at java.awt.Window.dispatchEventImpl(Unknown Source)
at java.awt.Component.dispatchEvent(Unknown Source)
at java.awt.EventQueue.dispatchEventImpl(Unknown Source)
at java.awt.EventQueue.access$200(Unknown Source)
at java.awt.EventQueue$3.run(Unknown Source)
at java.awt.EventQueue$3.run(Unknown Source)
at java.security.AccessController.doPrivileged(Native Method)
at java.security.ProtectionDomain$1.doIntersectionPrivilege(Unknown Source)
at java.security.ProtectionDomain$1.doIntersectionPrivilege(Unknown Source)
at java.awt.EventQueue$4.run(Unknown Source)
at java.awt.EventQueue$4.run(Unknown Source)
at java.security.AccessController.doPrivileged(Native Method)
at java.security.ProtectionDomain$1.doIntersectionPrivilege(Unknown Source)
at java.awt.EventQueue.dispatchEvent(Unknown Source)
at java.awt.EventDispatchThread.pumpOneEventForFilters(Unknown Source)
at java.awt.EventDispatchThread.pumpEventsForFilter(Unknown Source)
at java.awt.EventDispatchThread.pumpEventsForFilter(Unknown Source)
at java.awt.WaitDispatchSupport$2.run(Unknown Source)
at java.awt.WaitDispatchSupport$4.run(Unknown Source)
at java.security.AccessController.doPrivileged(Native Method)
at java.awt.WaitDispatchSupport.enter(Unknown Source)
at java.awt.Dialog.show(Unknown Source)
at java.awt.Component.show(Unknown Source)
at java.awt.Component.setVisible(Unknown Source)
at java.awt.Window.setVisible(Unknown Source)
at java.awt.Dialog.setVisible(Unknown Source)
at \\...\\ .\\हिñçêČάй語简�?한\\.Bꆚ⣨ꎪᡒ.open(Unknown Source)
at \\...\\ .\\हिñçêČάй語简�?한\\.Cꌊꌊꂻꎎ.a(Unknown Source)
at \\...\\ .\\हिñçêČάй語简�?한\\.dꅒꄂᢔ͟ instanceof Boolean.b(Unknown Source)
at \\...\\ .\\हिñçêČάй語简�?한\\.o⠥ꌼᛁꂡ class implements.actionPerformed(Unknown Source)
at javax.swing.AbstractButton.fireActionPerformed(Unknown Source)
at javax.swing.AbstractButton$Handler.actionPerformed(Unknown Source)
at javax.swing.DefaultButtonModel.fireActionPerformed(Unknown Source)
at javax.swing.DefaultButtonModel.setPressed(Unknown Source)
at javax.swing.AbstractButton.doClick(Unknown Source)
at com.jidesoft.plaf.vsnet.VsnetMenuItemUI.doClick(Unknown Source)
at com.jidesoft.plaf.vsnet.VsnetMenuItemUI$MouseInputHandler.mouseReleased(Unknown Source)
at java.awt.Component.processMouseEvent(Unknown Source)
at javax.swing.JComponent.processMouseEvent(Unknown Source)
at java.awt.Component.processEvent(Unknown Source)
at java.awt.Container.processEvent(Unknown Source)
at java.awt.Component.dispatchEventImpl(Unknown Source)
at java.awt.Container.dispatchEventImpl(Unknown Source)
at java.awt.Component.dispatchEvent(Unknown Source)
at java.awt.LightweightDispatcher.retargetMouseEvent(Unknown Source)
at java.awt.LightweightDispatcher.processMouseEvent(Unknown Source)
at java.awt.LightweightDispatcher.dispatchEvent(Unknown Source)
at java.awt.Container.dispatchEventImpl(Unknown Source)
at java.awt.Window.dispatchEventImpl(Unknown Source)
at java.awt.Component.dispatchEvent(Unknown Source)
at java.awt.EventQueue.dispatchEventImpl(Unknown Source)
at java.awt.EventQueue.access$200(Unknown Source)
at java.awt.EventQueue$3.run(Unknown Source)
at java.awt.EventQueue$3.run(Unknown Source)
at java.security.AccessController.doPrivileged(Native Method)
at java.security.ProtectionDomain$1.doIntersectionPrivilege(Unknown Source)
at java.security.ProtectionDomain$1.doIntersectionPrivilege(Unknown Source)
at java.awt.EventQueue$4.run(Unknown Source)
at java.awt.EventQueue$4.run(Unknown Source)
at java.security.AccessController.doPrivileged(Native Method)
at java.security.ProtectionDomain$1.doIntersectionPrivilege(Unknown Source)
at java.awt.EventQueue.dispatchEvent(Unknown Source)
at java.awt.EventDispatchThread.pumpOneEventForFilters(Unknown Source)
at java.awt.EventDispatchThread.pumpEventsForFilter(Unknown Source)
at java.awt.EventDispatchThread.pumpEventsForFilter(Unknown Source)
at java.awt.WaitDispatchSupport$2.run(Unknown Source)
at java.awt.WaitDispatchSupport$4.run(Unknown Source)
at java.security.AccessController.doPrivileged(Native Method)
at java.awt.WaitDispatchSupport.enter(Unknown Source)
at java.awt.Dialog.show(Unknown Source)
at java.awt.Component.show(Unknown Source)
at java.awt.Component.setVisible(Unknown Source)
at java.awt.Window.setVisible(Unknown Source)
at java.awt.Dialog.setVisible(Unknown Source)
at \\...\\ .\\हिñçêČάй語简�?한\\.Bꆚ⣨ꎪᡒ.open(Unknown Source)
at \\...\\ .\\हिñçêČάй語简�?한\\.Cꌊꌊꂻꎎ.a(Unknown Source)
at \\...\\ .\\हिñçêČάй語简�?한\\.dꅒꄂᢔ͟ instanceof Boolean.b(Unknown Source)
at \\...\\ .\\हिñçêČάй語简�?한\\.o⠥ꌼᛁꂡ class implements.actionPerformed(Unknown Source)
at javax.swing.AbstractButton.fireActionPerformed(Unknown Source)
at javax.swing.AbstractButton$Handler.actionPerformed(Unknown Source)
at javax.swing.DefaultButtonModel.fireActionPerformed(Unknown Source)
at javax.swing.DefaultButtonModel.setPressed(Unknown Source)
at javax.swing.AbstractButton.doClick(Unknown Source)
at com.jidesoft.plaf.vsnet.VsnetMenuItemUI.doClick(Unknown Source)
at com.jidesoft.plaf.vsnet.VsnetMenuItemUI$MouseInputHandler.mouseReleased(Unknown Source)
at java.awt.Component.processMouseEvent(Unknown Source)
at javax.swing.JComponent.processMouseEvent(Unknown Source)
at java.awt.Component.processEvent(Unknown Source)
at java.awt.Container.processEvent(Unknown Source)
at java.awt.Component.dispatchEventImpl(Unknown Source)
at java.awt.Container.dispatchEventImpl(Unknown Source)
at java.awt.Component.dispatchEvent(Unknown Source)
at java.awt.LightweightDispatcher.retargetMouseEvent(Unknown Source)
at java.awt.LightweightDispatcher.processMouseEvent(Unknown Source)
at java.awt.LightweightDispatcher.dispatchEvent(Unknown Source)
at java.awt.Container.dispatchEventImpl(Unknown Source)
at java.awt.Window.dispatchEventImpl(Unknown Source)
at java.awt.Component.dispatchEvent(Unknown Source)
at java.awt.EventQueue.dispatchEventImpl(Unknown Source)
at java.awt.EventQueue.access$200(Unknown Source)
at java.awt.EventQueue$3.run(Unknown Source)
at java.awt.EventQueue$3.run(Unknown Source)
at java.security.AccessController.doPrivileged(Native Method)
at java.security.ProtectionDomain$1.doIntersectionPrivilege(Unknown Source)
at java.security.ProtectionDomain$1.doIntersectionPrivilege(Unknown Source)
at java.awt.EventQueue$4.run(Unknown Source)
at java.awt.EventQueue$4.run(Unknown Source)
at java.security.AccessController.doPrivileged(Native Method)
at java.security.ProtectionDomain$1.doIntersectionPrivilege(Unknown Source)
at java.awt.EventQueue.dispatchEvent(Unknown Source)
at java.awt.EventDispatchThread.pumpOneEventForFilters(Unknown Source)
at java.awt.EventDispatchThread.pumpEventsForFilter(Unknown Source)
at java.awt.EventDispatchThread.pumpEventsForHierarchy(Unknown Source)
at java.awt.EventDispatchThread.pumpEvents(Unknown Source)
at java.awt.EventDispatchThread.pumpEvents(Unknown Source)
at java.awt.EventDispatchThread.run(Unknown Source)
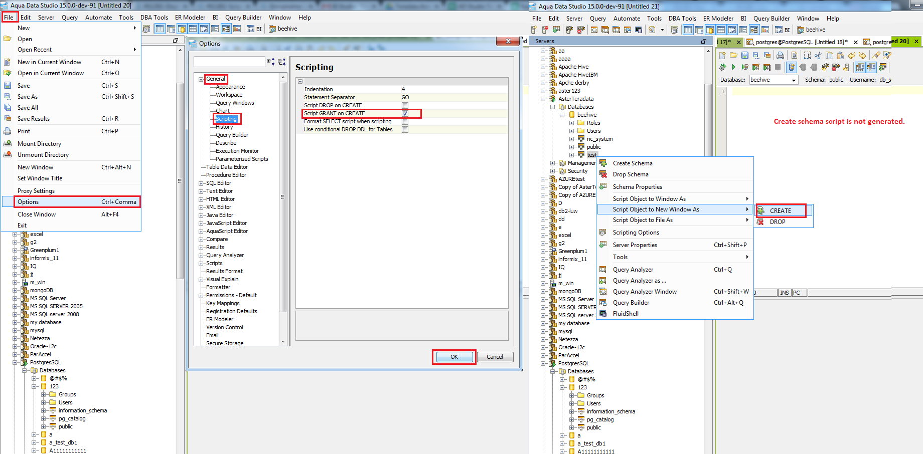
Same issue reproduced for Amazon Redshift in ADS 15.0.0-dev-110