× Heads up!

Aqua Data Studio / nhilam

Follow
IDE for Relational Databases
×
anilkalshetti reported 2014-04-22T06:09:29Z  · last modified 2014-09-23T05:53:14Z

NPE on schema compare of two tables in Apache Hive


Priority Major
Complexity Unknown
Component Hive
Version 15.0

Aqua Data Studio 14.0.11
Build #: 37136
Built on: 2014-Apr-15 07:02:13 AM

Aqua Data Studio 15.0.0-dev-246

Operating Environment: Ubuntu 13.04 LTS    
Database: Apache Hive 0.12
Distribution: Apache                                    
Java Version:   Java 1.7.0_51 
 
Issue: NPE on schema compare of two tables in Apache Hive
 
Steps to reproduce:
1.  Create Database and Table using below script,

 
CREATE DATABASE `anil`
GO
 
CREATE DATABASE `tariq`
GO
 
CREATE TABLE `anil`.`order`  ( 
o_id       int, 
o_name     string, 
o_address   string, 
o_price     int)
ROW FORMAT DELIMITED
STORED AS INPUTFORMAT 'org.apache.hadoop.mapred.SequenceFileInputFormat' OUTPUTFORMAT 'org.apache.hadoop.hive.ql.io.HiveSequenceFileOutputFormat'
GO
 
 
CREATE TABLE `tariq`.`order`  ( 
o_id       int, 
o_name     string, 
o_address   string, 
o_price     int)
ROW FORMAT DELIMITED
STORED AS INPUTFORMAT 'org.apache.hadoop.mapred.SequenceFileInputFormat' OUTPUTFORMAT 'org.apache.hadoop.hive.ql.io.HiveSequenceFileOutputFormat'
GO

 

2. Database and tables has been created.
3. ADS menubar, go to Tools-> Compare Tools-> Schema Compare.
4. 'Schema Compare Tool' window opens, [Refer Screenshot1]
    select Server 1 - ApacheHive- database- anil
    select Server 2 - ApacheHive- database- tariq
5. In 'Schema Objects' block, click on Tables.
   In both Objects block 'order' table has been selected.
   Now click on 'Compare' button
6.'Schema Compare Results' tab opens. [Refer Screenshot2]
   Click on 'order'  in name column, so both table 'Create Table' script is shown.
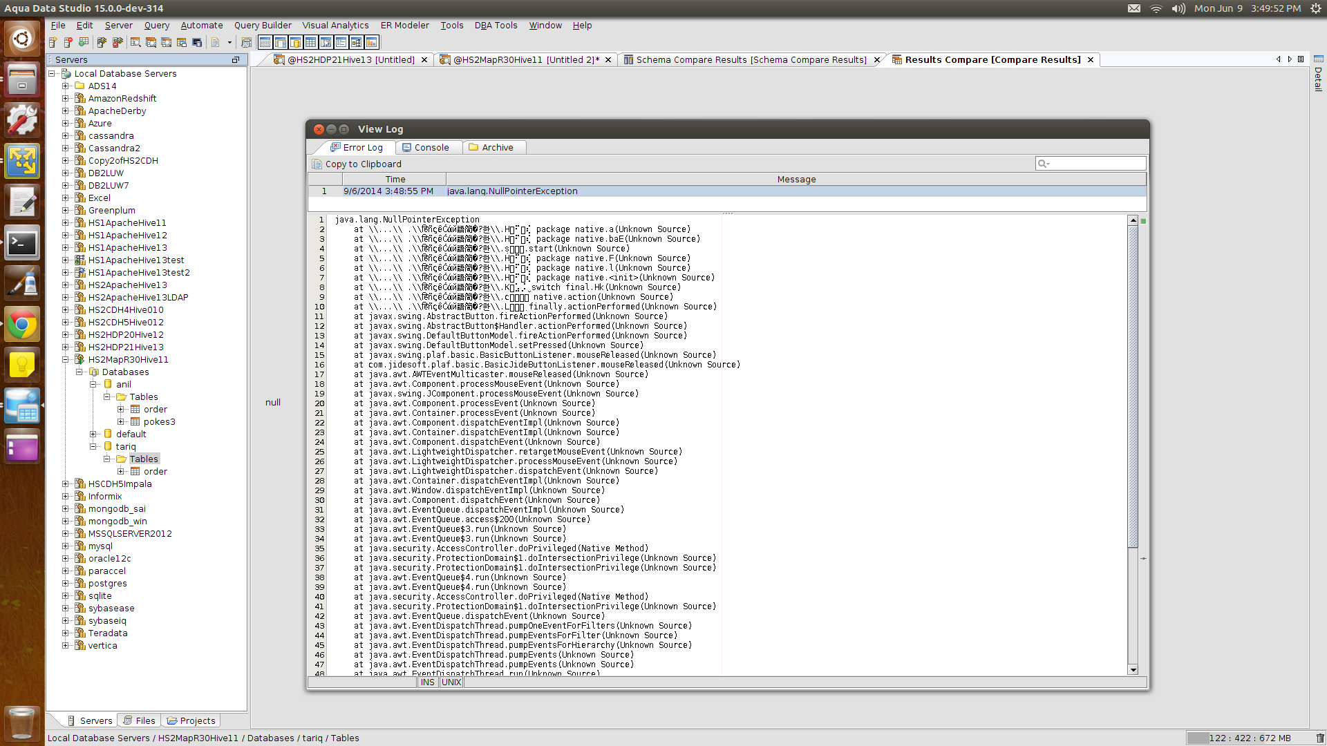
7. Now, Click on ' Compare Data'  option icon.

'Results Compare' tab opens, which shows 'null' text
and in view log it shows NPE.
 

java.lang.NullPointerException
at \\...\\ .\\हिñçêČάй語简�?한\\.Eᢤꃣꁔꀸ.a(Unknown Source)
at \\...\\ .\\हिñçêČάй語简�?한\\.Eᢤꃣꁔꀸ.atY(Unknown Source)
at \\...\\ .\\हिñçêČάй語简�?한\\.o⠸ꋴꌤ̈́ 9 const.start(Unknown Source)
at \\...\\ .\\हिñçêČάй語简�?한\\.Eᢤꃣꁔꀸ.E(Unknown Source)
at \\...\\ .\\हिñçêČάй語简�?한\\.Eᢤꃣꁔꀸ.l(Unknown Source)
at \\...\\ .\\हिñçêČάй語简�?한\\.Eᢤꃣꁔꀸ.<init>(Unknown Source)
at \\...\\ .\\हिñçêČάй語简�?한\\.N⡑ꂰꆰ⢹.xv(Unknown Source)
at \\...\\ .\\हिñçêČάй語简�?한\\.Fꂁꈋꆧꎠ interface instanceof.action(Unknown Source)
at \\...\\ .\\हिñçêČάй語简�?한\\.hᠼ⡢ꁂꐊ import.actionPerformed(Unknown Source)
at javax.swing.AbstractButton.fireActionPerformed(Unknown Source)
at javax.swing.AbstractButton$Handler.actionPerformed(Unknown Source)
at javax.swing.DefaultButtonModel.fireActionPerformed(Unknown Source)
at javax.swing.DefaultButtonModel.setPressed(Unknown Source)
at javax.swing.plaf.basic.BasicButtonListener.mouseReleased(Unknown Source)
at com.jidesoft.plaf.basic.BasicJideButtonListener.mouseReleased(Unknown Source)
at java.awt.AWTEventMulticaster.mouseReleased(Unknown Source)
at java.awt.Component.processMouseEvent(Unknown Source)
at javax.swing.JComponent.processMouseEvent(Unknown Source)
at java.awt.Component.processEvent(Unknown Source)
at java.awt.Container.processEvent(Unknown Source)
at java.awt.Component.dispatchEventImpl(Unknown Source)
at java.awt.Container.dispatchEventImpl(Unknown Source)
at java.awt.Component.dispatchEvent(Unknown Source)
at java.awt.LightweightDispatcher.retargetMouseEvent(Unknown Source)
at java.awt.LightweightDispatcher.processMouseEvent(Unknown Source)
at java.awt.LightweightDispatcher.dispatchEvent(Unknown Source)
at java.awt.Container.dispatchEventImpl(Unknown Source)
at java.awt.Window.dispatchEventImpl(Unknown Source)
at java.awt.Component.dispatchEvent(Unknown Source)
at java.awt.EventQueue.dispatchEventImpl(Unknown Source)
at java.awt.EventQueue.access$400(Unknown Source)
at java.awt.EventQueue$2.run(Unknown Source)
at java.awt.EventQueue$2.run(Unknown Source)
at java.security.AccessController.doPrivileged(Native Method)
at java.security.AccessControlContext$1.doIntersectionPrivilege(Unknown Source)
at java.security.AccessControlContext$1.doIntersectionPrivilege(Unknown Source)
at java.awt.EventQueue$3.run(Unknown Source)
at java.awt.EventQueue$3.run(Unknown Source)
at java.security.AccessController.doPrivileged(Native Method)
at java.security.AccessControlContext$1.doIntersectionPrivilege(Unknown Source)
at java.awt.EventQueue.dispatchEvent(Unknown Source)
at java.awt.EventDispatchThread.pumpOneEventForFilters(Unknown Source)
at java.awt.EventDispatchThread.pumpEventsForFilter(Unknown Source)
at java.awt.EventDispatchThread.pumpEventsForHierarchy(Unknown Source)
at java.awt.EventDispatchThread.pumpEvents(Unknown Source)
at java.awt.EventDispatchThread.pumpEvents(Unknown Source)
at java.awt.EventDispatchThread.run(Unknown Source)
 

 

8 attachments

Issue #11911

Closed
Fixed
Resolved 2014-09-17T17:38:23Z
 
 
Completion
No due date
Fixed Build ADS 15.0.3-6
No time estimate

About AquaClusters Privacy Policy Support Version - 19.0.2-4 AquaFold, Inc Copyright © 2007-2017