|
|
146 KB
|
|
191 KB
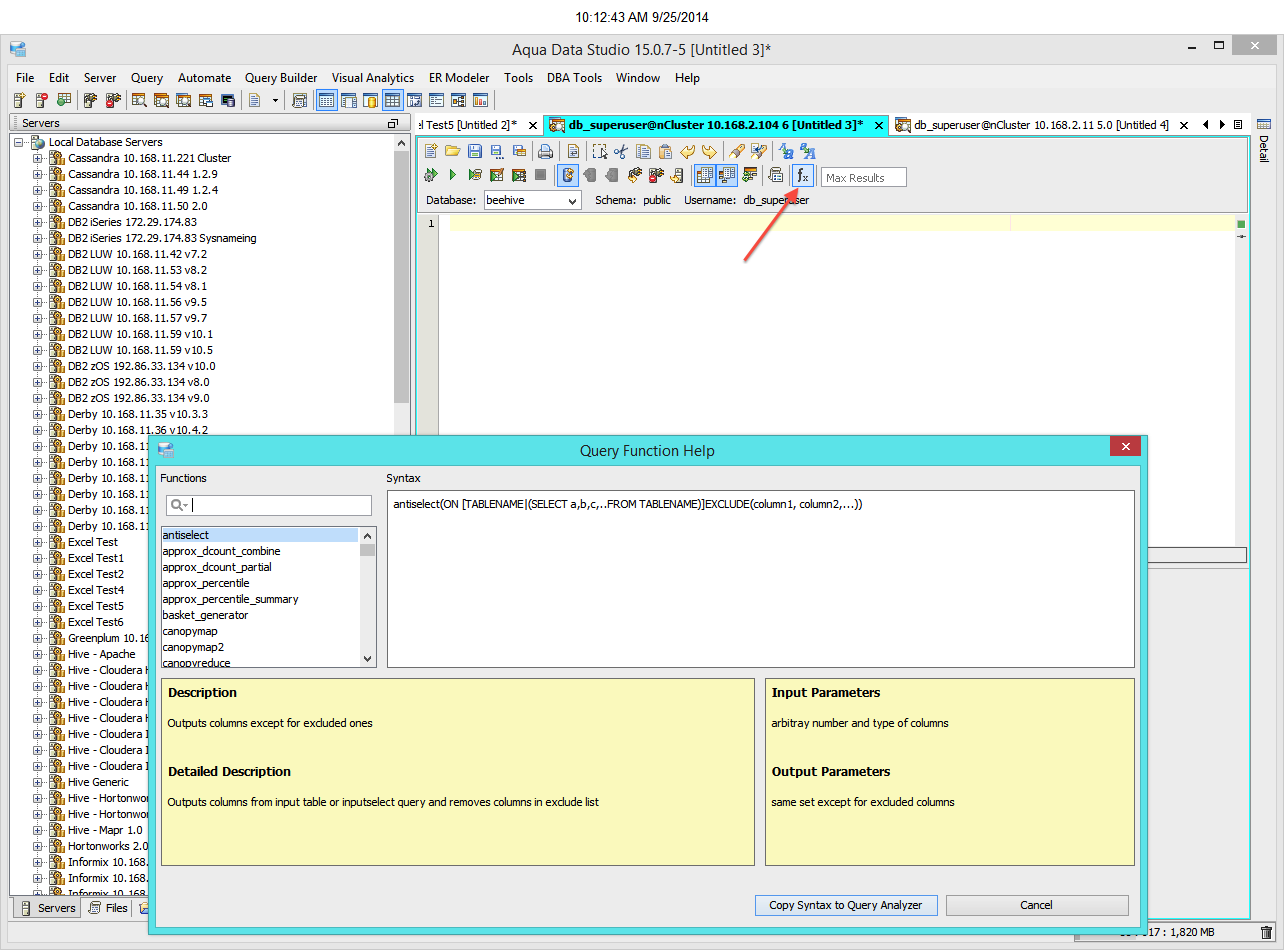
I added a function icon to query analyzer. This icon should only appear when QA is opened in ncluster(TeraAster) 6 and above. Clicking the icon will open a dialog with four windows - a function selection window, a syntax window, a description window and an input and outputs window. Selecting the button "Copy Syntax to Query Analyzer" will copy the syntax window information and post it to QA. Double clicking on a function in the function selection window has the same effect. See attached picture...
@Tariq- What approach you have used for verifying this issue.Can you provide detail steps?
@Tariq- What approach you have used for verifying this issue.Can you provide detail steps?
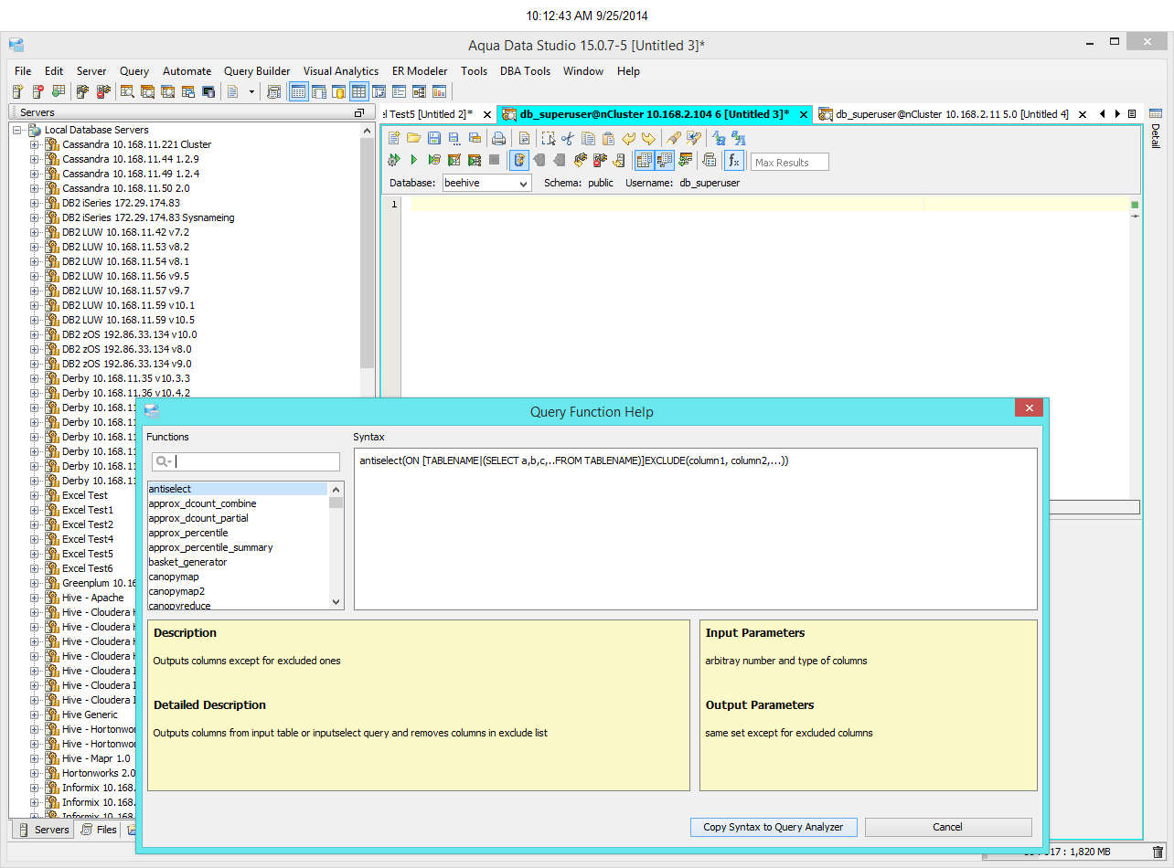
For Aster nCluster 6+ we have a function lookup in the Query Analyzer. See attached screenshot. I have emailed you they query we use to verify this feature
For Aster nCluster 6+ we have a function lookup in the Query Analyzer. See attached screenshot. I have emailed you they query we use to verify this feature
Yes I got the mail.Thank you.I have verified in Aqua Data Studio 15.0.9-15
Yes I got the mail.Thank you.I have verified in Aqua Data Studio 15.0.9-15
Issue #12525 |
| Closed |
| Fixed |
| Resolved |
Completion |
| No due date |
| Fixed Build ADS 15.0.7-6 |
| No time estimate |
I added a function icon to query analyzer. This icon should only appear when QA is opened in ncluster(TeraAster) 6 and above. Clicking the icon will open a dialog with four windows - a function selection window, a syntax window, a description window and an input and outputs window. Selecting the button "Copy Syntax to Query Analyzer" will copy the syntax window information and post it to QA. Double clicking on a function in the function selection window has the same effect. See attached picture...