CREATE SCHEMA "Test_14144"|
|
363 KB
|
|
84 KB
|
|
436 KB
|
|
294 KB
Same issue we have observed in Oracle12c,SAP HANA-1.0,DB2-LUW also.
I have executed the above scenario for db Hortonworks 2.3 Hive 1.2.1. It is observed that, after reconnecting the server, database drop down shows first db name but when executing show tables command, it displays the error message "Database does not exist: testingdb". Please refer:( Hortonworks.png)
I have executed the above scenario for db Hortonworks 2.3 Hive 1.2.1. It is observed that, after reconnecting the server, database drop down shows first db name but when executing show tables command, it displays the error message "Database does not exist: testingdb". Please refer:( Hortonworks.png)
Issue #14144 took care of setting the Database drop-down to the current database context but didn't fix the Schema drop-down. This issue has now fixed the Schema drop-down as well.
Issue #14144 took care of setting the Database drop-down to the current database context but didn't fix the Schema drop-down. This issue has now fixed the Schema drop-down as well.
I executed the above scenario-1 for MapR 4.1.0-Impala. After clicking on 'reconnect' button, it shows Error Message. "Error in getting HiveConnection."
Please refer "mapr.png"
Note:After that if I open 'Query Analyzer' for any database, it opens successfully.
I executed the above scenario-1 for MapR 4.1.0-Impala. After clicking on 'reconnect' button, it shows Error Message. "Error in getting HiveConnection."
Please refer "mapr.png"
Note:After that if I open 'Query Analyzer' for any database, it opens successfully.
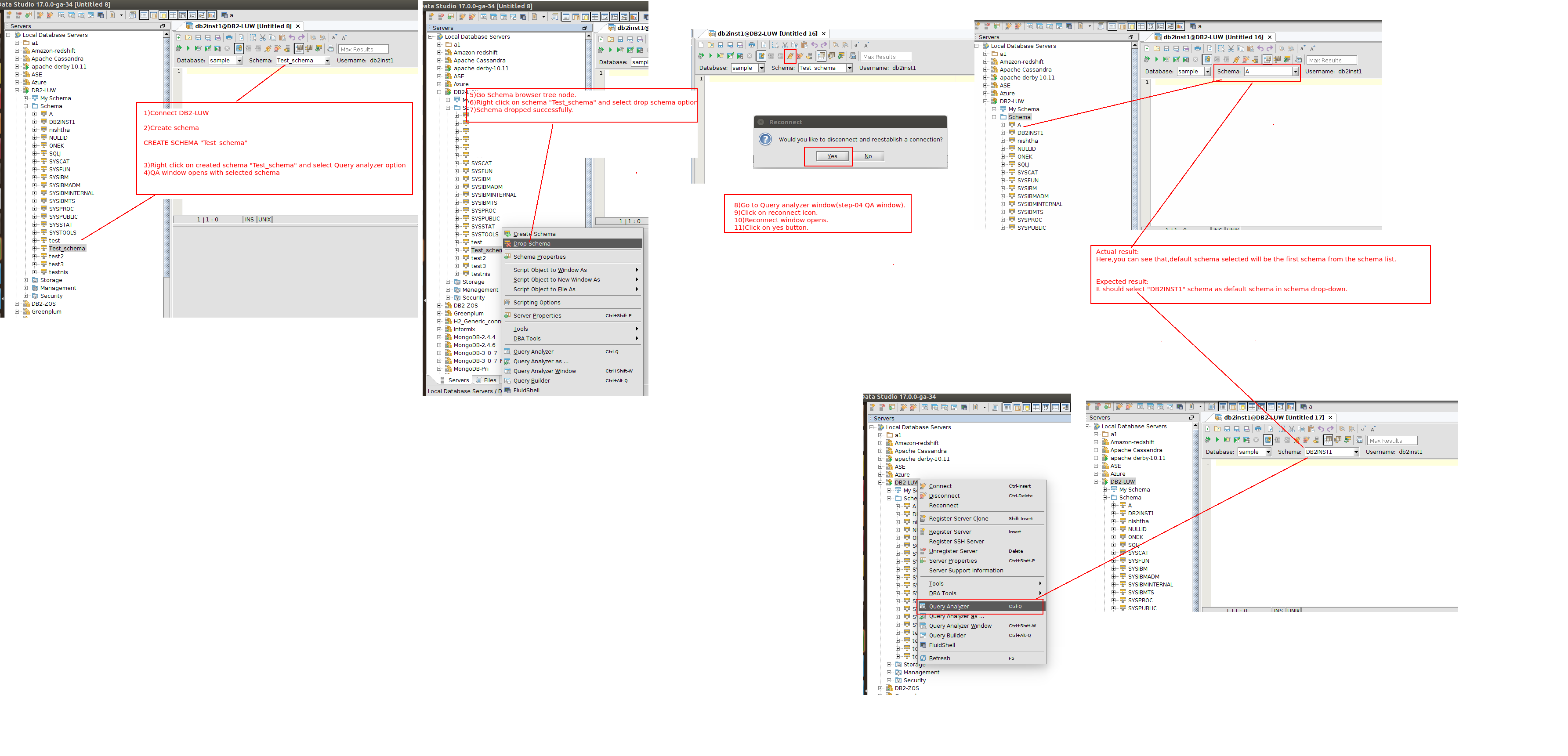
During Reconnect, we issue SET CURRENT_SCHEMA = "Test_schema". DB2-LUW doesn't return an error even though the schema no longer exists. (Check the SQL Log; the SET CURRENT_SCHEMA command is successful.)
Therefore, we think that the schema context is still Test_schema. Since it doesn't exist in the schema list, the first schema is selected in the schema drop-down.
This problem exists in v16 (and possibly earlier versions) also. It is not caused by the fix for this issue. I've opened issue #14234 to look into fixing this problem in v18.
During Reconnect, we issue SET CURRENT_SCHEMA = "Test_schema". DB2-LUW doesn't return an error even though the schema no longer exists. (Check the SQL Log; the SET CURRENT_SCHEMA command is successful.)
Therefore, we think that the schema context is still Test_schema. Since it doesn't exist in the schema list, the first schema is selected in the schema drop-down.
This problem exists in v16 (and possibly earlier versions) also. It is not caused by the fix for this issue. I've opened issue #14234 to look into fixing this problem in v18.
Verified in ADS v17.0.0-ga-38. Will check with Anil on the Hive issue
Verified in ADS v17.0.0-ga-38. Will check with Anil on the Hive issue
Issue #14220 |
| Closed |
| Fixed |
| Resolved |
Completion |
| No due date |
| Fixed Build ADS 17.0.0-ga-32 |
| No time estimate |
1 issue link |
relates to #14144
Issue #14144Selected database in Database dropdown is incorrect after Reconnect if current database doesn't exist anymore |
Same issue we have observed in Oracle12c,SAP HANA-1.0,DB2-LUW also.