× Heads up!

Aqua Data Studio / nhilam

Follow
IDE for Relational Databases
×
dutondeumesh reported 2016-03-16T13:53:56Z  · tariqrahiman last modified 2016-03-30T17:19:34Z

Results format for Azure DB doesn't work


Dev
Jenny Nishimura
JennyNishimura
QA
Tariq Rahiman
tariqrahiman
Priority Low
Complexity Unknown
Component DB - Azure
Version 17.0
ADS Version: 18.0.0-devi-85
Build #: 49002
Build Date: 2016-Mar-15 01:52:34 PM
 
Operating Environment: Linux (3.13.0-83-generic, amd64) / UTF-8 / en / IN / Oracle Corporation 1.8.0_72-b15
Memory: Max=704,643,072;  Total=369,098,752;  Free=260,644,568;  CPUs=8
 
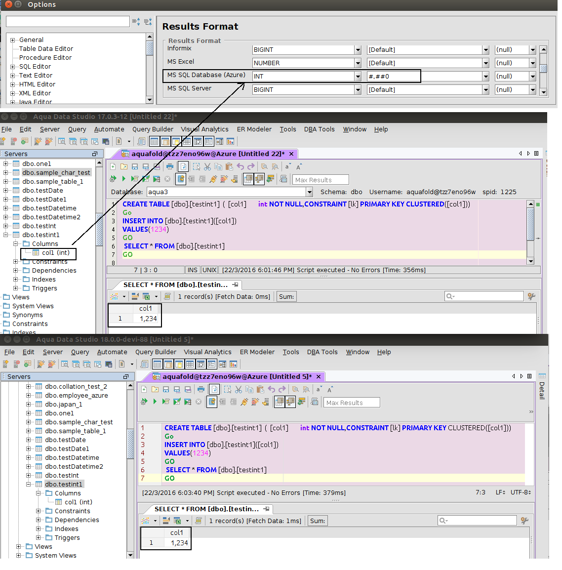
Database : Azure DB  
 
Scenario with INT Datatype
Step 1: 
Open ADS
Go to File ->  Options -> Result Format 
Select MS SQL Server(Azure)
Select Data type as INT
Select Format as #,##0
 
Step 2: Open new Query Analyzer and run below queries.
 
CREATE TABLE [dbo].[testint1]  ( 
        [col1]        int NOT NULL,
      
        CONSTRAINT [lk] PRIMARY KEY CLUSTERED([col1])
)
Go
INSERT INTO [dbo].[testint1]([col1]) 
VALUES(1234)
GO
 
Step 3:
 
SELECT * FROM [dbo].[testint1]
GO
 
Actual Result -> Result displayed in [Default] format i.e 1234
Expected Result -> Result should display  in #,##0 i.e 1,234 format
 
Scenario with Date Datatype
 
Step 1:
Open ADS
Go to File ->  Options -> Result Format 
Select MS SQL Server(Azure)
Select Data type as DATE
Select Format as yyMMddHHmmssZ
 
Step 2:Open new Query Analyzer and run below queries.
 
CREATE TABLE [dbo].[testDate1]  ( 
        [col1]        int NOT NULL,
        [col2]        date NOT NULL,
        CONSTRAINT [ok] PRIMARY KEY CLUSTERED([col1])
)
Go
INSERT INTO [dbo].[testDate1]([col1], [col2]) 
        VALUES(1, '2016-3-15')
GO
 
Step 3:
SELECT * FROM [dbo].[testDate1]
GO
 
Actual Result -> Result displayed in [Default] format i.e 15/3/2016
Expected Result -> Result should display in yyMMddHHmmssZ format  i.e 160315000000+0530
 
Please Note :  Issue observed for all Azure data types. Issue is reproducible in v17 also.
3 attachments

Issue #14337

Closed
Fixed
Resolved 2016-03-16T17:31:59Z
 
 
Completion
No due date
Fixed Build ADS 17.0.3-12, ADS 18.0.0-devi-87
No time estimate

About AquaClusters Privacy Policy Support Version - 19.0.2-4 AquaFold, Inc Copyright © 2007-2017