CSV Import allows manual creation of a temp table and import into that table.
Excel Import allows manual creation of a temp table but will attempt to create a new table and import into that new table instead of the temp table. This is caused because the extract used doesn't recognize temp tables. The extract output is used to let Excel Import know whether the table exists. If it doesn't, it will create a new table.
|
|
126 KB
|
|
140 KB
|
|
112 KB
|
|
30 KB
|
|
176 KB
|
|
324 KB
Hi Tariq, I checked the change into V18 - ADS 18.0.0-devi-227 so that you can test if this solution works correctly. I will check it into V17 if you and Sachin are ok with the results.
Since Informix temp tables do not show up in the normal system catalogs, I had to make adjustments to the way Excel Import works for these tables. Two rules...
1) Once an Informix temp table is created manually inside of the Excel Import second screen, the screen flow is forward. That is, the user cannot go backward to the first screen. See screen shot.
2) Once the data is imported the user cannot go back to the first screen. The only option is to close out of Excel Import. See screen shot.
The use case for Informix temporary table usage would probably be like this:
1) User opens an Infornix query window.
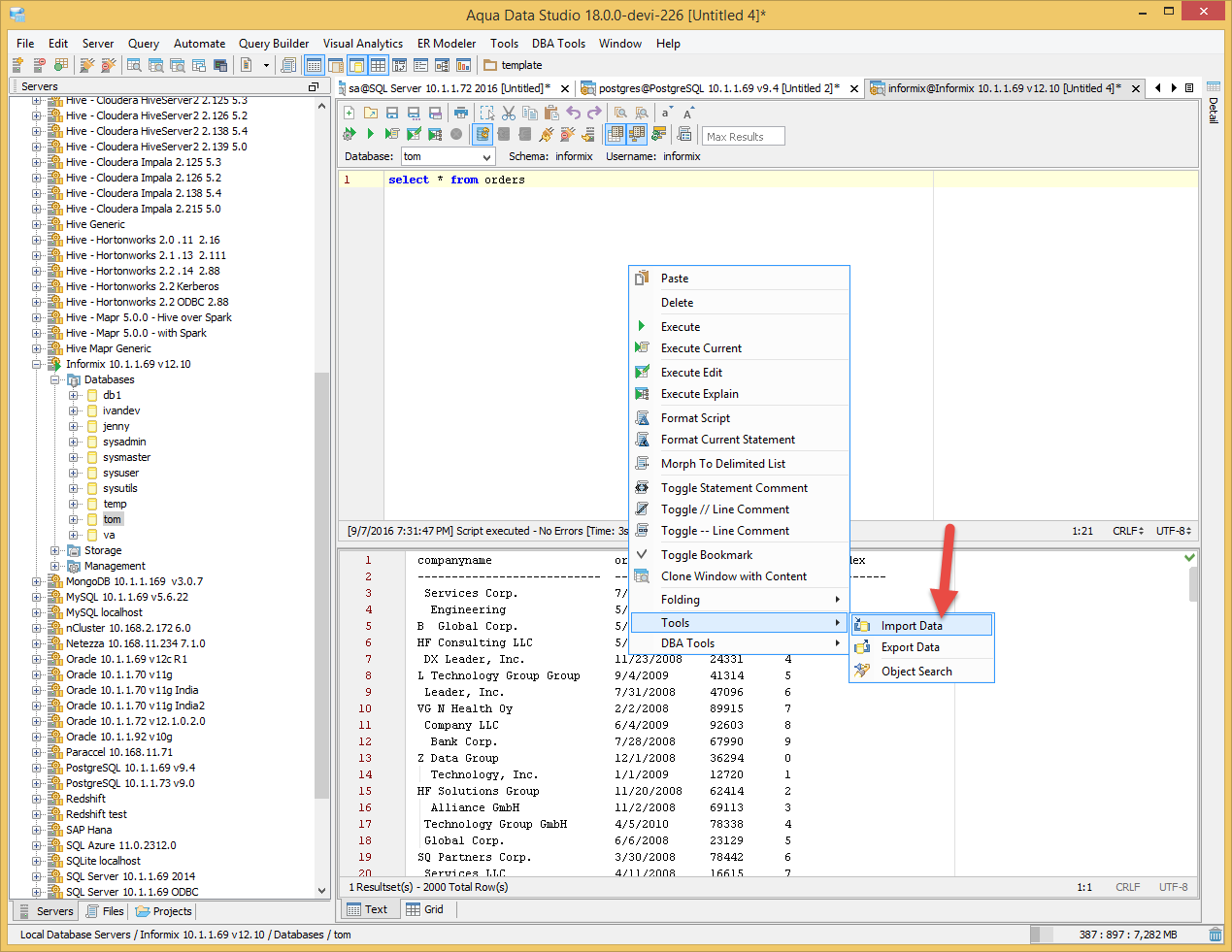
2) User right clicks inside the query window and selects Tools->Import data. See screen shot.
3) Excel Import opens after user selects xlsx file.
4) User jumps to the second screen and manually creates temporary table(s).
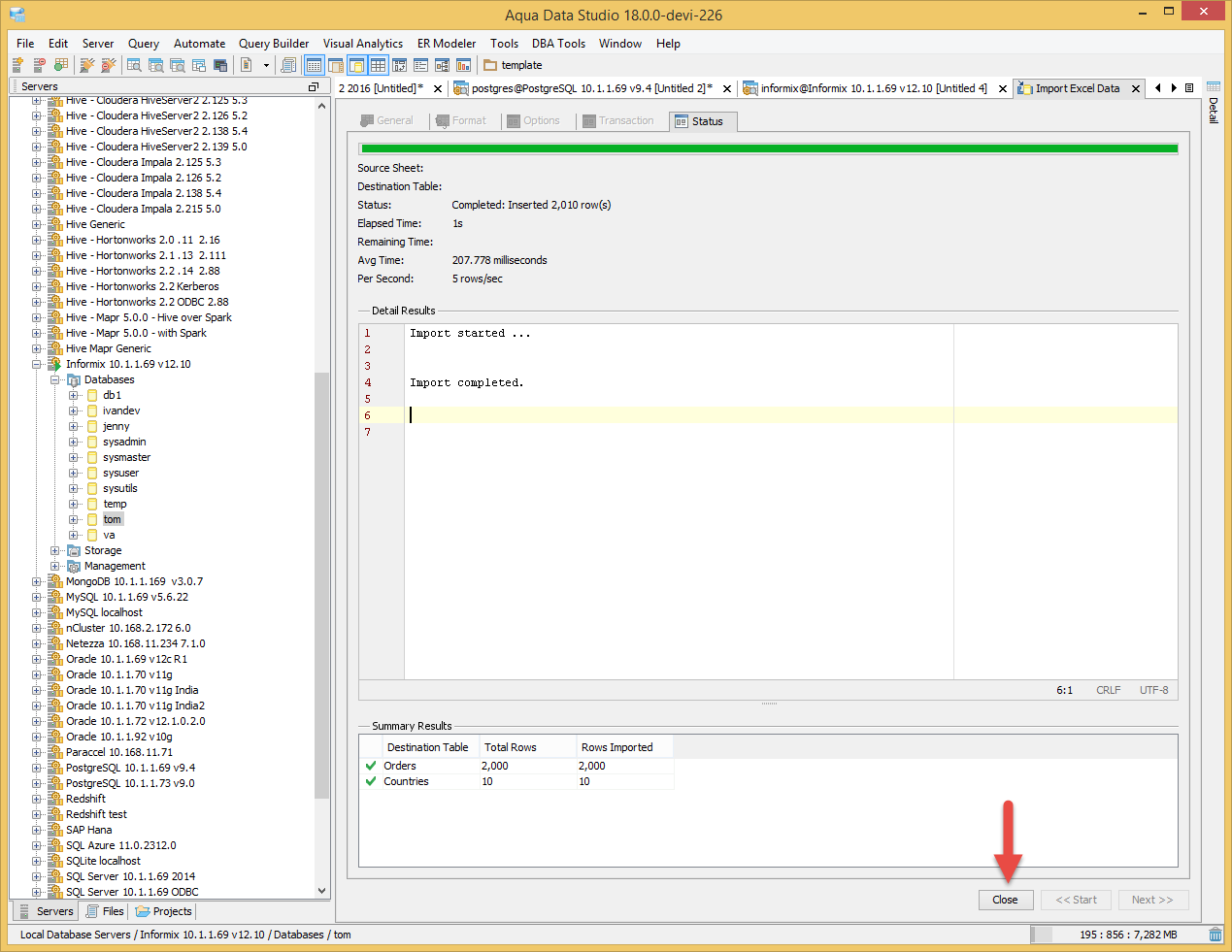
5) User hits next until import is done.
6) User closes Excel Import and can now run queries against the temporary data in the query window.
7) Once the query window is closed the temporary tables and data are gone.
Note: Any temporary tables created manually in the query window or using the schema tree are not available in Excel Import. Only temporary tables manually created inside of Excel Import are available.
@tom: For ADS 18.0.0-devi-227, Build #: 51084 I am getting a Syntax error for Import - while creating a new table or temp table. See attached screenshot.
1. Connect to informix 12.1 at ending 1.69 and use Tools -> Import data amd use excel import and browse an excel file.
2. Click on Next and go to Format table tab, Click on New Table button under Destination Table Column Mapping
3. Create Table window opens up, click on Create and you get Syntax Error
@tom: For ADS 18.0.0-devi-227, Build #: 51084 I am getting a Syntax error for Import - while creating a new table or temp table. See attached screenshot.
1. Connect to informix 12.1 at ending 1.69 and use Tools -> Import data amd use excel import and browse an excel file.
2. Click on Next and go to Format table tab, Click on New Table button under Destination Table Column Mapping
3. Create Table window opens up, click on Create and you get Syntax Error
Hi Tariq, I loaded it without a problem in a temp table. You have to remove the parenthesis from the column names. Informix doesn't like those and throws a syntax error for the create table. This error also happens with a permanent table. Thanks, Tom
Hi Tariq, I loaded it without a problem in a temp table. You have to remove the parenthesis from the column names. Informix doesn't like those and throws a syntax error for the create table. This error also happens with a permanent table. Thanks, Tom
The import works for Informix 12.1 but for lower versions once I create the temp table and try to import ADS displays the error message - The specified table does not exist in the Database
Try in Informix 11.7, 11,5, 11,10 and lower
The import works for Informix 12.1 but for lower versions once I create the temp table and try to import ADS displays the error message - The specified table does not exist in the Database
Try in Informix 11.7, 11,5, 11,10 and lower
Issue #14675 |
| Closed |
| Fixed |
| Resolved |
Completion |
| No due date |
| Fixed Build ADS 17.0.8-3 |
| No time estimate |
Hi Tariq, I checked the change into V18 - ADS 18.0.0-devi-227 so that you can test if this solution works correctly. I will check it into V17 if you and Sachin are ok with the results.
Since Informix temp tables do not show up in the normal system catalogs, I had to make adjustments to the way Excel Import works for these tables. Two rules...
1) Once an Informix temp table is created manually inside of the Excel Import second screen, the screen flow is forward. That is, the user cannot go backward to the first screen. See screen shot.
2) Once the data is imported the user cannot go back to the first screen. The only option is to close out of Excel Import. See screen shot.
The use case for Informix temporary table usage would probably be like this:
1) User opens an Infornix query window.
2) User right clicks inside the query window and selects Tools->Import data. See screen shot.
3) Excel Import opens after user selects xlsx file.
4) User jumps to the second screen and manually creates temporary table(s).
5) User hits next until import is done.
6) User closes Excel Import and can now run queries against the temporary data in the query window.
7) Once the query window is closed the temporary tables and data are gone.
Note: Any temporary tables created manually in the query window or using the schema tree are not available in Excel Import. Only temporary tables manually created inside of Excel Import are available.