× Heads up!

Aqua Data Studio / nhilam

Follow
IDE for Relational Databases
×
tariqrahiman reported 2016-10-03T21:24:31Z  · rachanag(*) last modified 2017-01-03T08:22:01Z

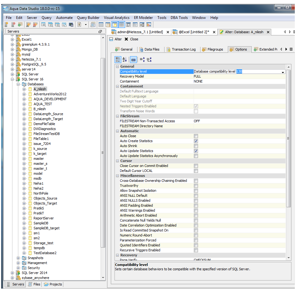
MS SQL Server 2016: Compatibility level 130


Priority Minor
Complexity Unknown
Component App - Visual Editing
Version 18.0

MS SQL Server 2016: Compatibility level 130

Database Compatibility Level

 The 130 compatibility level is now supported in SQL Server 2016, but AD Studio does not have the option in the drop down for Create/Alter Database, although 130 gets displayed in the Database properties window. See the attached screenshot
 
For more information, see ALTER DATABASE Compatibility Level (Transact-SQL)
 
4 attachments

Issue #14757

Closed
Fixed
Resolved 2016-10-11T19:59:25Z
 
 
Completion
No due date
Fixed Build v18.0.0-devi-260
No time estimate

About AquaClusters Privacy Policy Support Version - 19.0.2-4 AquaFold, Inc Copyright © 2007-2017