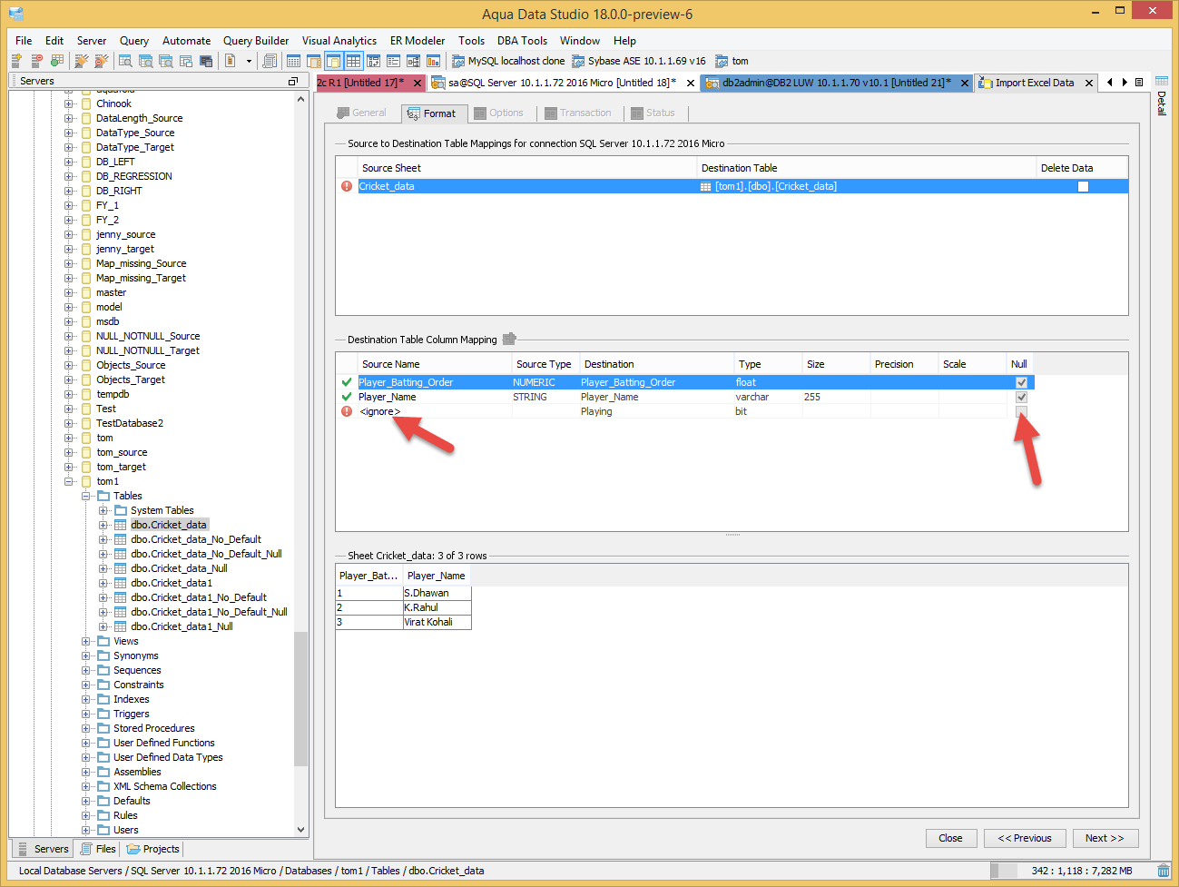
When I import from Excel 2007 file into an existing table, I often have non-nullable bit-type columns in the existing table, but haven't provided a column for that column.
In the Destination Table Column Mapping block, I can choose to select no import-source column to map to the non-nullable column, but ADS by default attempts to assign (null) to the import, which fails as the column is non-nullable.
Is there a way to specify a default value to insert during import if the incoming column is blank? Could this be added?
My workaround is to to the source Excel file and add columns with all FALSE or TRUE values so that I can have something to map.
The non-nullable column does have a default value (0) defined in the table definition, BTW, but this is not used in the import function. Even just honoring that would be helpful.
|
|
1 KB
|
|
2 KB
|
|
5 KB
|
|
2 KB
|
|
77 KB
|
|
108 KB
|
|
26 KB
|
|
104 KB
|
|
111 KB
|
|
2 KB
The non-nullable column does have a default value (0) defined in the table definition, BTW, but this is not used in the import function. Even just honoring that would be helpful.
@tom: pls look into this aspect first.
Hi Lance,
The non-nullable column does have a default value (0) defined in the table definition, BTW, but this is not used in the import function. Even just honoring that would be helpful.
Hi Lance,
The non-nullable column does have a default value (0) defined in the table definition, BTW, but this is not used in the import function. Even just honoring that would be helpful.
I have confirmed that the patched version does not exhibit the problem (it is fixed.)
Thank you.
I have confirmed that the patched version does not exhibit the problem (it is fixed.)
Thank you.
Issue #14923 |
| Closed |
| Fixed |
| Resolved |
Completion |
| No due date |
| Fixed Build 17.0.11-3, 18.0.0-preview-7 |
| No time estimate |
@tom: pls look into this aspect first.