CREATE TABLE "dbo"."TrackingItem" ( "Id" int IDENTITY(1,1) NOT NULL, "Issued" date NOT NULL, "Category" int NOT NULL ) GO CREATE FUNCTION "dbo"."TrackingItemsModified"(@minId int) RETURNS @trackingItems TABLE ( Id int NOT NULL, Issued date NOT NULL, Category int NOT NULL, Modified datetime NULL ) AS BEGIN INSERT INTO @trackingItems (Id, Issued, Category) SELECT ti.Id, ti.Issued, ti.Category FROM TrackingItem ti WHERE ti.Id >= @minId; UPDATE @trackingItems SET Category = Category + 1, Modified = GETDATE() WHERE Category%2 = 0; RETURN; END GO CREATE NONCLUSTERED INDEX "X_TrackingItem_Issued" ON "dbo"."TrackingItem"("Issued") GO
4.Table , Function and Index generated successfully.
5.Open Table Properties UI of created table, Observe Objects listed in Dependencies tab.
6.Now go to schema browser, expand tree node of created table, go up to Dependencies -> Referenced By folder, Observe Objects listed here.
7.If we compare Object list of Dependencies tab and Referenced By folder,
Actual Result :
1.Here we can see , Sort Order is not same in Referenced By folder.
2.Icons in Referenced By folder are also not identical, we should see same icons as we display in dependencies tab.
|
|
63 KB
|
|
49 KB
|
|
85 KB
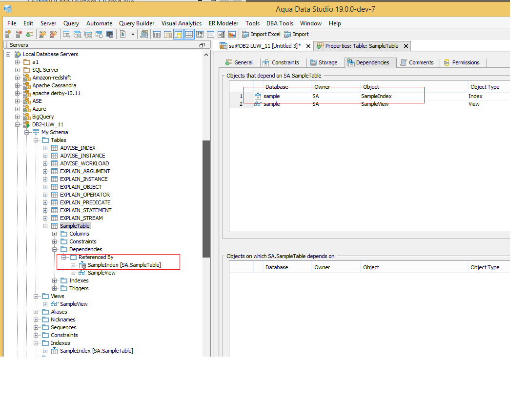
Icons scenario is reproducible on DB2 LUW also.(refer: Db2_icon.png)
Compare icons in Referenced by folder and Dependencies tab of Table Properties UI.
CREATE TABLE "SampleTable" ( c1 VARCHAR(25) ) GO CREATE VIEW "SampleView" AS SELECT * FROM "SampleTable" GO CREATE INDEX "SampleIndex" ON "SampleTable"(c1 ASC) GO
I have made enhancements to the sql server dependencies and referenced by schema tree nodes to better determine the object type. The dependencies model in the object properties gui is not going to always match the icon of the object in the tree node. The sort order is also not going to be done in the same way.
Committed revision: 53755
@Tariq: If you need an explanation in order to communicate that the schema tree node icons and sort order will not always match the GUI icons and sort orders please schedule a hang out with me.
I have made enhancements to the sql server dependencies and referenced by schema tree nodes to better determine the object type. The dependencies model in the object properties gui is not going to always match the icon of the object in the tree node. The sort order is also not going to be done in the same way.
Committed revision: 53755
@Tariq: If you need an explanation in order to communicate that the schema tree node icons and sort order will not always match the GUI icons and sort orders please schedule a hang out with me.
I checked in ADS 18.0.6-4 and ADS 19 dev 10 build.
Icons are same as dependencies tab and Referenced By folder(Scenario mentioned in main issue description).
Refer Verified_15104.png
I checked in ADS 18.0.6-4 and ADS 19 dev 10 build.
Icons are same as dependencies tab and Referenced By folder(Scenario mentioned in main issue description).
Refer Verified_15104.png
Verified in ADS v18.0.6-5 and 19.0.0-dev-11
Verified in ADS v18.0.6-5 and 19.0.0-dev-11
Issue #15104 |
| Closed |
| Fixed |
| Resolved |
Completion |
| No due date |
| Fixed Build v18.0.6-4, v19.0.0-dev-10 |
| No time estimate |
Icons scenario is reproducible on DB2 LUW also.(refer: Db2_icon.png)
Compare icons in Referenced by folder and Dependencies tab of Table Properties UI.