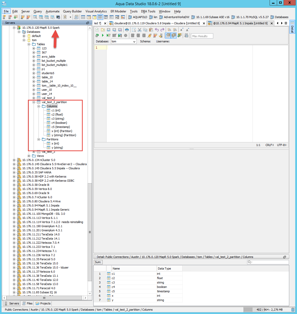
Currently, the partition columns for hive are only displayed under the partition node in the schema tree. This change will also display the partition columns at the bottom of the regular table column node. This change only affects the schema tree column node and detail view.
|
|
112 KB
|
|
113 KB
|
|
136 KB
|
|
233 KB
|
|
217 KB
V19 svn # 53743 V18 svn #53742
Hi QA Team,
Please see attached screenshots of Hive, Impala and Spark partitions displayed in the schema tree column node and detail view. Please test this scenario across different distributions and connection types and make sure partitions are displayed correctly. Also, test if a table does not have any partitions. Make sure the columns are displayed correctly.
Thank you,
Tom
Verified in ADS 18.0.6-3 - please refer ADS_18.png and in ADS 19-dev-9 ADS_19.png
Verified in ADS 18.0.6-3 - please refer ADS_18.png and in ADS 19-dev-9 ADS_19.png
Please go through the below tables
| Distribution | Connection Type | Status |
| Cloudera(5.8) | Hive(1.1) | Pass |
| Cloudera (5.8) | Impala(2.5) | Pass |
| Hortonworks(2.5) | Hive(1.1) | Pass |
| Hortonworks (2.5) | Spark(1.6) | Pass |
| Apache (hadoop 2.7.3) | Hive(1.1) | Pass |
| MapR(5.2) | Hive(1.1) | Pass |
| AmazonEMR | - | Not tested as connection is not available |
Please go through the below tables
| Distribution | Connection Type | Status |
| Cloudera(5.8) | Hive(1.1) | Pass |
| Cloudera (5.8) | Impala(2.5) | Pass |
| Hortonworks(2.5) | Hive(1.1) | Pass |
| Hortonworks (2.5) | Spark(1.6) | Pass |
| Apache (hadoop 2.7.3) | Hive(1.1) | Pass |
| MapR(5.2) | Hive(1.1) | Pass |
| AmazonEMR | - | Not tested as connection is not available |
Issue #15107 |
| Closed |
| Fixed |
| Resolved |
Completion |
| No due date |
| Fixed Build ADS 18.0.6-3 and ADS 19.0.0-dev-9 |
| No time estimate |
V19 svn # 53743 V18 svn #53742
Hi QA Team,
Please see attached screenshots of Hive, Impala and Spark partitions displayed in the schema tree column node and detail view. Please test this scenario across different distributions and connection types and make sure partitions are displayed correctly. Also, test if a table does not have any partitions. Make sure the columns are displayed correctly.
Thank you,
Tom