CREATE TABLE [DBA].[whitespace4] ( [ c1] varchar(25) NULL ) IN iq_main GO insert into [DBA].[whitespace4] values ('dfbdfb') go insert into [DBA].[whitespace4] values ('45bdfb') go
4.Note that there is a space in column name.
5.Go to tree node->right click on table 'whitespace4' ->Tools-> Export Data
6.Select table 'whitespace4' in General tab -> click on Next button
7.Assign file path in Options tab -> click on Next button.
Actual Result:- 'com.sybase.jdbc4.jdbc.SybSQLException: SQL Anywhere Error -143: Column 'c1' not found' is displayed in Status tab and in View Log. Also data is not exported in file.
Expected Result:- Table data must be exported in file without throwing any exception.
Please refer the attachment:-export_exception.png
Observation:-
-This issue is not observed when tested above scenario on MS SQL Server.
-Behavior in ADS 19.0.0-dev-39:-dev-39.png
| ADS on Windows | |
| ADS 19.0.0-beta-5 | Issue is observed. |
| ADS 19.0.0-beta-4 | Issue is observed. |
| Broken Build ADS 19.0.0-alpha-2 | Issue is observed. |
| ADS 19.0.0-dev-39 | Issue is NOT observed. |
| ADS 18.0.17-2 | Issue is NOT observed. |
Stack Trace
|
|
643 KB
|
|
223 KB
|
|
151 KB
|
|
166 KB
|
|
116 KB
|
|
91 KB
|
|
254 KB
svn# 55031 - The extract was trimming leading spaces for column names for IQ.
Hi QA Team,
Please test this same scenario with the other databases starting with the Sybase ASE and Sybase Any. This might be an issue with other databases since in some cases we are also trimming leading spaces for column names. I think it depends on the database.
Thanks and sorry for the extra work,
Tom
Raghvendra, is the ZOS problem reproducible in v18? Please provide the regression matrix.
Raghvendra, is the ZOS problem reproducible in v18? Please provide the regression matrix.
The original problem reported in this issue is introduced in v19.
In v18, we used UtilScript.rightSQLTrim to trim the extracted column names and some other metadata for Sybase IQ. But in v19, for issue VA:#8595, we updated the call to UtilScript.TrimSQLString, which introduced this issue.
In reading the comments in VA:#8595, the proposed code changes actually didn't change rightSQLTrim to TrimSQLString. But when we checked in the code changes to the US trunk, additional code changes were made and rightSQLTrim was updated to TrimSQLString.
I think the correct fix is to revert the TrimSQLString calls to rightSQLTrim. Please check SVN 54227 on which lines of code should be reverted.
The original problem reported in this issue is introduced in v19.
In v18, we used UtilScript.rightSQLTrim to trim the extracted column names and some other metadata for Sybase IQ. But in v19, for issue VA:#8595, we updated the call to UtilScript.TrimSQLString, which introduced this issue.
In reading the comments in VA:#8595, the proposed code changes actually didn't change rightSQLTrim to TrimSQLString. But when we checked in the code changes to the US trunk, additional code changes were made and rightSQLTrim was updated to TrimSQLString.
I think the correct fix is to revert the TrimSQLString calls to rightSQLTrim. Please check SVN 54227 on which lines of code should be reverted.
CREATE TABLE [dbo].[aase] ( [ col1] varchar(25) NULL ) GO insert into [dbo].[aase] values ('abc') go insert into [dbo].[aase] values ('abcde') go
| ADS on Windows | |
| ADS 19.0.0-beta-6 | Issue is observed. |
| ADS 18.0.17-2 | Issue is observed. |
| ADS 17 | Issue is observed. |
| ADS 16 | Issue is observed. |
| ADS 15 | Issue is observed. |
CREATE TABLE [dbo].[aase] ( [ col1] varchar(25) NULL ) GO insert into [dbo].[aase] values ('abc') go insert into [dbo].[aase] values ('abcde') go
| ADS on Windows | |
| ADS 19.0.0-beta-6 | Issue is observed. |
| ADS 18.0.17-2 | Issue is observed. |
| ADS 17 | Issue is observed. |
| ADS 16 | Issue is observed. |
| ADS 15 | Issue is observed. |
@ Jenny
DB2 z/OS Issue reproducible in all ADS version.
| Observation:- | |
| ADS on Windows | |
| ADS 19.0.0-beta-6 | Issue is observed. |
| ADS 18.0.17-2 | Issue is observed. |
| ADS 17 | Issue is observed. |
| ADS 16 | Issue is observed. |
| ADS 15 | Issue is observed. |
@ Jenny
DB2 z/OS Issue reproducible in all ADS version.
| Observation:- | |
| ADS on Windows | |
| ADS 19.0.0-beta-6 | Issue is observed. |
| ADS 18.0.17-2 | Issue is observed. |
| ADS 17 | Issue is observed. |
| ADS 16 | Issue is observed. |
| ADS 15 | Issue is observed. |
Tom, for the other databases that QA reported, I don't think we should make any changes unless it is a v19 regression problem.
Tom, for the other databases that QA reported, I don't think we should make any changes unless it is a v19 regression problem.
Hi QA Team,
Since the other database issues were not caused in V19, we will hold off on fixing them per recommendation here. Please just retest Sybase IQ.
Thanks, Tom
Hi QA Team,
Since the other database issues were not caused in V19, we will hold off on fixing them per recommendation here. Please just retest Sybase IQ.
Thanks, Tom
Code review for SVN 55052:
In SVN 54227 ExtractTable, original lines:
4108 String typeName = UtilScript.rightSQLTrim(rs.getString(8));
4129 dataType = typeName.trim();
4116 String typeName = UtilScript.TrimSQLString(rs.getString(8));
4138 dataType = typeName;
The original lines essentially mean that we can use TrimSQLString for typeName. Do you agree?
In SVN 55052 that was checked in this morning, we should keep the TrimSQLString call for "typeName".
Code review for SVN 55052:
In SVN 54227 ExtractTable, original lines:
4108 String typeName = UtilScript.rightSQLTrim(rs.getString(8));
4129 dataType = typeName.trim();
4116 String typeName = UtilScript.TrimSQLString(rs.getString(8));
4138 dataType = typeName;
The original lines essentially mean that we can use TrimSQLString for typeName. Do you agree?
In SVN 55052 that was checked in this morning, we should keep the TrimSQLString call for "typeName".
Hi Jenny, Thanks for the review. I added the TrimSQLString call for typeName. Tom
Hi Jenny, Thanks for the review. I added the TrimSQLString call for typeName. Tom
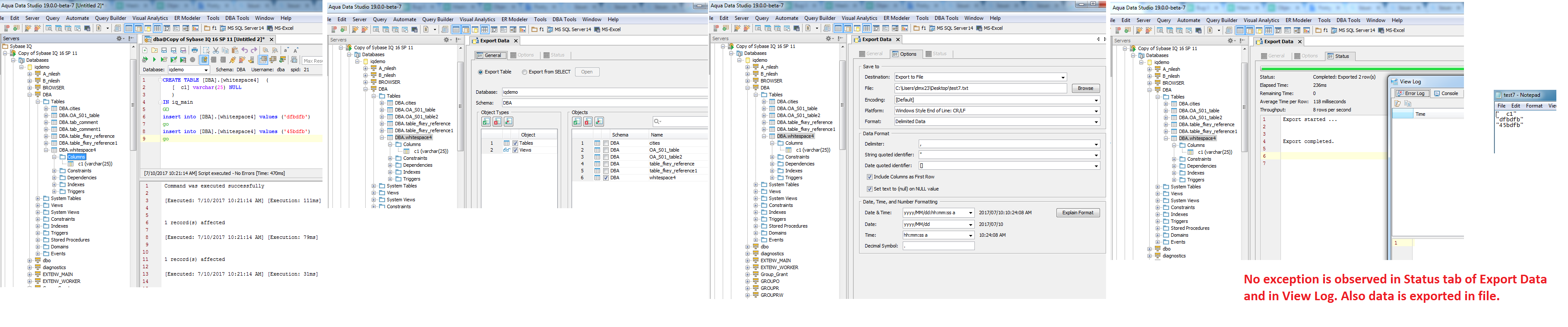
As per comment here verified in ADS 19.0.0-beta-7 for Sybase IQ only.
Please refer the attachment:-verify_15373_ADS19_beta7.png
Verified:-Exception is neither observed in Status tab of Export Data nor in View Log.Also data is exported in file.
As per comment here verified in ADS 19.0.0-beta-7 for Sybase IQ only.
Please refer the attachment:-verify_15373_ADS19_beta7.png
Verified:-Exception is neither observed in Status tab of Export Data nor in View Log.Also data is exported in file.
Issue #15373 |
| Closed |
| Fixed |
| Resolved |
Completion |
| No due date |
| Fixed Build ADS 19.0.0-beta-7 |
| No time estimate |
svn# 55031 - The extract was trimming leading spaces for column names for IQ.
Hi QA Team,
Please test this same scenario with the other databases starting with the Sybase ASE and Sybase Any. This might be an issue with other databases since in some cases we are also trimming leading spaces for column names. I think it depends on the database.
Thanks and sorry for the extra work,
Tom