× Heads up!

Aqua Data Studio / nhilam

Follow
IDE for Relational Databases
×
tomconrad reported 2017-08-24T21:29:25Z  · nhilam last modified 2017-09-26T18:39:36Z

Sybase ASE - Script and Describe of Foreign key extraction when target table resides in different database not working.


customer request
Priority Low
Complexity Unknown
Component DB - Sybase ASE
Version 18.0
When using the following features on Sybase ASE:
 
                Scribe Object to (New) Window -> Create (Full)
                Describe Table (Ctrl+D)
 
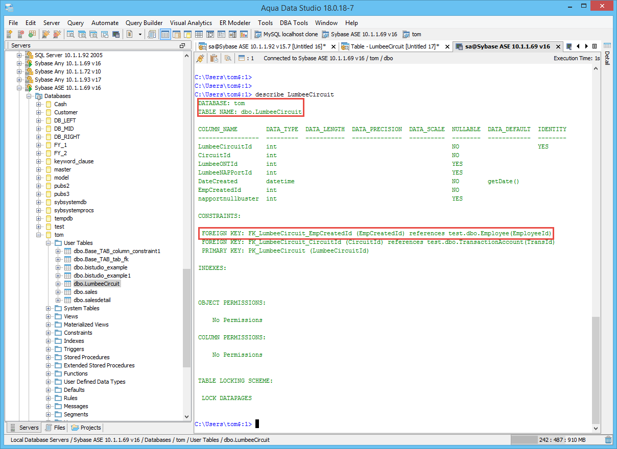
They both appear to be displaying incorrect information regarding Foreign Key Relationships for Cross Database Constraints. In my specific instance,  a different table and column is displayed for the Foreign Key. For Example:
 
Displayed Text (for a Table in the “Customer” database):
ALTER TABLE dbo.LumbeeCircuit
   ADD CONSTRAINT FK_LumbeeCircuit_EmpCreatedId
   FOREIGN KEY(EmpCreatedId)
   REFERENCES Cash.dbo.TransactionAccount(TransId)
 
Actual Relationship:
ALTER TABLE dbo.LumbeeCircuit
   ADD CONSTRAINT FK_LumbeeCircuit_EmpCreatedId
   FOREIGN KEY(EmpCreatedId)
   REFERENCES Cash.dbo.Employee(EmployeeId)
 
 
Or with the describe command:
CONSTRAINTS:
  FOREIGN KEY: FK_LumbeeCircuit_EmpCreatedId (EmpCreatedId) references TransactionAccount(TransId)
 
But it should say:
CONSTRAINTS:
  FOREIGN KEY: FK_LumbeeCircuit_EmpCreatedId (EmpCreatedId) references Cash.dbo.Employee(EmployeeId)
 
I have verified that the relationship is created as it should using the built-in sp_helpconstraint Sybase ASE command. Watching some of the network traffic when ADS is generating this information, this query appears to return some invalid data.
 
Query:
use cash 
go
SELECT su.name as table_schema, object_name(sr.tableid) table_name, sc1.name column_name, object_name(sr.constrid) const_name, 'FK' as ctype, '' key1, '' key2, '' key3, '' key4, '' key5, '' key6, '' key7, '' key8, '' key9, '' key10, '' key11, '' key12, '' key13, '' key14, '' key15, '' key16, '' key17, '' key18, '' key19, '' key20, '' key21, '' key22, '' key23, '' key24, '' key25, '' key26, '' key27, '' key28, '' key29, '' key30, '' key31, '' as checkText, pmrydbname, USER_NAME(ftab.uid), ftab.name, USER_NAME(rtab.uid), rtab.name, col_name(sr.tableid, sr.fokey1), col_name(sr.tableid, sr.fokey2), col_name(sr.tableid, sr.fokey3), col_name(sr.tableid, sr.fokey4), col_name(sr.tableid, sr.fokey5), col_name(sr.tableid, sr.fokey6), col_name(sr.tableid, sr.fokey7), col_name(sr.tableid, sr.fokey8), col_name(sr.tableid, sr.fokey9), col_name(sr.tableid, sr.fokey10), col_name(sr.tableid, sr.fokey11), col_name(sr.tableid, sr.fokey12), col_name(sr.tableid, sr.fokey13), col_name(sr.tableid, sr.fokey14), col_name(sr.tableid, sr.fokey15), col_name(sr.tableid, sr.fokey16), col_name(sr.reftabid, sr.refkey1), col_name(sr.reftabid, sr.refkey2), col_name(sr.reftabid, sr.refkey3), col_name(sr.reftabid, sr.refkey4), col_name(sr.reftabid, sr.refkey5), col_name(sr.reftabid, sr.refkey6), col_name(sr.reftabid, sr.refkey7), col_name(sr.reftabid, sr.refkey8), col_name(sr.reftabid, sr.refkey9), col_name(sr.reftabid, sr.refkey10), col_name(sr.reftabid, sr.refkey11), col_name(sr.reftabid, sr.refkey12), col_name(sr.reftabid, sr.refkey13), col_name(sr.reftabid, sr.refkey14), col_name(sr.reftabid, sr.refkey15), col_name(sr.reftabid, sr.refkey16), sr.status as status, 1 as status2, '' as segname, -1 as maxrowsperpage, 0 as indid, -1 as fill_factor, -1 as res_page_gap, sc1.colid, '' ord1, '' ord2, '' ord3, '' ord4, '' ord5, '' ord6, '' ord7, '' ord8, '' ord9, '' ord10, '' ord11, '' ord12, '' ord13, '' ord14, '' ord15, '' ord16, '' ord17, '' ord18, '' ord19, '' ord20, '' ord21, '' ord22, '' ord23, '' ord24, '........' ord25, '' ord26, '' ord27, '' ord28, '' ord29, '' ord30, '' ord31, null
 FROM customer..sysreferences sr
      , customer..syscolumns sc1
      , customer..syscolumns sc2
      , customer..syscolumns sc3
      , customer..syscolumns sc4
      , customer..syscolumns sc5
      , customer..syscolumns sc6
, customer..sysobjects so
, customer..sysusers su
, customer..sysobjects ftab
, sysobjects rtab 
WHERE sr.tableid*=sc1.id AND sr.fokey1*=sc1.colid AND sr.reftabid*=sc2.id 
AND sr.refkey1*=sc2.colid AND sr.tableid*=sc3.id AND sr.fokey2*=sc3.colid 
AND sr.reftabid*=sc4.id AND sr.refkey2*=sc4.colid AND sr.reftabid*=sc5.id 
AND sr.refkey2*=sc5.colid AND sr.reftabid*=sc6.id AND sr.refkey2*=sc6.colid 
AND sr.tableid=so.id AND so.uid=su.uid AND sr.tableid *= ftab.id 
and sr.reftabid *= rtab.id AND sr.frgndbname is null 
AND su.name = 'dbo' AND sr.tableid = object_id('customer.dbo.LumbeeCircuit')
 
Some of the output data
table_schema   table_name       column_name  const_name       ctype     name    pmrydbname    column41            name
dbo        (null)     EmpCreatedId   (null)     FK           LumbeeCircuit   Cash      dbo        Employee
dbo        (null)     CircuitId               (null)     FK           LumbeeCircuit   (null)     dbo        TransactionAccount
2 attachments

Issue #15450

Closed
Fixed
Resolved 2017-08-25T16:38:03Z
 
 
Completion
No due date
Fixed Build ADS 18.0.18-7 and ADS 19.0.0-beta-40
No time estimate

About AquaClusters Privacy Policy Support Version - 19.0.2-4 AquaFold, Inc Copyright © 2007-2017