|
463 KB
|
34 KB
![]() |
12 KB
|
82 KB
|
186 KB
|
96 KB
|
67 KB
|
64 KB
|
68 KB
|
146 KB
|
107 KB
|
53 KB
|
150 KB
|
20 KB
Hi Shyamkumar,
In case you have not seen this... I attached a spreadsheet of the different area's that have to change for this issue. This is just a guide.
Thanks, Tom
Hi Shyamkumar,
I will be working closely with you on MariaDB support. Please let me know if you have any questions.
Thanks
Asif.
Hi Shyamkumar,
I will be working closely with you on MariaDB support. Please let me know if you have any questions.
Thanks
Asif.
Hi Asif,
we are referring mysql 5.6 equal or greater version because mariadb 10.0 is a replication of mysql 5.6 version.
Thanks,
Shyamkumar
Hi Asif,
we are referring mysql 5.6 equal or greater version because mariadb 10.0 is a replication of mysql 5.6 version.
Thanks,
Shyamkumar
@shyamkumar,
Lets do a call tomorrow morning to discuss how we should handle Mariadb versioning. Here is the summary based on discussion with Nhi and Tom.
org.mariadb.jdbc.Driver
@shyamkumar,
Lets do a call tomorrow morning to discuss how we should handle Mariadb versioning. Here is the summary based on discussion with Nhi and Tom.
org.mariadb.jdbc.Driver
@shyamkumar, as discussed in today's call, in ConnectionProperties > getConnectionPrivate() method, we will throw exception if connected to MariaDB versions less than v10.0. The exception message should indicate that they could use MySQL connection type to connect to MariaDB server versions less than 10.0.
@shyamkumar, as discussed in today's call, in ConnectionProperties > getConnectionPrivate() method, we will throw exception if connected to MariaDB versions less than v10.0. The exception message should indicate that they could use MySQL connection type to connect to MariaDB server versions less than 10.0.
Revision: 55986
-- master.prompts.csv > Never make changes to prompts.csv file. This file is auto-generated.
Revision: 55986
-- master.prompts.csv > Never make changes to prompts.csv file. This file is auto-generated.
@Asif We have reverted changes of master.prompts.csv and we are maintaining one text file for those text properties.
@Asif We have reverted changes of master.prompts.csv and we are maintaining one text file for those text properties.
Revision: 55988
I do not see a need for following classes.
Revision: 55988
I do not see a need for following classes.
@Asif I checked code we don't need those classes, I will refactor code and remove unuseful classes.
@Asif I checked code we don't need those classes, I will refactor code and remove unuseful classes.
[asif] Changes look OK.
[asif] Changes look OK.
Hi Tom,
Can you explain or elaborate?
Following lines from requirement document
2.4.14 AquaScript and Aqua Data Server Script Extractions updates
Hi Tom,
Can you explain or elaborate?
Following lines from requirement document
2.4.14 AquaScript and Aqua Data Server Script Extractions updates
Hi Harish,
You asked the hierarchy for the roles.. I think this will work. Similar to DB2LUW.
Hi Harish,
You asked the hierarchy for the roles.. I think this will work. Similar to DB2LUW.
Hi Tom,
Can you please explain the requirement?
2.4.12 Visual Query Builder within Aqua Data Studio
Hi Tom,
Can you please explain the requirement?
2.4.12 Visual Query Builder within Aqua Data Studio
Hi Pankaj,
Have you tested QB with MySQL? Open the SQL log first.. Notice when QB comes up, it creates a tree on the left side of the pane for database table and view objects. When expanding tables/views or when a dnd happens, the column information is extracted also. There are underlying extract queries that will have to be modified for MariaDB. You can see the queries in the SQL log.
Hope that helps, Tom
Hi Pankaj,
Have you tested QB with MySQL? Open the SQL log first.. Notice when QB comes up, it creates a tree on the left side of the pane for database table and view objects. When expanding tables/views or when a dnd happens, the column information is extracted also. There are underlying extract queries that will have to be modified for MariaDB. You can see the queries in the SQL log.
Hope that helps, Tom
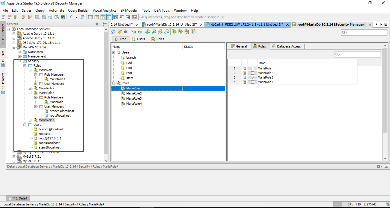
Hi Tom,
I implemented the Roles hierarchy in DBA Tools->Security Manager, Please have a look.
The Schema Tree hierarchy is right now as follows:
Hi Tom,
I implemented the Roles hierarchy in DBA Tools->Security Manager, Please have a look.
The Schema Tree hierarchy is right now as follows:
Hi Harish,
The hierarchy looks good. I am getting the following exception when doing an alter user or role in the schema tree. This also happens when clicking on the user or role in the dba tools tree. Please have a look at it...
Thanks, Tom
Hi Harish,
The hierarchy looks good. I am getting the following exception when doing an alter user or role in the schema tree. This also happens when clicking on the user or role in the dba tools tree. Please have a look at it...
Thanks, Tom
Hi Harish,
When granting object permissions, shouldn't we be able to click and have the double check mark so that WITH GRANT OPTION gets added? See here.
Thanks, Tom
Hi Harish,
When granting object permissions, shouldn't we be able to click and have the double check mark so that WITH GRANT OPTION gets added? See here.
Thanks, Tom
@Asif,
Using MariaDB connection type, we are allowing connect MariaDB v10.0 and above. We are restricting lower MariaDB version connections in Registration dialog. Please find the screenshot
Revision: 56120
@Asif,
Using MariaDB connection type, we are allowing connect MariaDB v10.0 and above. We are restricting lower MariaDB version connections in Registration dialog. Please find the screenshot
Revision: 56120
Hi Tom,
I observed that the implementation of Object Permissions in MySQL behaves same as in Maria DB right now. Means that MySQL does not have implementation of displaying double check mark for adding WITH GRANT OPTION. Also, the Object Permissions' code is generic for all databases.
As per your suggestion, we reused MySQL code, hence it is working same as in MySQL. If we need to fix it then we have to modify the generic class implementation which will affect other databases too.
[asif] As discussed, please pass in true to ObjectPermission > setWithGrant() api to enable tristate option.
[harish] I went through MySQL documentation, WITH GRANT OPTION for object type TABLE | FUNCTION | PROCEDURE introduced in MYSQL 5.0, So I am going to enable tri-state option for MySQL version >= 5.0. Also, it will be enable in MariaDB by default.
Hi Tom,
I observed that the implementation of Object Permissions in MySQL behaves same as in Maria DB right now. Means that MySQL does not have implementation of displaying double check mark for adding WITH GRANT OPTION. Also, the Object Permissions' code is generic for all databases.
As per your suggestion, we reused MySQL code, hence it is working same as in MySQL. If we need to fix it then we have to modify the generic class implementation which will affect other databases too.
[asif] As discussed, please pass in true to ObjectPermission > setWithGrant() api to enable tristate option.
[harish] I went through MySQL documentation, WITH GRANT OPTION for object type TABLE | FUNCTION | PROCEDURE introduced in MYSQL 5.0, So I am going to enable tri-state option for MySQL version >= 5.0. Also, it will be enable in MariaDB by default.
Hello,
Issue: Alter Index,Alter Database
I am not able to edit name field inside Alter Index , AlterDatabase
Hello,
Issue: Alter Index,Alter Database
I am not able to edit name field inside Alter Index , AlterDatabase
Hi Asif, Tom,
I enabled the tri-state option for MySQL, while altering user, the SQL query runs without any error. When we are extracting privileges then double-check is not getting displaying in UI.
These table privileges are getting saved in mysql.tables_priv table in database, this table does not have any field which indicates that specific privilege is granted WITH GRANT OPTION or not. I went through other database tables but have no luck to get this information.
The same case is with MariaDB.
Thanks,
Harish Khattri
Hi Asif, Tom,
I enabled the tri-state option for MySQL, while altering user, the SQL query runs without any error. When we are extracting privileges then double-check is not getting displaying in UI.
These table privileges are getting saved in mysql.tables_priv table in database, this table does not have any field which indicates that specific privilege is granted WITH GRANT OPTION or not. I went through other database tables but have no luck to get this information.
The same case is with MariaDB.
Thanks,
Harish Khattri
Hi Harish,
Have you looked at the following tables? Check out the is_grantable column.
Hi Harish,
Have you looked at the following tables? Check out the is_grantable column.
Hi Tom,
I saw information_schema.TABLE_PRIVILEGES table, the "is_grantable" column gives value Yes for whole table.
For example,
1. if we grant Select and Insert privileges to a user WITH GRANT OPTION then "is_grantable" column is set to YES.
2. If we grant Select privilege to user WITH GRANT OPTION and grant Insert privilege without it then "is_grantable" column still gives YES.
In the UI, we have to show double-check mark for Select and Insert privileges individually. In the second case, we have to show double-check mark for Select and single-check mark for Insert.
Hi Tom,
I saw information_schema.TABLE_PRIVILEGES table, the "is_grantable" column gives value Yes for whole table.
For example,
1. if we grant Select and Insert privileges to a user WITH GRANT OPTION then "is_grantable" column is set to YES.
2. If we grant Select privilege to user WITH GRANT OPTION and grant Insert privilege without it then "is_grantable" column still gives YES.
In the UI, we have to show double-check mark for Select and Insert privileges individually. In the second case, we have to show double-check mark for Select and single-check mark for Insert.
Hi Harish,
Looking at the show grants command... WITH GRANT OPTION is at the table level. Once you add the WITH GRANT OPTION with any privilege type, the table has the WITH GRANT OPTION so any privilege should get a double check in the tri-state checkbox. Test it with show grants...
SHOW GRANTS FOR `tom`@'%'
If that is the case then information_schema.TABLE_PRIVILEGES should work for you. Use is_grantable to determine whether to use the double check.
Thanks, Tom
Hi Harish,
Looking at the show grants command... WITH GRANT OPTION is at the table level. Once you add the WITH GRANT OPTION with any privilege type, the table has the WITH GRANT OPTION so any privilege should get a double check in the tri-state checkbox. Test it with show grants...
SHOW GRANTS FOR `tom`@'%'
If that is the case then information_schema.TABLE_PRIVILEGES should work for you. Use is_grantable to determine whether to use the double check.
Thanks, Tom
Issue: The Constraint list is not shown in details view when Constraints node is selected in Schema Tree.
The issue is fixed (Please refer screenshot) and checked in to SVN, revision details are as follows:
Issue: The Constraint list is not shown in details view when Constraints node is selected in Schema Tree.
The issue is fixed (Please refer screenshot) and checked in to SVN, revision details are as follows:
Hi Tom,
Root Cause:
The problem was with case-sensitivity of the object (Table, View, Procedure or Function) name. The mysql.proc_priv table stores function/procedure name in lowercase always e.g. getfullname, while information_schema.ROUTINES table stores function/procedure name in the case in which user type the name e.g. GetFullName.
While fetching object permissions, we are fetching information from one table and create a map using object name as the key. Then fetching the list of functions/procedures from another table and trying to get value from the map using object name as the key. As both tables store object name in different cases, the value of a particular key coming as null.
The issue is not occurs when we are creating function/procedure with lowercase names.
I fixed it in below mentioned revision no.:
Hi Tom,
Root Cause:
The problem was with case-sensitivity of the object (Table, View, Procedure or Function) name. The mysql.proc_priv table stores function/procedure name in lowercase always e.g. getfullname, while information_schema.ROUTINES table stores function/procedure name in the case in which user type the name e.g. GetFullName.
While fetching object permissions, we are fetching information from one table and create a map using object name as the key. Then fetching the list of functions/procedures from another table and trying to get value from the map using object name as the key. As both tables store object name in different cases, the value of a particular key coming as null.
The issue is not occurs when we are creating function/procedure with lowercase names.
I fixed it in below mentioned revision no.:
Hello,
When trying to delete multiple Users at a time its showing Error: "Failed to extract object: MariaDb...user11@null"
Steps: Select multiple Users ( Ctrl+click)
Right click and select Delete
Thanks Nisha
Hello,
When trying to delete multiple Users at a time its showing Error: "Failed to extract object: MariaDb...user11@null"
Steps: Select multiple Users ( Ctrl+click)
Right click and select Delete
Thanks Nisha
Hello,
Hello,
@Nisha
JSON is an alias for LONGTEXT introduced for compatibility reasons with MySQL's JSON data type.
Please find example.
Thanks
Shyam
@Nisha
JSON is an alias for LONGTEXT introduced for compatibility reasons with MySQL's JSON data type.
Please find example.
Thanks
Shyam
These changes will be available in build no. ADS 19.5.0-dev-44
These changes will be available in build no. ADS 19.5.0-dev-44
Hi Team,
I added some screenshots of database lists in ADS here, here and here. Shouldn't MariaDB be in alphabetical order?? Please also check and fix the lists in options.
Asif,
Do you agree?
Thanks, Tom
Hi Team,
I added some screenshots of database lists in ADS here, here and here. Shouldn't MariaDB be in alphabetical order?? Please also check and fix the lists in options.
Asif,
Do you agree?
Thanks, Tom
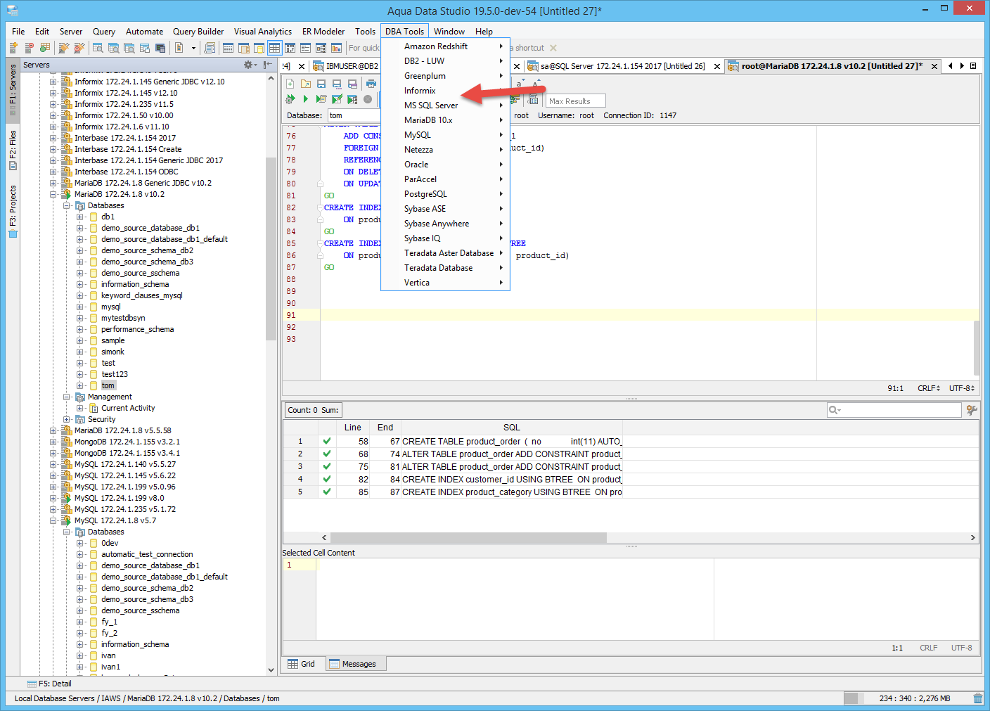
Hi Tom,
In the Register Server screenshot it is already sorted, the sorting happens using Collections.sort(). For example, MongoDB appears between MariaDB and MySQL, not above MS SQL. Similarly, Sybase ASE appears before Sybase Anywhere. Similarly, in the DBA Tools menu options screenshot
However, in the ER Modeler the database names are sorted manually in the code. Hence I corrected it in below revision:
Hi Tom,
In the Register Server screenshot it is already sorted, the sorting happens using Collections.sort(). For example, MongoDB appears between MariaDB and MySQL, not above MS SQL. Similarly, Sybase ASE appears before Sybase Anywhere. Similarly, in the DBA Tools menu options screenshot
However, in the ER Modeler the database names are sorted manually in the code. Hence I corrected it in below revision:
Issue #15520 |
Resolved |
Fixed |
Resolved |
Completion |
No due date |
Fixed Build ADS 19.5.0-dev-56 |
No time estimate |
4 issue links |
duplicates #15296
Issue #15296Add support for Maria JDBC Driver |
blocks #15628
Issue #15628Add driver Information for MariaDB in driver section. |
blocks #15572
Issue #15572Add MariaDB driver 2.3 |
relates to #15627
Issue #15627Add Documentation in help section for MariaDB |
Hi Shyamkumar,
In case you have not seen this... I attached a spreadsheet of the different area's that have to change for this issue. This is just a guide.
Thanks, Tom