Stored Procedures were recently added to the Google BigQuery platforms and need to be added to ADS. I added a patch with the start of implementation. Comments in the code show additional pieces that have to be implemented such as scripting, create/alter/drop/properties and parameter detail. Additionally, more details should be provided for the procedure list in the detail window.
|
|
29 KB
|
|
144 KB
|
|
126 KB
|
|
4 KB
|
|
123 KB
|
|
110 KB
|
|
128 KB
|
|
125 KB
|
|
119 KB
Hi Cyrus,
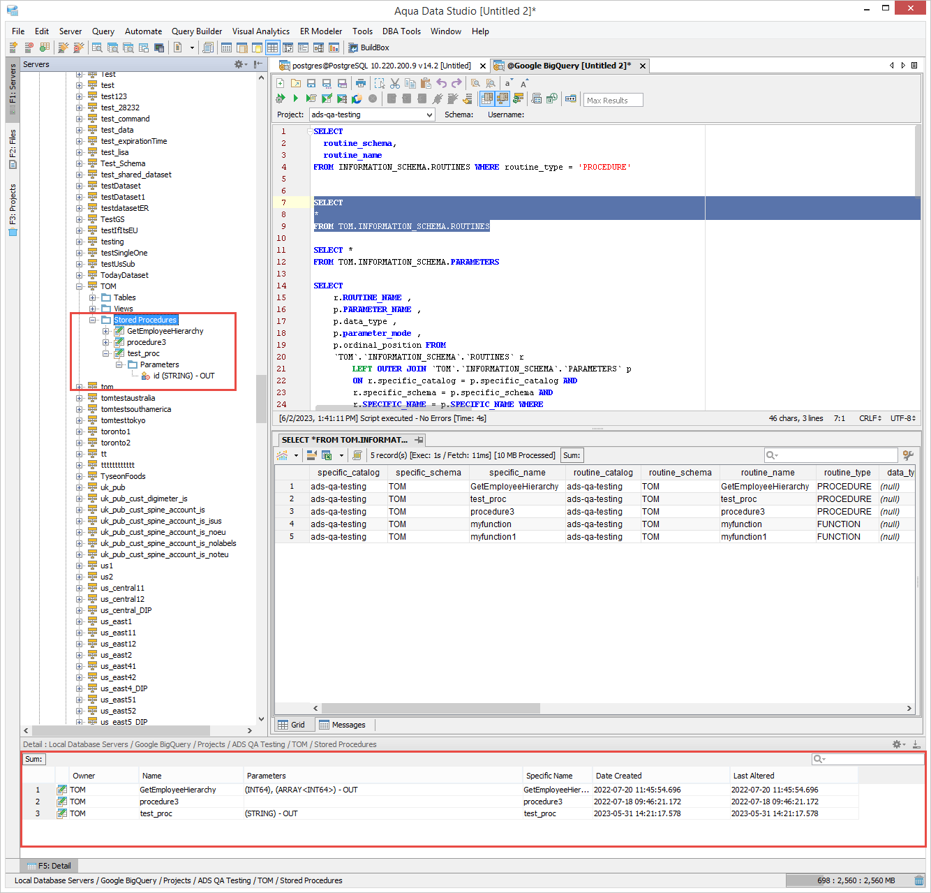
Given this scenario, I am getting a npe I believe because of empty result set. Please have a look. Also, seems like when I do a create or drop using script in the QA window, the grid results window has focus and is empty instead of the message window having focus. Please check that out.
As an example, you can compare to DB2 LUW stored procedures to see how it should work. I attached the DB2 connection. Look in the schema TOM for a couple examples
Thanks,
Tom
DELETE FROM `TOM`.`customer_name` WHERE `id` IS NOT NULL GO DELETE FROM `TOM`.`customers` WHERE `id` IS NOT NULL GO CREATE PROCEDURE `TOM`.`create_customer_id`(id STRING) BEGIN INSERT INTO `TOM`.`customers` (id) VALUES(id); -- SELECT FORMAT("Created customer %s", id); END GO CREATE PROCEDURE `TOM`.`create_customer_name`(name STRING, OUT id STRING) BEGIN SET id = GENERATE_UUID(); INSERT INTO `TOM`.`customer_name` (id, name) VALUES(id, name); --SELECT FORMAT("Created customer %s (%s)", id, name); END DECLARE id STRING; CALL `TOM`.`create_customer_name`("tom", id); CALL `TOM`.`create_customer_id`(id) GO SELECT * FROM `TOM`.`customer_name` GO SELECT * FROM `TOM`.`customers`
Hi Tom,
I have made the changes suggested by you at revision 59936.
Thanks,
Cyrus
Hi Tom,
I have made the changes suggested by you at revision 59936.
Thanks,
Cyrus
Hi Tom,
The requested changes have been committed with the revision number: 59942
Thanks,
Cyrus
Hi Tom,
The requested changes have been committed with the revision number: 59942
Thanks,
Cyrus
Hi Cyrus,
Please add stored procedures to schema script generator, object search and schema compare tools only if it is not legacy. Also, confirm that Aquascript Database Schema and Data Exporter and Aquascript Schema Compare work with procedures.
Thanks,
Tom
Hi Cyrus,
Please add stored procedures to schema script generator, object search and schema compare tools only if it is not legacy. Also, confirm that Aquascript Database Schema and Data Exporter and Aquascript Schema Compare work with procedures.
Thanks,
Tom
Hi Cyrus,
I believe Asif has already looked at the code changes. I will test it to make sure that it functionally works correctly. Go ahead and push to QA.
Thanks,
Tom
Hi Cyrus,
I believe Asif has already looked at the code changes. I will test it to make sure that it functionally works correctly. Go ahead and push to QA.
Thanks,
Tom
Hi Cyrus,
Have a look at this. You should go through any of the extract queries that were added for the BQ procedure issue and quote them as they could have mixed case or numeric datasets.
Thanks,
Tom
Hi Cyrus,
Have a look at this. You should go through any of the extract queries that were added for the BQ procedure issue and quote them as they could have mixed case or numeric datasets.
Thanks,
Tom
Hi Cyrus,
Looks like search is not working for this scenario. Maybe a consequence of using a numeric data set or maybe it is a prior bug. Please take a look.
Thank you,
Tom
Hi Cyrus,
Looks like search is not working for this scenario. Maybe a consequence of using a numeric data set or maybe it is a prior bug. Please take a look.
Thank you,
Tom
Hi Tom,
I checked the code, it is a prior bug.
In case of few cases like numeric data or tokens we are attaching quotes based on some conditions. For reference the class is ExtractSearchBigQuery.java and method name is query() the exact line number is 57 where we are appending the dataset name in query and from there it goes to another class to do some tests.
Thanks,
Cyrus
Hi Tom,
I checked the code, it is a prior bug.
In case of few cases like numeric data or tokens we are attaching quotes based on some conditions. For reference the class is ExtractSearchBigQuery.java and method name is query() the exact line number is 57 where we are appending the dataset name in query and from there it goes to another class to do some tests.
Thanks,
Cyrus
Issue #15802 |
| Resolved |
| Fixed |
| Resolved |
Completion |
| No due date |
| Fixed Build 11 |
| No time estimate |
Hi Cyrus,
Given this scenario, I am getting a npe I believe because of empty result set. Please have a look. Also, seems like when I do a create or drop using script in the QA window, the grid results window has focus and is empty instead of the message window having focus. Please check that out.
As an example, you can compare to DB2 LUW stored procedures to see how it should work. I attached the DB2 connection. Look in the schema TOM for a couple examples
Thanks,
Tom