ADS build 7.9.25
Teradata
Native-Teradata
My Database
Tables
Select all the tables
Script to New Window Create
Check Stop on Error
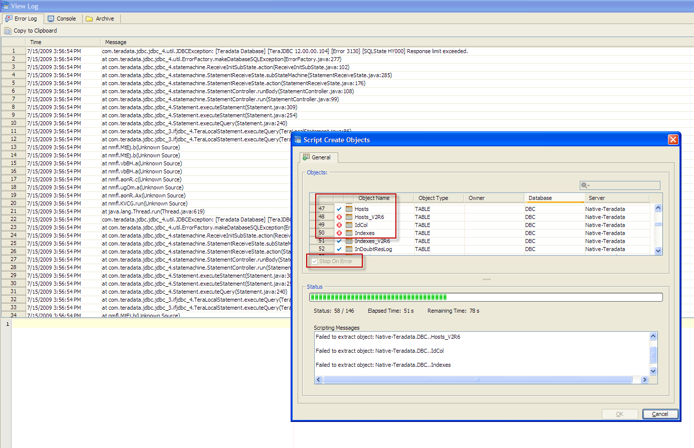
See pic attached. Once an error occurs, even with stop on error, ADS script generation goes on executing
|
131 KB
|
115 KB
Please see UtilScript.getDefaultScriptingQuotes(). If you add the default quote identifiers for Teradata it should solve this problem.
Reassigned to Niels so that he can try default quote characters for Teradata.
I have successfully run through this test case a few times after upgraded to the new Teradata JDBC driver (13.0.0.6). However, I still see the reported error (response limit exceeded) in other places; do not have a pattern to reproduce it all the time, though.
Reassigned to Niels so that he can try default quote characters for Teradata.
I have successfully run through this test case a few times after upgraded to the new Teradata JDBC driver (13.0.0.6). However, I still see the reported error (response limit exceeded) in other places; do not have a pattern to reproduce it all the time, though.
Stop on Error doesnt work in ADS build 7.9.51. I get the below errors now. When I close ADS and restart and do a script, the error doesnt occur. But after that any repeated attempts will cause the below errors
com.teradata.jdbc.jdbc_4.util.JDBCException: [Teradata Database] [TeraJDBC 13.00.00.06] [Error 3130] [SQLState HY000] Response limit exceeded.
at com.teradata.jdbc.jdbc_4.util.ErrorFactory.makeDatabaseSQLException(ErrorFactory.java:277)
at com.teradata.jdbc.jdbc_4.statemachine.ReceiveInitSubState.action(ReceiveInitSubState.java:102)
at com.teradata.jdbc.jdbc_4.statemachine.StatementReceiveState.subStateMachine(StatementReceiveState.java:285)
at com.teradata.jdbc.jdbc_4.statemachine.StatementReceiveState.action(StatementReceiveState.java:176)
at com.teradata.jdbc.jdbc_4.statemachine.StatementController.runBody(StatementController.java:108)
at com.teradata.jdbc.jdbc_4.statemachine.StatementController.run(StatementController.java:99)
at com.teradata.jdbc.jdbc_4.Statement.executeStatement(Statement.java:331)
at com.teradata.jdbc.jdbc_4.Statement.executeStatement(Statement.java:273)
at com.teradata.jdbc.jdbc_4.Statement.executeQuery(Statement.java:259)
at com.teradata.jdbc.jdbc_3.ifjdbc_4.TeraLocalStatement.executeQuery(TeraLocalStatement.java:88)
at com.teradata.jdbc.jdbc_3.ifjdbc_4.TeraLocalStatement.executeQuery(TeraLocalStatement.java:110)
java.lang.NullPointerException
at nmfl.DcqX.a(Unknown Source)
at nmfl.DcqX.a(Unknown Source)
at nmfl.DrKj.a(Unknown Source)
at nmfl.DrKj.a(Unknown Source)
at nmfl.LZmY.c(Unknown Source)
at nmfl.HJqA.a(Unknown Source)
at nmfl.LZmY.AE(Unknown Source)
at nmfl.zGbq.run(Unknown Source)
at java.lang.Thread.run(Thread.java:619)
Stop on Error doesnt work in ADS build 7.9.51. I get the below errors now. When I close ADS and restart and do a script, the error doesnt occur. But after that any repeated attempts will cause the below errors
com.teradata.jdbc.jdbc_4.util.JDBCException: [Teradata Database] [TeraJDBC 13.00.00.06] [Error 3130] [SQLState HY000] Response limit exceeded.
at com.teradata.jdbc.jdbc_4.util.ErrorFactory.makeDatabaseSQLException(ErrorFactory.java:277)
at com.teradata.jdbc.jdbc_4.statemachine.ReceiveInitSubState.action(ReceiveInitSubState.java:102)
at com.teradata.jdbc.jdbc_4.statemachine.StatementReceiveState.subStateMachine(StatementReceiveState.java:285)
at com.teradata.jdbc.jdbc_4.statemachine.StatementReceiveState.action(StatementReceiveState.java:176)
at com.teradata.jdbc.jdbc_4.statemachine.StatementController.runBody(StatementController.java:108)
at com.teradata.jdbc.jdbc_4.statemachine.StatementController.run(StatementController.java:99)
at com.teradata.jdbc.jdbc_4.Statement.executeStatement(Statement.java:331)
at com.teradata.jdbc.jdbc_4.Statement.executeStatement(Statement.java:273)
at com.teradata.jdbc.jdbc_4.Statement.executeQuery(Statement.java:259)
at com.teradata.jdbc.jdbc_3.ifjdbc_4.TeraLocalStatement.executeQuery(TeraLocalStatement.java:88)
at com.teradata.jdbc.jdbc_3.ifjdbc_4.TeraLocalStatement.executeQuery(TeraLocalStatement.java:110)
java.lang.NullPointerException
at nmfl.DcqX.a(Unknown Source)
at nmfl.DcqX.a(Unknown Source)
at nmfl.DrKj.a(Unknown Source)
at nmfl.DrKj.a(Unknown Source)
at nmfl.LZmY.c(Unknown Source)
at nmfl.HJqA.a(Unknown Source)
at nmfl.LZmY.AE(Unknown Source)
at nmfl.zGbq.run(Unknown Source)
at java.lang.Thread.run(Thread.java:619)
This is now fixed. The problem was DriverManager.setLoginTimeout();
This is now fixed. The problem was DriverManager.setLoginTimeout();
Issue #2763 |
Closed |
Fixed |
Resolved |
Completion |
No due date |
No fixed build |
No time estimate |
Please see UtilScript.getDefaultScriptingQuotes(). If you add the default quote identifiers for Teradata it should solve this problem.