× Heads up!

Aqua Data Studio / nhilam

Follow
IDE for Relational Databases
×
tariqrahiman reported 2011-07-29T01:21:25Z  · last modified 2011-08-08T22:43:20Z

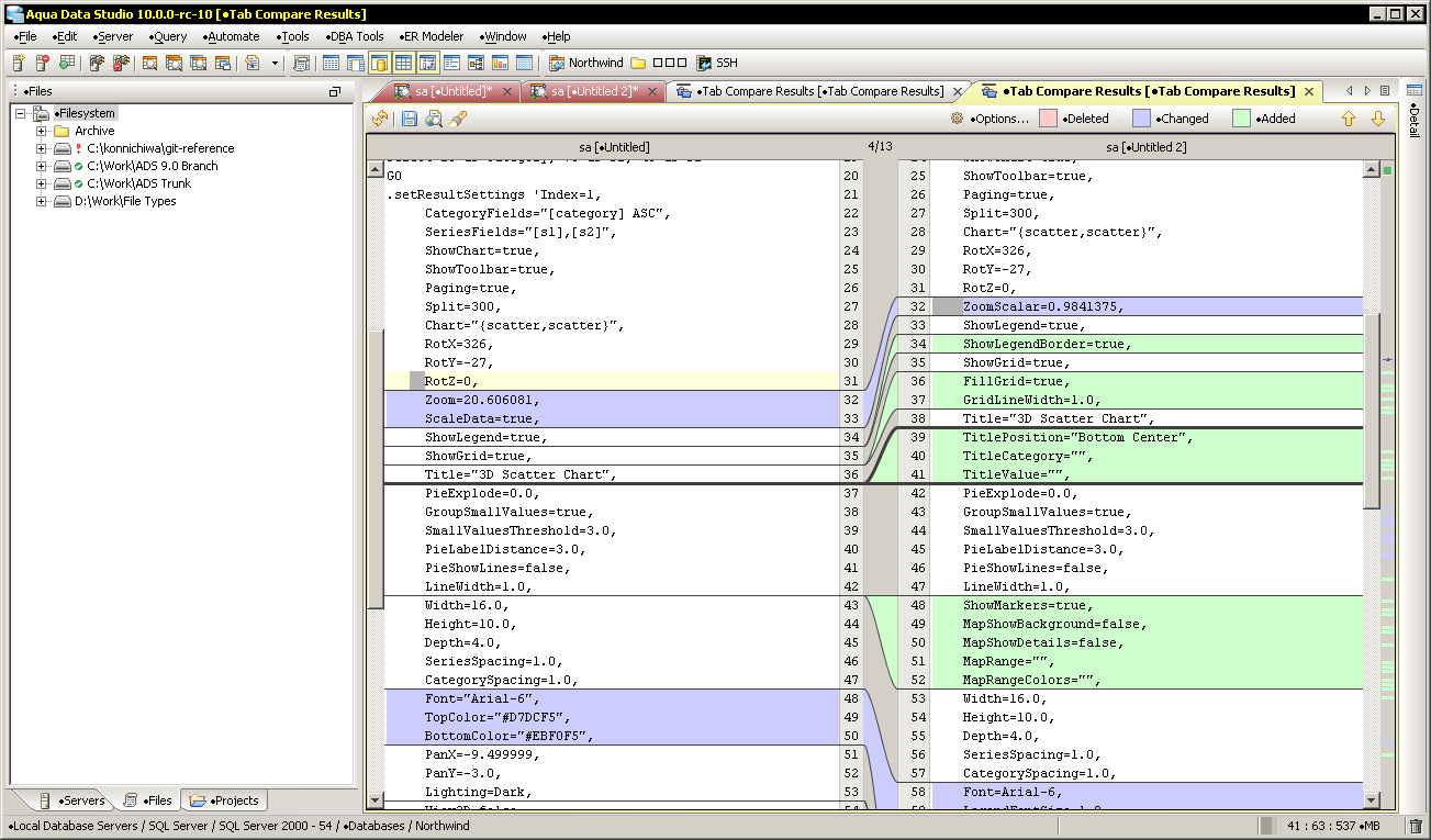
ignore whitespace in Tab Compare


Priority Critical
Complexity Unknown
Component Tools - Compare - Tab
Version 10.0

ADS 10 rc-9

Execute below script in ADS 10.0

Then do a Script to New Window and do a Tab Compare.

You get lines changed for a lot of things which doesnt seem to be changed

When I compare with ADS 9.0 i get the correct results

See difference in pics

 

 

-------------------------------------------------------------------------------------------------------------------------------------------------------------
-- 3D Scatter Chart
-- 
--   Notes: The query below will work on the following database servers: 
--          MS SQL Server, Sybase ASE, Sybase IQ, Sybase Anywhere, MySQL, PostreSQL
--
--   ORACLE: To make the query below work in Oracle, add " FROM DUAL" at the end of each SELECT          
--   DB2: To make the query below work in DB2, add " FROM SYSIBM.SYSDUMMY1" at the end of each SELECT
-------------------------------------------------------------------------------------------------------------------------------------------------------------
 
select 1 as category, 25 as s1, 70 as s2
union
select 2 as category, 18 as s1, 73 as s2
union
select 3 as category, 20 as s1, 80 as s2
union
select 4 as category, 40 as s1, 70 as s2
union
select 5 as category, 50 as s1, 65 as s2
union
select 6 as category, 47 as s1, 60 as s2
union
select 7 as category, 55 as s1, 65 as s2
union
select 8 as category, 60 as s1, 55 as s2
union
select 9 as category, 65 as s1, 47 as s2
union
select 10 as category, 70 as s1, 43 as s2
GO
.setResultSettings 'Index=1,
     CategoryFields="[category] ASC",
     SeriesFields="[s1],[s2]",
     ShowChart=true,
     ShowToolbar=true,
     Paging=true,
     Split=300,
     Chart="{scatter,scatter}",
     RotX=326,
     RotY=-27,
     RotZ=0,
     Zoom=20.606081,
     ScaleData=true,
     ShowLegend=true,
     ShowGrid=true,
     Title="3D Scatter Chart",
     PieExplode=0.0,
     GroupSmallValues=true,
     SmallValuesThreshold=3.0,
     PieLabelDistance=3.0,
     PieShowLines=false,
     LineWidth=1.0,
     Width=16.0,
     Height=10.0,
     Depth=4.0,
     SeriesSpacing=1.0,
     CategorySpacing=1.0,
     Font="Arial-6",
     TopColor="#D7DCF5",
     BottomColor="#EBF0F5",
     PanX=-9.499999,
     PanY=-3.0,
     Lighting=Dark,
     View2D=false,
     StackedPercent=false,
     ShowValueAxis=true,
     ShowCategoryAxis=true,
     ShowSeriesAxis=false,
     ValueAxisNumberFormat="###0",
     CategoryAxisNumberFormat="#,##0",
     NumericCategoryAxis=false,
     MergeAxis=true,
     SeriesAlias="default,default", 
     SeriesSubType=",",
     SeriesColumnType="Cube,Cube",
     SeriesMin="default,default",
     SeriesMax="default,default",
     SeriesColor="#3366FF,#FF0000",
     SeriesFunctionMetaData="true,true",
     LegendPosition=Top Right,
     LegendWidthType=Exact,
     LegendWidth=100,
     LegendHeightType=Fit,
     LegendHeight=160,
     ShowFixedCategoryCount=true,
     FixedCategoryCount=0' 
3 attachments

Issue #5987

Closed
Fixed
Resolved 2011-08-08T21:50:43Z
 
 
Completion
No due date
Fixed Build 10.0.0-rc-11
No time estimate

About AquaClusters Privacy Policy Support Version - 19.0.2-4 AquaFold, Inc Copyright © 2007-2017