× Heads up!

Aqua Data Studio / nhilam

Follow
IDE for Relational Databases
×
NielsGron reported 2011-11-03T21:55:29Z  · last modified 2011-11-18T02:06:20Z

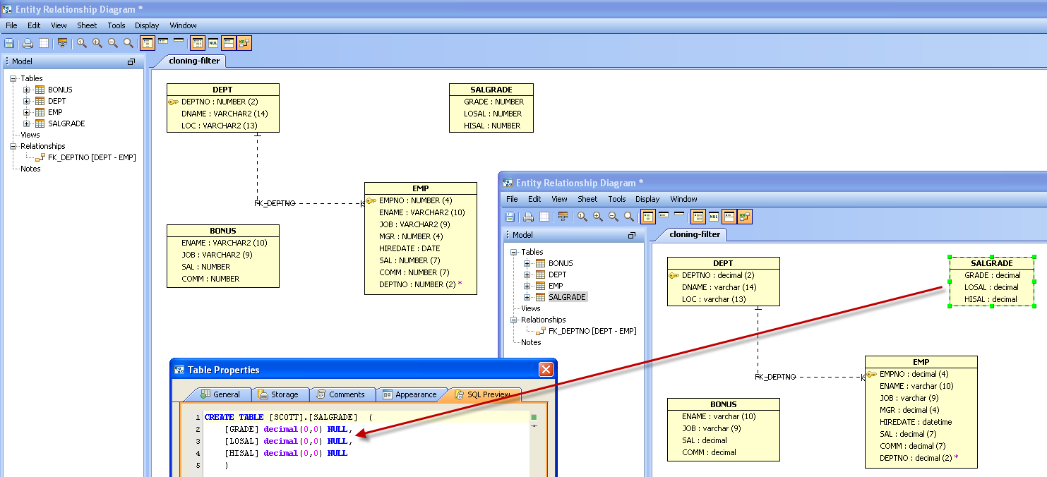
Converting ER Model from Oracle to SQL Server will convert NUMBER to DECIMAL(0,0)


Priority Low
Complexity Unknown
Component Tools - ER Modeler
Version 10.0

We should convert to a high number.

2 attachments

Issue #6149

Closed
Fixed
Resolved 2011-11-04T22:44:40Z
 
 
Completion
No due date
No fixed build
No time estimate

About AquaClusters Privacy Policy Support Version - 19.0.2-4 AquaFold, Inc Copyright © 2007-2017