Version: 12.0.0-rc-23-6
Build #: 29739
Build Date: 2012-Oct-15 09:42:17 AM
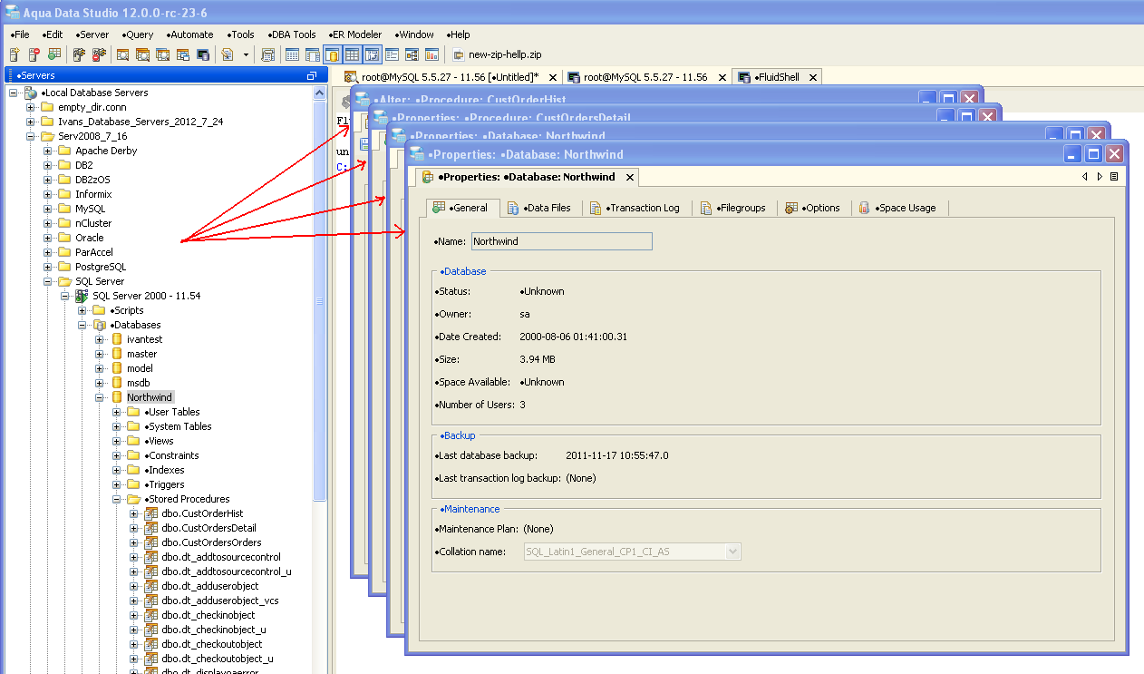
Flicker issue with dialogs when [Use floating windows for Visual Editing dialogs] = TRUE
1. Make File > General > [Use floating windows for Visual Editing dialogs] = TRUE
2. In the Servers Node, navigate to a DB server and try to take any database object property
There is a flicker as if a new tab is created
Fung was able to reproduce in his machine.
|
|
92 KB
|
|
96 KB
This problem applies to all of visual editing dialogs, a dummy dialog gets created and then removed which seems to be the root cause of the problem. See attached screenshot for more info.
Update: It looks like the dummy dialog and the actual dialog are the same dialog. The dialog is initially created by Jide with a different dimension and then is resized by ADS which caused the flickering problem.
Made change to work around this flickering problem; needed to copy DocumentPane.createFloatingDocumentContainer() code into CDocumentPane.createFloatingDocumentContainer() with minor change which certainly is not very good.
One thing I noticed is in jide's code, the display location of a newly opened floating dialog won't overlap with existing floating dialogs (see jide-floating-dialog screenshot); ADS overwrites this behavior and display all of floating dialogs at the same location, this implies a newly opened floating dialog might completely hide an existing floating dialog.
Made change to work around this flickering problem; needed to copy DocumentPane.createFloatingDocumentContainer() code into CDocumentPane.createFloatingDocumentContainer() with minor change which certainly is not very good.
One thing I noticed is in jide's code, the display location of a newly opened floating dialog won't overlap with existing floating dialogs (see jide-floating-dialog screenshot); ADS overwrites this behavior and display all of floating dialogs at the same location, this implies a newly opened floating dialog might completely hide an existing floating dialog.
Issue #7798 |
| Closed |
| Fixed |
| Resolved |
Completion |
| No due date |
| Fixed Build trunk/29752 |
| No time estimate |
This problem applies to all of visual editing dialogs, a dummy dialog gets created and then removed which seems to be the root cause of the problem. See attached screenshot for more info.
Update: It looks like the dummy dialog and the actual dialog are the same dialog. The dialog is initially created by Jide with a different dimension and then is resized by ADS which caused the flickering problem.