Partitions and SubPartitions appear as separate objects in the Schema Node
When viewing objects in a greenplum database, partitions and subpartitions of tables appear as separate table objects - it would be extremely useful if Aqua Studio would recognize this and group partitions and subpartitions underneath the base table with the ability to expand to the partition level if required.
To reproduce:
Create a table with below DDL in a greenplum database. You can see that the partitions and subpartitions appear as different objects as in attached screenshot.
|
|
121 KB
|
|
163 KB
|
|
90 KB
|
|
110 KB
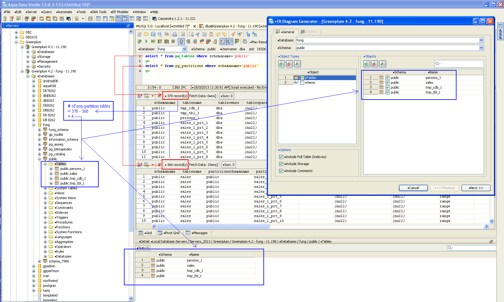
We cannot tell partition tables from normal tables in the system catalog's pg_tables table. In the system catalog, there are several partition related tables/views: pg_partition, pg_partition_encoding, pg_partition_rule, pg_partitions, pg_partition_templates, pg_partition_columns. The pg_partitions system view is the one that contains the information ADS needs.
I made changes in 13.0 branch to exclude partition tables in the schema browser, the detail view and the table list displayed in tool dialogs, see PartitionTablesExcluded screenshot for more info.
13.0 branch - SVN r33434/13.0.3-14
Please let me know whether we want to display partition tables in the schema browser or not.
Fixed:
13.0 - SVN r33434/13.0.3-14
14.0 - SVN r33435/14.0.0-beta-78
trunk - SVN r33436/15.0.0-dev-6
Please log a separate issue if we want to display partition tables in the schema browser.
Fixed:
13.0 - SVN r33434/13.0.3-14
14.0 - SVN r33435/14.0.0-beta-78
trunk - SVN r33436/15.0.0-dev-6
Please log a separate issue if we want to display partition tables in the schema browser.
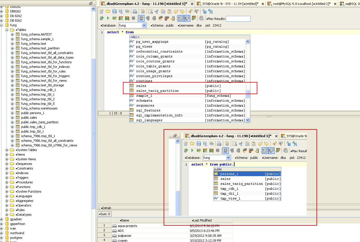
Can you fix the autocompletion as well ? If I type a query as below, the entire partition list gets displayed. See attached pic
select * from public.sales_1_prt_1
Can you fix the autocompletion as well ? If I type a query as below, the entire partition list gets displayed. See attached pic
select * from public.sales_1_prt_1
Fix for auto-completion:
13.0 - SVN r33458/13.0.3-15
14.0 - SVN r33459/14.0.0-beta-79
trunk - SVN r33460/15.0.0-dev-6
See AutoCompletionFix screenshot for more info.
Fix for auto-completion:
13.0 - SVN r33458/13.0.3-15
14.0 - SVN r33459/14.0.0-beta-79
trunk - SVN r33460/15.0.0-dev-6
See AutoCompletionFix screenshot for more info.
Verified in 13.0.3-15. Both the display of partioned tables in Schema Browser and the AutoCompletion is now fixed.
Verified in 13.0.3-15. Both the display of partioned tables in Schema Browser and the AutoCompletion is now fixed.
Issue #9706 |
| Closed |
| Fixed |
| Resolved |
Completion |
| No due date |
| Fixed Build 13.0.3-15/14.0.0-beta-79/15.0.0-dev-6 |
| No time estimate |
1 issue link |
relates to #9713
Issue #9713Display partition tables in the schema browser |
We cannot tell partition tables from normal tables in the system catalog's pg_tables table. In the system catalog, there are several partition related tables/views: pg_partition, pg_partition_encoding, pg_partition_rule, pg_partitions, pg_partition_templates, pg_partition_columns. The pg_partitions system view is the one that contains the information ADS needs.
I made changes in 13.0 branch to exclude partition tables in the schema browser, the detail view and the table list displayed in tool dialogs, see PartitionTablesExcluded screenshot for more info.
13.0 branch - SVN r33434/13.0.3-14
Please let me know whether we want to display partition tables in the schema browser or not.