
Easily find issues by searching: #<Issue ID>
Example: #1832
Easily find members by searching in: <username>, <first name> and <last name>.
Example: Search smith, will return results smith and adamsmith
Aqua Data Studio / nhilam |
Follow
829
|
|
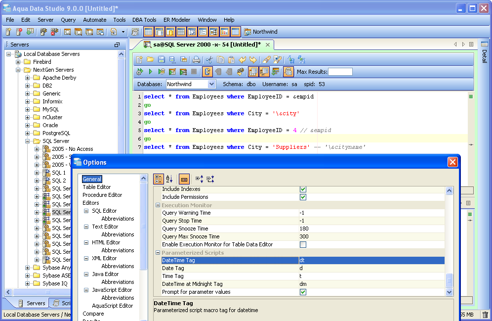
The Query Analzyer supports parameterized scripts. From the Query Analyzer Toolbar, the user may enable/disable the ability to support parameterized scripts. There is also an option to keep parameterized scripts enabled for all query analyzers based on vendor and version under File->Options->Query Analyzer. By enabling Parameterized Scripts, the user may have scripts with defined parameters so that Aqua Data Studio will prompt for the values of the parameters before executing the script. Executing a Parameterized Script Parameters are defined by a leading "&" when editing SQL statements within the Query Analyzer. When executed, a Parameters windows appears with the parameter names and values in a grid. Input the values within the Value column and click Execute to continue executing the script with those inserted values. Parameters are also supported in server side comments. Client side and server side comments may be defined in File->Options->Scripts for each database. If a parameter is defined in a client side comment it will be ignored. Parameters in server side comments will be prompted and replaced. Date and time expressions in parameter values scripts. This feature allows a user to specify a default value of a parameter to be a date expression. File->Options:General:"Parameterized Scripts" has the option to specify the tags for the date and time expressions and whether to prompt - File->Options:General:"Parameterized Scripts" [Configurable in File->Options:Parameterized Scripts] Current Units ------------------- d = current date t = current dt = current date time dm = current date at midnight Time Units -------------------- y Year M Month d day h Hour m Minute s Second S Millisecond Examples: {d-1y} = current date - 1 year {dt-2h-3m-8s-340S} = current date and time minus 2 hours, minus 3 minutes, minus 8 seconds, minus 340 milliseconds {dm+6h} = current date at midnight, plus 6 hours ... basically today at 6am. - SQL Example: [This query will return a list of orders that have occurred in the last month] SELECT * FROM ORDERS WHERE ORDER_DATE > &myparam={dt-1M} select * from orders where orderdate > &myparam={dt-10y-4M-18d} |
|
About AquaClusters Privacy Policy Support Version - 19.0.2-4 AquaFold, Inc Copyright © 2007-2017