
Easily find issues by searching: #<Issue ID>
Example: #1832
Easily find members by searching in: <username>, <first name> and <last name>.
Example: Search smith, will return results smith and adamsmith
Aqua Data Studio / nhilam |
Follow
829
|
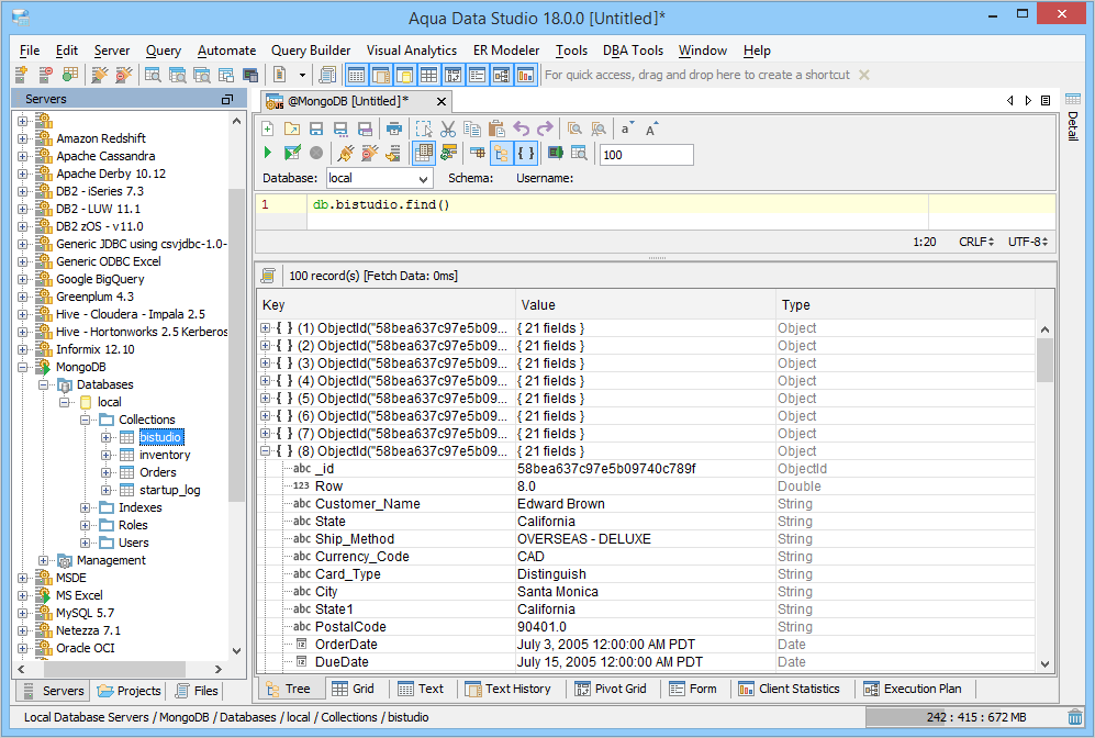
The MongoJS Query Analyzer is another powerful tool in Aqua Data Studio which can execute JavaScript commands against one of the most widely adopted NoSQL database management systems. The JavaScript statements and queries normally run within a mongodb shell commandline interface can be typed within the MongoJS Query Analyzer and executed (CTRL + E). The MongoJS Query Analyzer allows you to view the results in a tree hierarchy, grid results and as text results. We've brought all of our easy-to-use and feature rich Query Analyzer functionality to MongoJS Query Analyzer including statement autocompletion and syntax highlighting. The MongoJS Pretty Print JSON is another new feature which allows you to display the JSON result in an easy to read format.
When queries are executed in the Query Analyzer their results can be displayed in several ways; as text, text history, grid and pivot grid. The contents of the Query Analyzer can be saved in a variety of ways and in a variety of formats and encodings, allowing reuse as scripts within Aqua Data Studio or for emailing and sharing. Any of the commands executed from within the Query Analyzer can also automatically be stored in The SQL History.
The Keyboard Combination CTRL + E executes the JavaScript commands in the Query Analyzer.
The Keyboard Combination CTRL + ALT + ENTER execute edits the current query in the Query Analyzer. This allows Editing of Collection Data.
|
|
About AquaClusters Privacy Policy Support Version - 19.0.2-4 AquaFold, Inc Copyright © 2007-2017