
Easily find issues by searching: #<Issue ID>
Example: #1832
Easily find members by searching in: <username>, <first name> and <last name>.
Example: Search smith, will return results smith and adamsmith
Aqua Data Studio / nhilam |
Follow
829
|
JDBC Drivers for Firebird must be downloaded from the vendor and are not bundled within Aqua Data Studio. Each registered Firebird server in Aqua Data Studio requires the use of the Generic JDBC connection type and the jaybird-full-x.x.x.jar Firebird JDBC driver that is written for the version of Firebird you have installed.
Aqua Data Studio (ADS) supports Firebird Database Schema. Firebird is a very popular RDBMS maintained by the Firebird Project at SourceForge.
You may locate the latest Firebird JDBC drivers at the following location ...
Vendor: Firebird
Website: http://www.firebirdsql.org
Download Page: http://www.firebirdsql.org/en/downloads/
Driver URL: http://www.firebirdsql.org/en/jdbc-driver/
Database Product: Firebird
Description: Firebird is an open source relational database offering many ANSI SQL standard features that runs on Linux, Windows, and a variety of Unix platforms. Firebird offers excellent concurrency, high performance, and powerful language support for stored procedures and triggers. It has been used in production systems, under a variety of names, since 1981.
To update Firebird JDBC drivers download the latest available driver for your version of Firebird and edit the Server Properties > General > Location > Driver Location input field so that it points to driver you most recently downloaded.
When entering the database location within windows, make sure the database url paths follow this example, any \ should become \\.
jdbc:firebirdsql:localhost/3050:C:\\Program Files\\Firebird\\Firebird_2_1\\examples\\empbuild\\EMPLOYEE.FDB
The Java class path for the drivers are already configured for ADS in the datastudio.ini for launching ADS with datastudio.exe and in datastudio.bat/.sh and datastudio-bundled.bat/.sh for launching Aqua Data Studio from the command line.
|
|
|
|
|
| Create Server Group | Register a FirebirdServer | Enter Properties | Locate Firebird Driver |
|
|
|
|
|
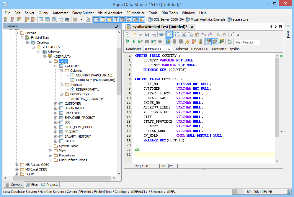
| Firebird Driver Properties | Firebird Server in ADS | Firebird Schema | Creating tables in Firebird |
To connect to Firebird Database using Aqua Data Studio:
jdbc:firebirdsql:localhost/3050:C:\\pathtodatabase\\SampleDB.FDB where SampleDB is the Firebird database you want to Connect to (only windows user require paths to be formatted with escaped \, like C:\\pathtodatabase\\SampleDB.FDB ;while Linux and OSX would use /pathtodatabase/SampleDB.FDB) org.firebirdsql.jdbc.FBDriver in the Driver fieldThe Firebird Database server is registered successfully in Aqua Data Studio. You can now connect to the newly registered Server and perform Data Manipulations
About AquaClusters Privacy Policy Support Version - 19.0.2-4 AquaFold, Inc Copyright © 2007-2017