
Easily find issues by searching: #<Issue ID>
Example: #1832
Easily find members by searching in: <username>, <first name> and <last name>.
Example: Search smith, will return results smith and adamsmith
Aqua Data Studio / nhilam |
Follow
829
|
|
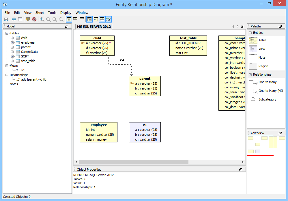
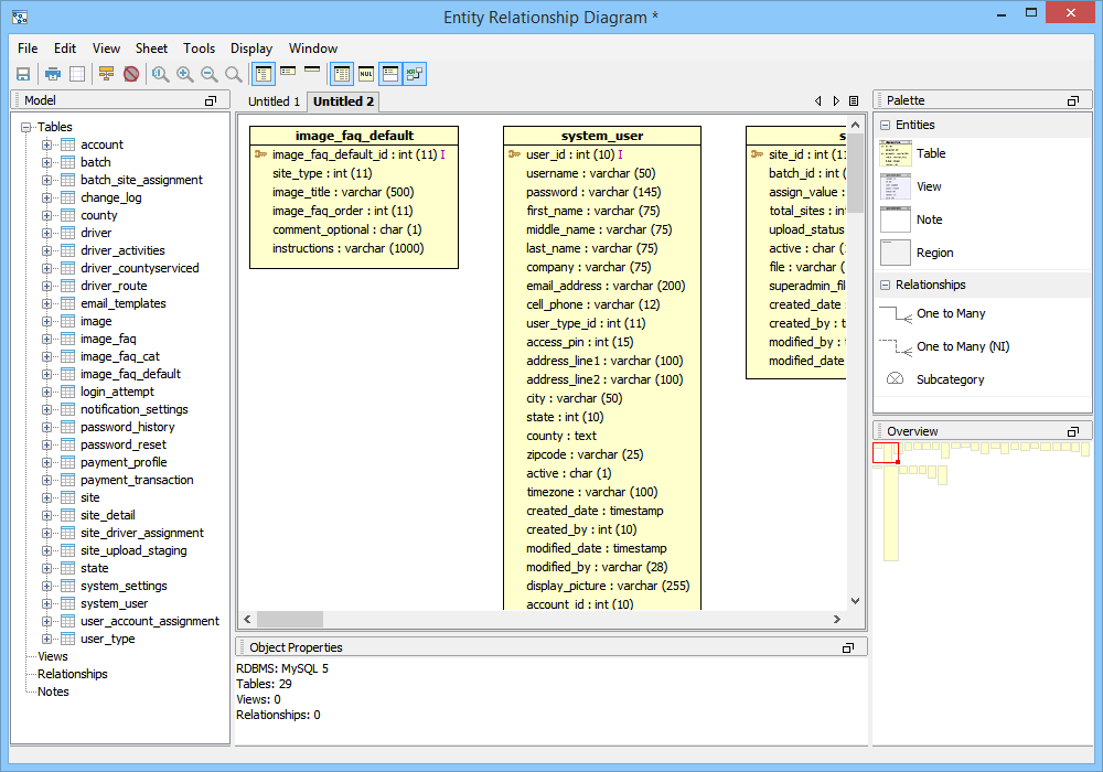
You can generate an ER Modeler from databases and schema objects, allowing conversion of database commands into diagrams. There are two methods of Reverse Engineering within Aqua Data Studio, importing a database within the ER Modeler and generating an ER diagram through the Schema Browser. Importing a database is accomplished through the ER Modeler Menu Bar under Tools->Import Database. Within the Main Application Menu of Aqua Data Studio, Tools->Generate ER Diagram can be used for Reverse Engineering. An object in the Schema Browser can also be right clicked for Tools->Generate ER Diagram. Import Database Before a database can be imported, an existing ER Diagram must exist with the database vendor and version chosen. 1. Select Tools->Import Database from the Menu Bar. 2. Select the database server from the connections list 3. Select what database, schema, and schema objects to be imported to the diagram. Use the quickfilter to focus a search to key words or wildcards. Individual Object Types (Tables, Views) and individual Objects can be selected. Table Storage can be included in the import. Click next. 4. View the progress of the import. 5. The objects selected for import display in the current ER Model as entities.
Generate ER Diagram (Schema Browser) From within Aqua Data Studio's Schema Browser 1. Right click on the desired database or schema object and select Tools->Generate ER Diagram (or choose Tools->Generate ER Diagram from the Main Application Menu and select the database server and database). 2. Choose the object types and objects to be generated in the ER diagram. Select what schema, and schema objects are to be generated in the diagram. Use the quickfilter to focus a search to key words or wildcards. Individual Object Types (Tables, Views) and individual Objects can be selected. Table Storage can be included in the diagram. Click next. 3. View the progress of the ER Diagram generation. 4. The objects selected for ER Diagram generation display in the ER Modeler as entities in a new, unnamed diagram. |
|
|
|
|
|
|
|
|
|
|
|
|
|
|
|
|
|
|
|
|
|
|
|
|
|
|
|
|
|
|
|
|
|
|
|
|
|
|
|
|
|
|
|
|
|
About AquaClusters Privacy Policy Support Version - 19.0.2-4 AquaFold, Inc Copyright © 2007-2017