
Easily find issues by searching: #<Issue ID>
Example: #1832
Easily find members by searching in: <username>, <first name> and <last name>.
Example: Search smith, will return results smith and adamsmith
Aqua Data Studio / nhilam |
Follow
829
|
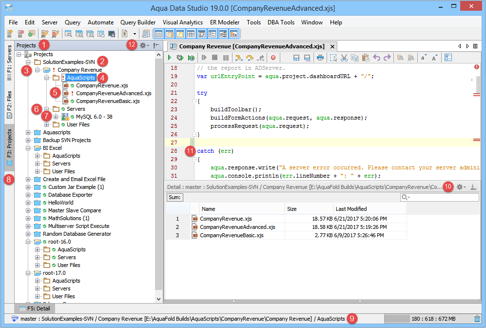
The Projects Browser functions as a navigational aid for AquaScript Project file management. Context sensitive menus are accessible through right-click on items within it or keyboard shortcut (ALT + DOWN ARROW). The Projects Browser can be separated or undocked as an individual window as part of the Workspace and Docking Framework of Aqua Data Studio. It uses a tree to display mounted folder and file contents, allowing for rapid location of files. When the Projects Browser is in focus, typing the first few letters of a word selects matching files or directories. When mounted local files are part of a file repository in Source Control or Version Control, the update status of files and directories appear as status indicators: up to date (green circle with a checkmark), out of date (red exclamation point), conflicted (gold triangle with exclamation point), or unversioned (empty circle). For more on Aqua Data Studio's version control client, and the Repository Browser, see Version Control in Aqua Data Studio.
To quickly find a file or directory in the Projects Browser, bring the Projects Browser into focus, then begin typing. The folder or file with the associated name will select as you type. To search for wildcards, begin by typing *. For a more advanced search, use the File Search feature. The Explore right-click context menu item, when used on an item in the Projects Browser, launches the operating system's navigation directly to the selected item.
Below is an explanation of the various elements of the Projects Browser within the screenshot. For more on what AquaScripts are and what they can do, see the AquaScript and AquaProject section.
About AquaClusters Privacy Policy Support Version - 19.0.2-4 AquaFold, Inc Copyright © 2007-2017