
Easily find issues by searching: #<Issue ID>
Example: #1832
Easily find members by searching in: <username>, <first name> and <last name>.
Example: Search smith, will return results smith and adamsmith
Aqua Data Studio / nhilam |
Follow
829
|
|
Save an ER Model for reuse in Aqua Data Studio
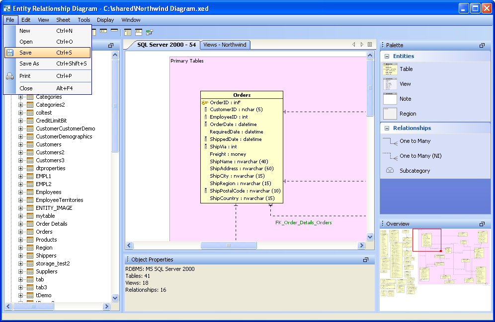
There are three methods of saving an ER Model. All of these methods save with the file extension .xed, the format Aqua Data Studio will open in the ER Modeler.
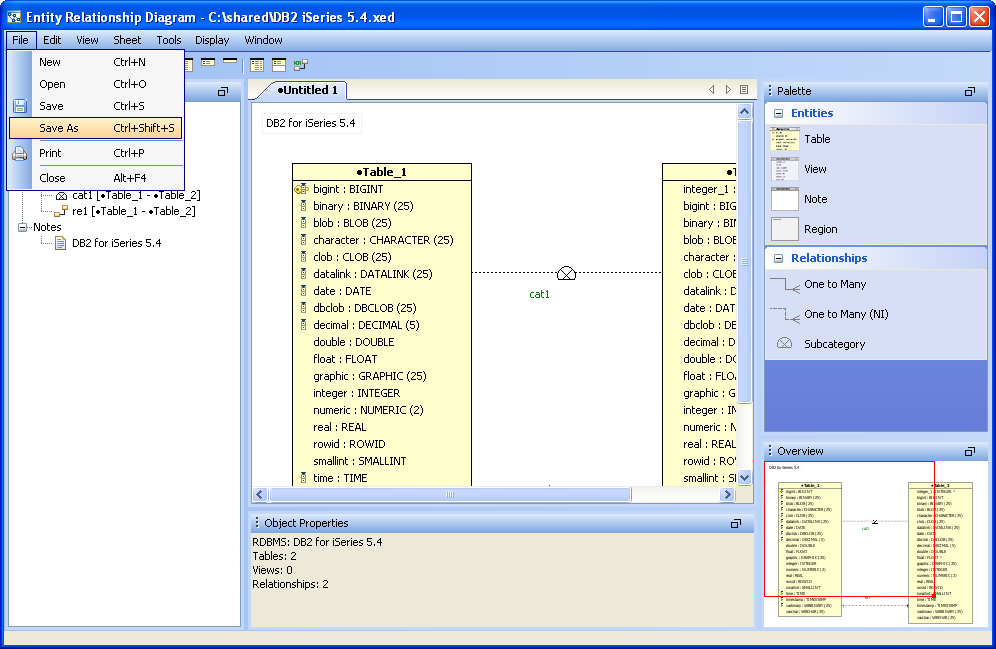
Save As To "Save As" for renaming a file, there are two methods. 1. Select File->Save As in the Menu Bar. 2. Use the keyboard shortcut CTRL + SHIFT + S.
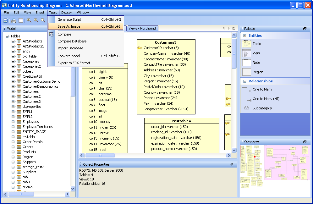
Save an ER Model as an image It is also possible to save the current sheet as a JPEG or PNG image. There are two methods of saving an ER Model as an image. 1. In the Menu Bar, go to Tools->Save as Image 2. Using the keyboard shortcut CTLR + SHIFT + I
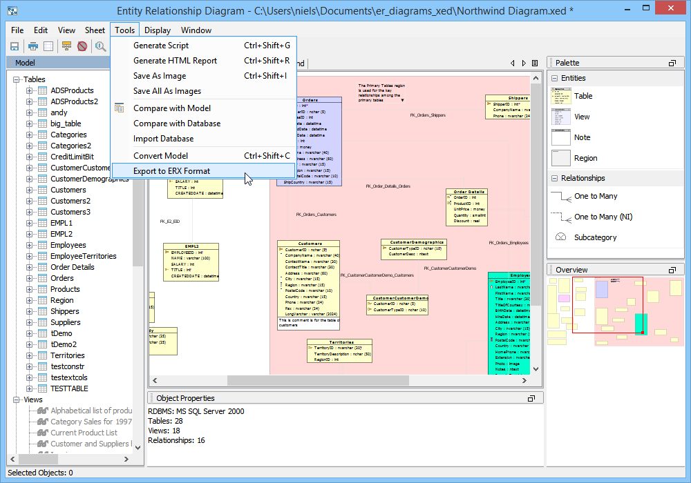
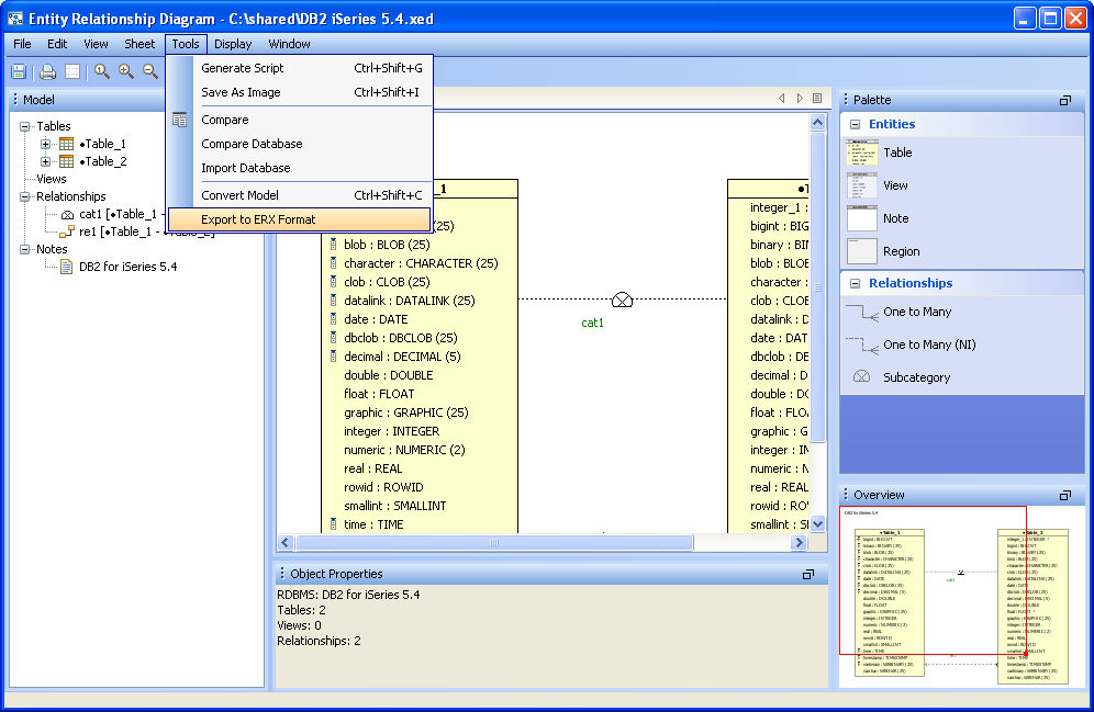
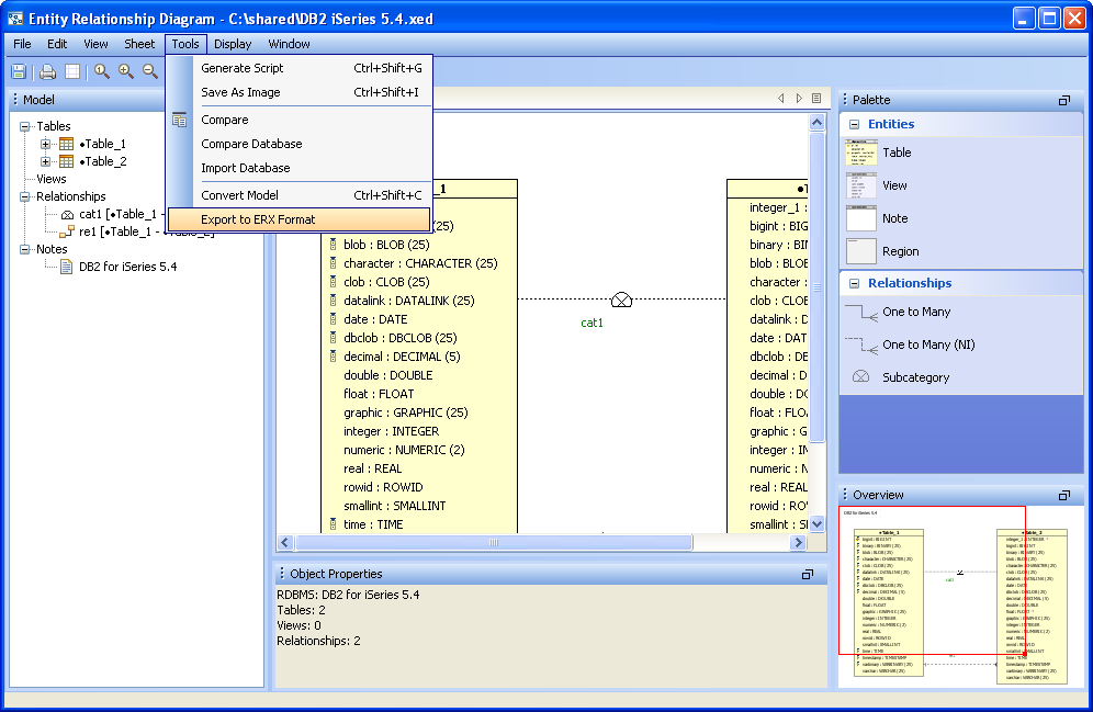
Export an ER Model to ERX Format for use with Visio or ERWin It is possible to export an ER Model in ERX Format (with file extension .erx) for use in Microsoft Visio or ERWin with the following databases:
1. In the Menu Bar, go to Tools->Export as ERX 2. Name the file in the Save As dialog.
Copy Entity Objects to Clipboard as Image Selected entity objects (and their relationships) can be copied to the clipboard as an image for pasting into other applications such as MS Word or OpenOfice.
Generating an HTML Report It is possible to generate an HTML report of all of the tables, views, indexes and relationships within a model by using Tools -> Generate HTML Report. The generated report is created as a frameset of pages inside of a .zip file. The expanded .zip can be placed in a directory for use within a webserver. |
|
|
|
|
|
|
|
|
|
|
|
|
|
|
|
|
|
|
|
|
|
|
|
|
|
|
|
|
|
|
|
|
|
|
|
|
|
|
|
|
|
|
|
|
|
|
|
About AquaClusters Privacy Policy Support Version - 19.0.2-4 AquaFold, Inc Copyright © 2007-2017