
Easily find issues by searching: #<Issue ID>
Example: #1832
Easily find members by searching in: <username>, <first name> and <last name>.
Example: Search smith, will return results smith and adamsmith
Aqua Data Studio / nhilam |
Follow
829
|
The Aqua Data Studio Editor continues to evolve and acquire enhancements found in the most modern editors. This new version includes line wrapping and line/block selection for better text manipulation. It also includes an enhanced status bar so users can better identify the cursor position, text selection sizes and the platform type of the files being edited.
All editors now offer block selection mode. Block selection allows users to drag a selection rectangle around multiple columns of characters in the editor by enabling the block selection mode in the toolbar. You can copy the block, create a new block and paste the contents. Block selection is very useful in conjunction with the Table Data Editor and Excel Spreadsheets, where you can quickly perform a block copy-paste.
In addition to double clicking on a word to highlight it, you can now highlight and select words by holding down the Ctrl (Control) key and left mouse clicking the word. You can then use standard copy/pate operations to copy the word to other areas in the editor.
Line wrapping behavior can be enabled in the any of the editors and the Text View dialogs. This feature makes it much easier to view and change long character strings which do not have line feeds.
It's now much easier to tell how many characters of text you have selected within the editors. You can find out the selected character count by looking at the bottom left corner of the editor frame for the number following the colon (:) or by hovering your mouse pointer over the caret position indicator.
You can visually check what type of end-of-line sequence is being used in the current document: either LF ( Line Feed ) for Unix (UNIX), or CR+LF ( Carriage Return + Line Feed ) for Windows (PC).
To quickly reuse and alter existing Editor Abbreviations, it is now possible to select one and click the newly added Copy button to use its contents with a new Abbreviation.
You can now select lines by clicking and dragging the cursor within the line number area in the sidebar which extends the selection by full lines. This makes it easier to quickly select full line blocks of text (except the AquaScript Editor where a break point is inserted in this case).
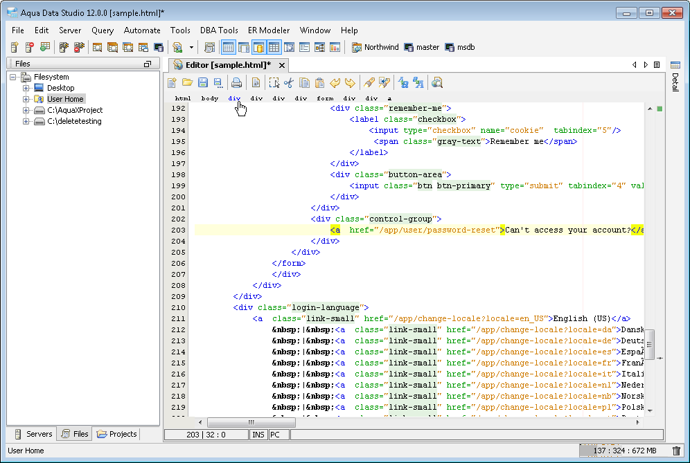
The top of the HTML editor displays the nested HTML elements based on the current cursor's position within the document. To quickly move your caret up the nested elements, click on a displayed element in the Breadcrumb Trail. The Breadcrumb Trail can be toggle on/off from File > Options > HTML Editor : HTML Tag Navigation Bar.
About AquaClusters Privacy Policy Support Version - 19.0.2-4 AquaFold, Inc Copyright © 2007-2017