
Easily find issues by searching: #<Issue ID>
Example: #1832
Easily find members by searching in: <username>, <first name> and <last name>.
Example: Search smith, will return results smith and adamsmith
Aqua Data Studio / nhilam |
Follow
829
|
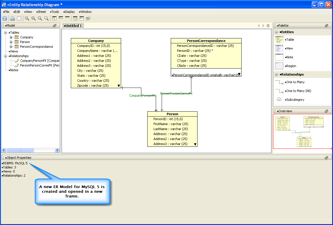
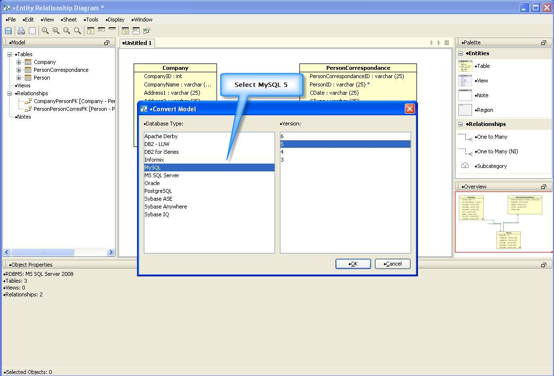
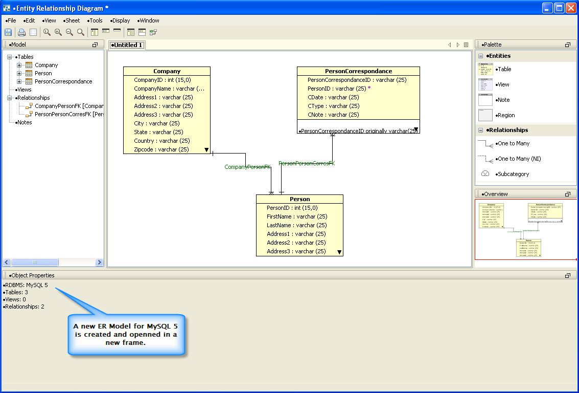
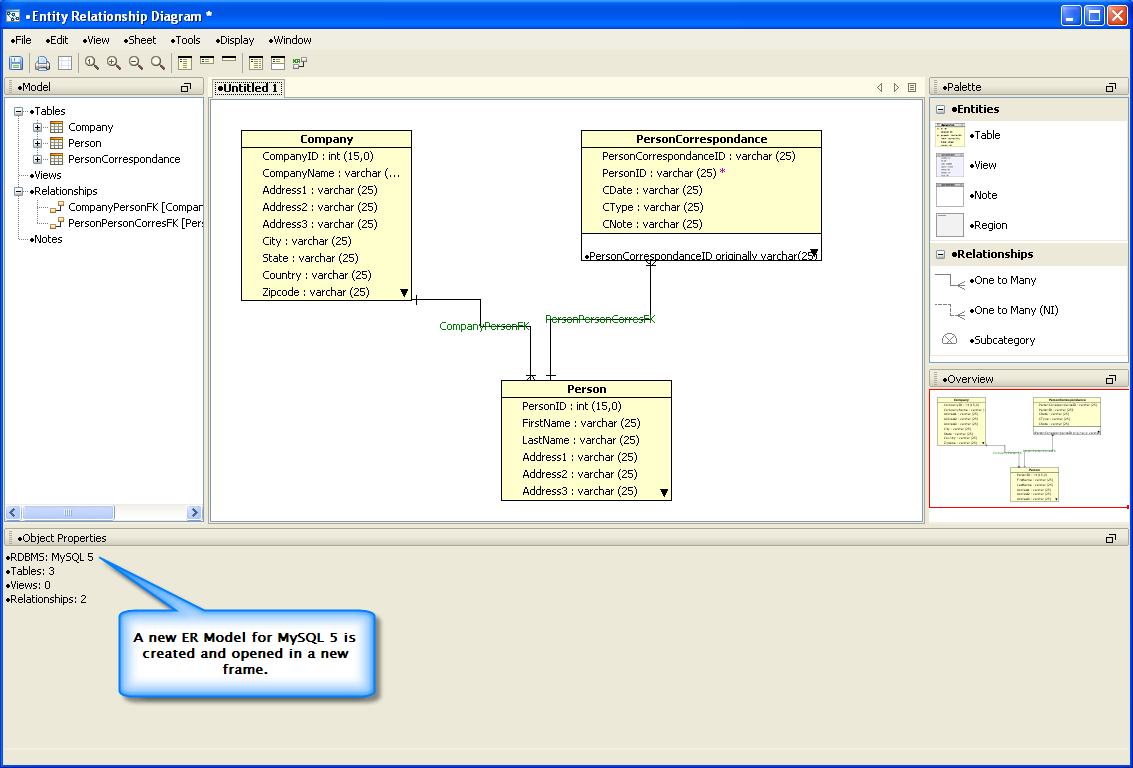
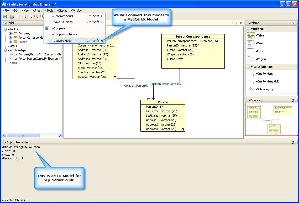
Convert ER Models from one database to another: The ER Modeler now has the option to convert a model from one database vendor to another, by using the menu Tools->Convert. A user may reverse engineer a database from Microsoft SQL Server into an ER Model, convert the model to MySQL and then generate the DDL for MySQL to create a new database. The model conversion works with any database type as the source and/or target, essentially allowing the user to migrate from and to any database.
| Start with MS SQL | Select MySQL 5 |
Converted to MySQL |
Export to ERX : The ER Modeler now allows exporting to ERX format for importing into Visio and ERWin.
| Export to ERWin |
Rendering Optimization: Now the ER Modeler is able to open extremely large (more than 2000 tables and 2000 relationships) models. It can also render dashed relationship lines as thin gray lines, with the new Window->Faster Rendering option. This option vastly increases the number of tables and relationships that can be shown in a single sheet.
| Optimizations |
Copy Entity Objects to Clipboard as Image: Selected entity objects (and their relationships) can now be copied to the clipboard as an image for pasting into other applications such as MS Word or OpenOfice.
| Copy as Image |
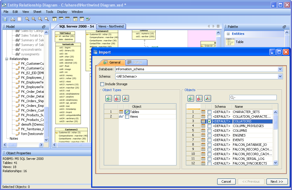
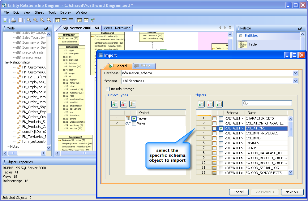
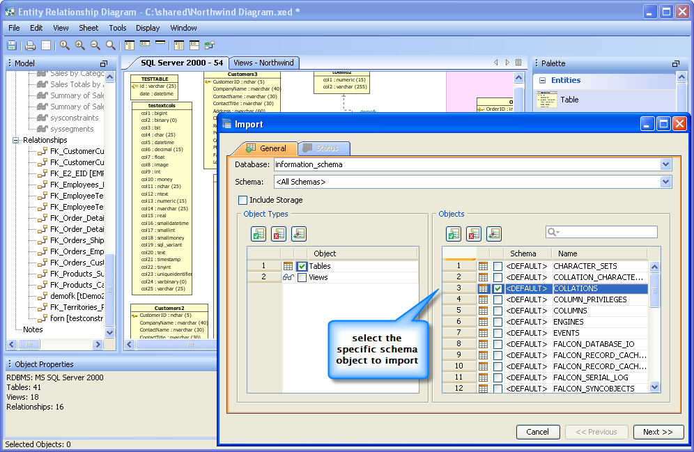
Import Database : Object Schemas can now specifically be imported into an existing database.
| Import Schemas |
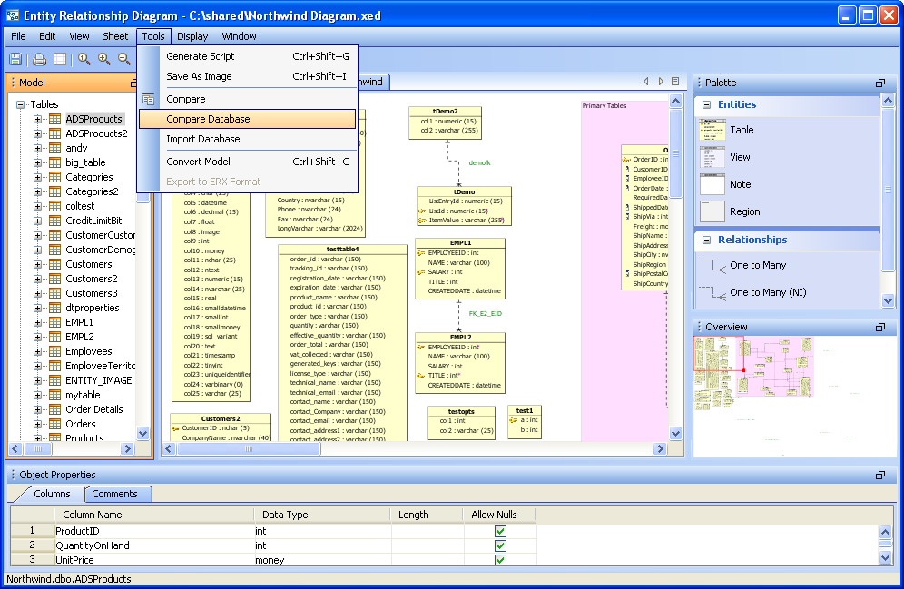
Compare to ER Model : The ER Modeler now allows users to compare the schema objects of the current model to the schema objects of another model.
| Compare Models |
Compare to Database : Users can compare the schema objects of the current model to the schema objects of a target database.
| Compare to DB |
Table Storage Options: Tables now support "Storage" options definitions so that Table Storage information is included in database models.
| Storage Options |
Model UI enhancements :
| UI Enhancements |
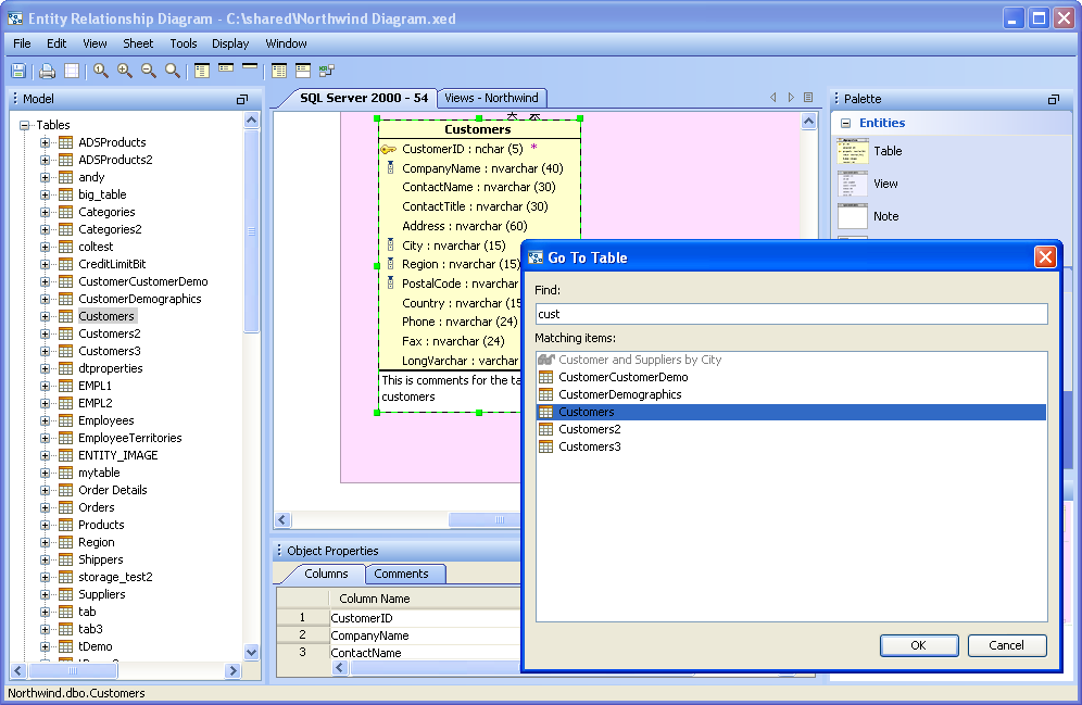
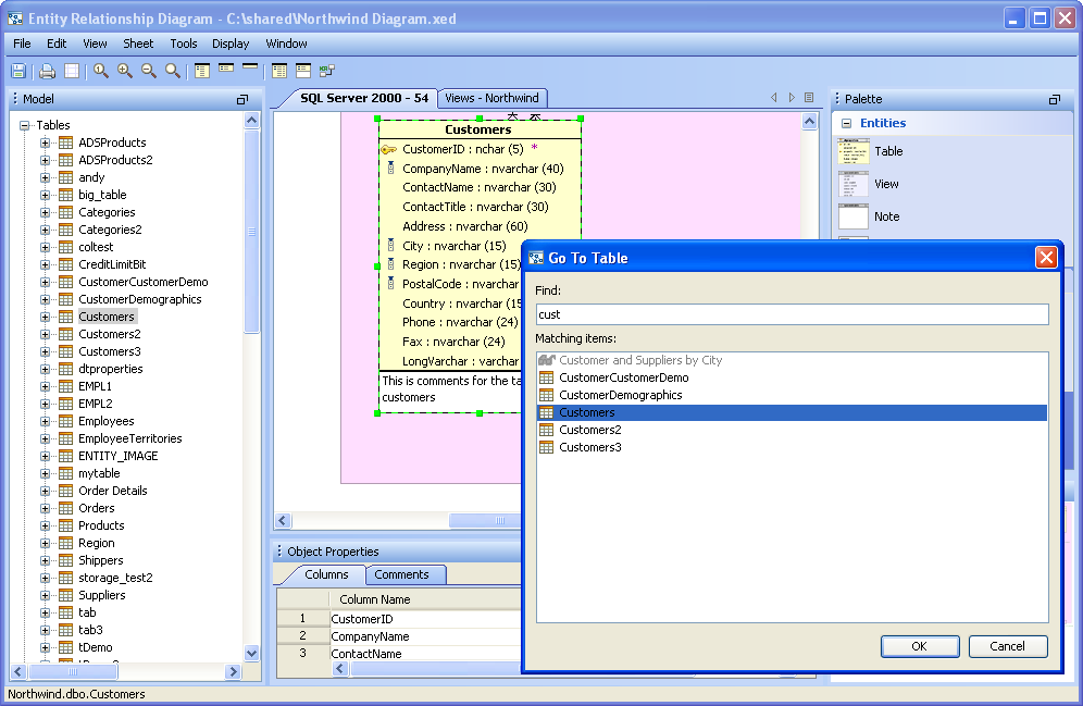
Table Find: [Ctrl-G/Cmd-G] Added a Table Find command to quickly locate and identify a table in the ER Model.
| Table Find |
Note Fonts: You may now choose and change the font of a note.
| Note Fonts |
|
|
|
|
|
|
|
|
|
|
|
|
|
|
|
|
|
|
|
|
|
|
|
|
|
|
|
|
|
|
|
|
|
|
|
|
|
|
|
|
About AquaClusters Privacy Policy Support Version - 19.0.2-4 AquaFold, Inc Copyright © 2007-2017