
Easily find issues by searching: #<Issue ID>
Example: #1832
Easily find members by searching in: <username>, <first name> and <last name>.
Example: Search smith, will return results smith and adamsmith
Aqua Data Studio / nhilam |
Follow
829
|
Generate ER Model HTML Report: Produces a set of HTML pages that contains a report on all of the Tables, Views, Relationships, Indexes and Regions in the model. The pages are exported as a frameset into a .zip file so that a user can expand the zip for use in a webserver directory structure.
| Generate HTML Report |
ER Model HTML Report Pages |
ER Model Fit Width/Fit Height: ER Modeler print preview now have a "Fit Width" and "Fit Height" option to quickly resize view to a more desirable layout.
| Fit Width & Height |
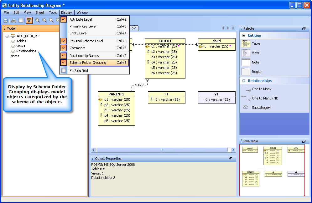
ER Model Schema Grouping: ER Modeler now has an option for Schema Folder Grouping which allows the user to view the model object categorized by the schema of the objects.
| Display Schema Folder Grouping |
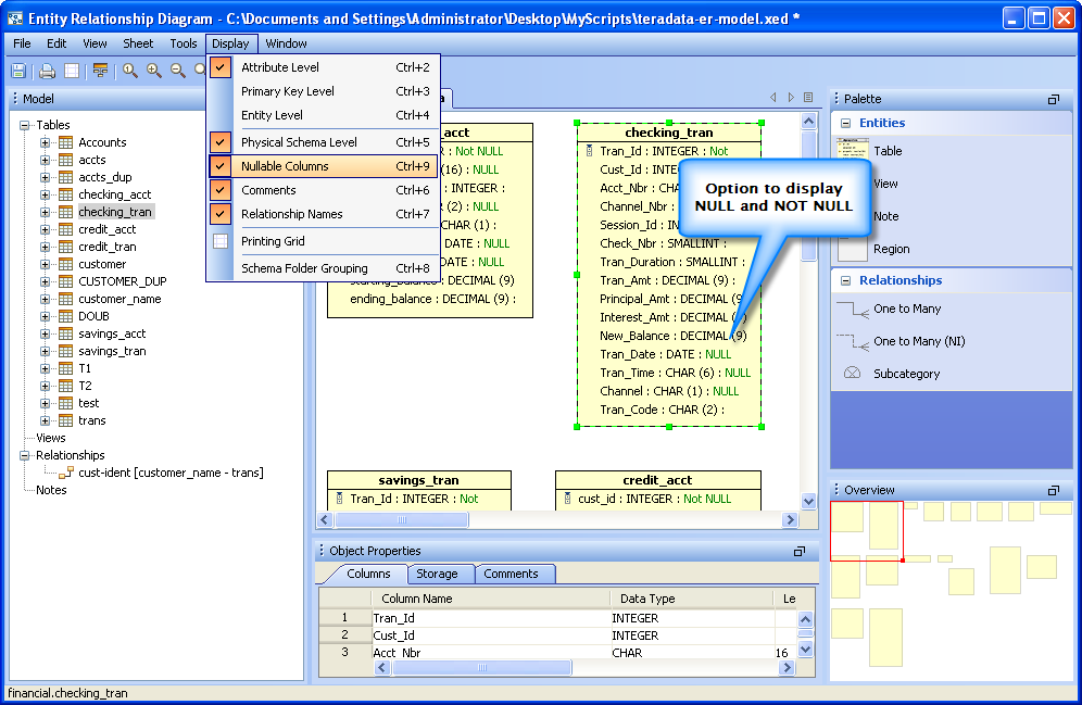
ER Model Display Nullable Columns: ER Modeler now has an option to display NULL and NOT NULL for table columns.
| Display Nullable Columns |
ER Model Table Object Properties Column Comments: ER Modeler now allows viewing of Column Comments in the Table Object Properties.
| Table Properties Column Comments |
ER Model Script From Diagram Include Comments: ER Modeler now allows including comments when a script is generated from a model.
| Generate Script Include Comments |
About AquaClusters Privacy Policy Support Version - 19.0.2-4 AquaFold, Inc Copyright © 2007-2017