
Easily find issues by searching: #<Issue ID>
Example: #1832
Easily find members by searching in: <username>, <first name> and <last name>.
Example: Search smith, will return results smith and adamsmith
Aqua Data Studio / nhilam |
Follow
829
|
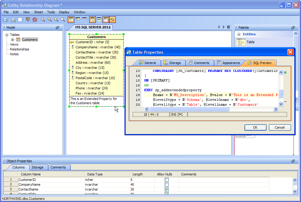
For Microsoft SQL Server 2005 and newer, we've added the ability to view, script and edit Extended Properties for Tables, Table Columns, Views, Synonyms, Indexes, Procedures and Functions. It's also possible to script comments in ER Diagrams as Extended Properties with our Entity Relationship Modeler.
If you right click on objects that allow Extended Properties in the Schema Browser and select Script > CREATE(FULL) you now see the Extended Properties in the resulting script.
The Visual Editor for Tables allows creating and altering Column Extended Properties. Extended Properties for Columns will get scripted just like the other objects in the Schema Schema browser by using a right click and selecting Script > CREATE(FULL).
About AquaClusters Privacy Policy Support Version - 19.0.2-4 AquaFold, Inc Copyright © 2007-2017