
Easily find issues by searching: #<Issue ID>
Example: #1832
Easily find members by searching in: <username>, <first name> and <last name>.
Example: Search smith, will return results smith and adamsmith
Aqua Data Server (Public) / nhilam |
Follow
123
|
REQUIREMENT: Java 1.6.0_22 or higher on OS X 10.6
Before beginning, make sure to run the command "java -version" within a terminal prompt (Applications->Utilities->Terminal.app) to check your java version, ensuring you have java version 1.6.0_22 or higher.
Macintosh-2:~ aquadataserver$ java -version
java version "1.6.0_22"
Java(TM) SE Runtime Environment (build 1.6.0_22-b04-307-9M3263)
Java HotSpot(TM) 64-Bit Server VM (build 17.1-b03-307, mixed mode)
Macintosh-2:~ aquadataserver$
If you do not have java version 1.6.0_22, running Software Update on your Mac will allow you to download and install it. For OS X 10.6, it is Java for Mac OS X 10.6 Update 3.
Before installing Aqua Data Server, it is important to create the aquadataserver OS X user within the operating system. To do this, go to System Preferences->Accounts. Open Accounts Preferences. If some settings are dimmed, click the lock icon and type an administrator name and password. Click the Add (+) button, located below the list of accounts, to create a new account. For account type, make aquadataserver an administrator. Administrative rights are needed to set Aqua Data Server as a service which launches when the computer is restarted.
This step is for creating the appropriate schema within the aquadataserver MySQL database needed for running Aqua Data Server. Below, all of the steps assume you will be using Aqua Data Studio for creating the repository. If you do not have Aqua Data Studio, you can download a free evaluation version http://www.aquafold.com/aquadatastudio_downloads.html. If you are not using Aqua Data Studio, click here for Command-line MySQL Repository Creation Step Create the Database.
1. Create a new database called aquadataserver, specifying unicode for its settings.
Name: aquadataserver
Charset: utf8
Collation: utf8_unicode_ci
2. Create a database user 'aquadataserver' and grant this user all privileges to the aquadataserver database.
User: aquadataserver
Host: <leave blank> So that Aqua Data Server can access the database regardless of whether the database is installed on the same physical server as the Aqua Data Server application, or on a remote server elsewhere on your network. Make sure you complete the Database Access tab before clicking OK.
in the Database Access tab,
Database: Choose "aquadataserver"
Privileges: select all privileges
Login to the operating system as the aquadataserver user
This step is for installng the Aqua Data Server tomcat application, under the appropriate operating system user, aquadataserver, in the correct directory with that user having system permissions and ownership. The user we created in the previous step has all of the appropriate administrative and operating system rights to successfully install the application. It is important to be logged in as the aquadataserver user in the steps below so that the application is installed and can be executed/run under the aquadataserver user.
Download the aquadataserver tar.gz file for OS X to your 'aquadataserver' user home directory (/Users/aquadataserver/) from http://www.aquafold.com/aquadataserver_downloads.html and extract it. For the remainder of these steps we will be using terminal.app located in the Applications->Utilities directory.
tar -xvzf aquadataserver-osx-unix-15.0.0.tar.gz <press enter>
Create a .aquadataserver folder under the aquadataserver user and copy the aquadataserver.properties file from the extracted download into the folder. The .aquadataserver folder will contain important information for activation and configuration of aquadataserver, as well as information pointing to the MySQL installation that will be used for its repository. Below are the terminal commands for creating the .aquadataserver directory within Users/aquadataserver and copying the aquadataserver.properties file from the extracted tar.gz download into the directory.
cd ~<press enter>
mkdir .aquadataserver <press enter>
Once the .aquadataserver directory has been created, copy the aquadataserver.properties file into the directory. This file is used for configuring Aqua Data Server in the step called "Configuring the Software".
cp aquadataserver/examples/aquadataserver.properties .aquadataserver/ <press enter>
Next, modify the aquadataserver property file to use the proper password and database host ip address. This is done by editing the aquadataserver.properties file and ensuring the IP address of the database is entered along with its password. Although the password is entered in clear text at the moment, when the application launches, the password is encrypted so that it cannot be read. Below we are using the nano editor to modify the aquadataserver.properties file.
nano .aquadataserver/aquadataserver.properties <press enter>
edit the lines below to reflect the location of your MySQL installation.
database.host=<ipaddress of mysql database>
database.name=aquadataserver
database.password=<aquadataserver_password>
database.port=3306
database.username=aquadataserver
Add the aquadataserver/org.apache.commons.jsvc-ads-10-6.plist file to /Library/LaunchDaemons/ so that it launches at system startup, and then make root the owner file:
sudo cp /Users/aquadataserver/aquadataserver/org.apache.commons.jsvc-ads-10-6.plist /Library/LaunchDaemons/ <press enter>
sudo chown root /Library/LaunchDaemons/org.apache.commons.jsvc-ads-10-6.plist <press enter>
This step is for configuring the repository within the aquadataserver MySQL database needed for running Aqua Data Server. If you are not using Aqua Data Studio, click here for Command-line MySQL Repository Creation Step Create the Schema.
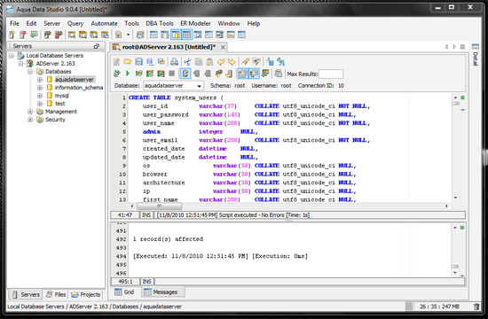
At this stage, we need to run the aquadataserver_schema.sql script, found in the <USER_HOME>/aquadataserver/schema/ directory to create the application objects & data necessary for Aqua Data Server.
Below is an example of the aquadataserver_schema.sql script within Aqua Data Studio. After the SQL script is executed, all of the needed schema are created and ready for use.
There are two ways to start the application Server, either as a service or from command-line.
If you have performed all of the steps above, the application should start by restarting the computer or by manually starting the application as shown below.
Manually start the Application Server by using the terminal application.
/Users/aquadataserver/aquadataserver/tomcat/bin/./tomcat6-osx-10-6.sh start <press enter>
Note: It is always recommended to follow the conventions for aquadataserver user name, installation directory etc. as mentioned in the above steps. If you wish to deviate, you may have to edit <INSTALLATION_HOME>/tomcat/bin/tomcat6-osx-10-6.sh and adjust environment variables accordingly.
To start the application from command line instead of a service, open a terminal application and type in the following commands,
cd <INSTALLATION_HOME>/tomcat/bin <press enter>
./startup-osx.sh <press enter>
Note: Your working directory should be <INSTALLATION_HOME>/tomcat/bin, prior to invoking startup-osx.sh. If you want to invoke the script from a different working directory, then set the CATALINA_HOME environment variable to /Users/aquadataserver/aquadataserver/tomcat
export CATALINA_HOME=/Users/aquadataserver/aquadataserver/tomcat
Once the application server is started, point a web browser to http://<ip address of app server>:<port of app server> (e.g. http://localhost:8082. By default, the port used is 8082) upon startup of the application to verify it successfully launched. The port and IP address can be changed by editing aquadataserver/tomcat/conf/server.xml
Login as user "admin" with the password "change_on_install",
click the Admin tab at the very top of the page and navigate to the License tab in the menu bar.
Login in as Admin with the password admin, click the Admin tab at the very top of the page and navigate to the License tab in the menu bar. Within the License tab, click to use an evaluation, or enter your purchase license and click Activate to begin. Once installation is complete and the application has been started, refer to the Activation section to see how to begin an evaluation, or enter licenese keys.
Clicking Add Evaluation License Key underneath the License tab adds an Evaluation License of 3 units. The Evaluation License MUST be activated for it to be used. Click the Activate License icon to begin the Evaluation. The number of days left on the Evaluation will be listed to the right after the Evaluation has been Activated, and the title bar of your web browser will inform you of the number of days remaining in the evaluation even when you are not on the Activation page.
If you've purchased a license, click the Add License Key link underneath the License tab. Enter the License key from your registration email and Activate it to begin using Aqua Data Server.
This step is for configuring the Aqua Data Server for your particular environment once the application has been successfully launched. Configuration is performed on the Admin -> System Settings tab.
The following items in Systems Settings MUST be configured in order to create users or to reset passwords:
Site URL
System email address
All SMTP Fields
It is recommended that the default Admin password be changed after installation. The Admin password can be changed by clicking the User Home tab at the very top of the page, then clicking the Profile tab in the lower tabs. On the resulting Profile page click the Change Password button below the Profile tab.
Enter the current password "change_on_install" and a new password twice then click Save.
If users on other computers have difficulty browsing to this page, ensure that the application is not being blocked by your server's firewall. See the Troubleshooting section for how to allow Aqua Data Server through the Mac OS Firewall.
Based on how you have started the application as a service or from command-line, use the following options to stop the application server.
To stop the application server launched as a service, type in the following command
/Users/aquadataserver/aquadataserver/tomcat/bin/./tomcat6-osx-10-6.sh stop <press enter>
To stop the application server launched from command line instead of a service, type in the following commands
cd <INSTALLATION_HOME>/tomcat/bin <press enter>
./shutdown-osx.sh <press enter>
NOTE: AquaFold, Inc. does not bundle DB2 z/OS, Netezza, Vertica or Teradata drivers within the application as per these vendor's licensing requirements. To add drivers for DB2 z/OS, Netezza, Vertica or Teradata for database connections, see the Adding DB2, Netezza, Vertica and Teradata drivers page.
|
|
|
|
|
|
|
|
|
|
|
|
|
|
|
|
|
|
|
|
|
|
|
|
|
|
|
|
|
|
|
|
|
|
|
|
|
|
|
|
|
|
|
|
|
|
|
|
|
|
|
|
|
|
About AquaClusters Privacy Policy Support Version - 19.0.2-4 AquaFold, Inc Copyright © 2007-2017