
Easily find issues by searching: #<Issue ID>
Example: #1832
Easily find members by searching in: <username>, <first name> and <last name>.
Example: Search smith, will return results smith and adamsmith
| Aqua Data Studio / nhilam | 
							
	
	Follow
								829
						 | 
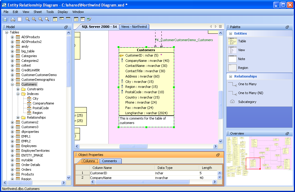
| There are four methods for creating an index within the ER Modeler. 1. Right clicking on a table entity in the sheet view and selecting "New Index" from the context menu. 2. Right clicking on a table node in the the model node browser and selecting "New Index" from the menu. 3. Expanding a table entity node in the model node browser, right clicking on the index node for that table and selecting "New Index". 4. Left clicking on a table entity in the sheet view and choosing Edit->New Index from the ER Modeler application menu bar while the table entity is still selected in the sheet. Index Properties When the New Index properties window appears, the index must be named. The database and schema will already be set based on the database and schema of the table within which the Index is being created. A grid displays the column names for use in the index, allowing selection such as sequence and order. The content of the Index Properties columns list varies based on database vendor and version of the ER model. Below the Indexed Columns list are options for the index which also vary based on database vendor and version. The SQL Preview tab allows viewing of the DDL that the index creates when the model is converted into a script during forward engineering. Once an index has been created, the table entity within the sheet view reflects indexes by marking column names with an index icon. The model node browser reflects the new indexes by filling out the Indexes node with the newly created index information including the corresponding columns. Sample Completed Table with Index Indicators The screenshot marked "Sample Completed Table with Index Indicators" displays an ER Model with a table, "Customers" from the Microsoft SQL Server 2000 Northwind database and its corresponding Indexes on columns "CompanyName", "City", "Region" and "PostalCode". The Model Node Browser shows the Indexes Node expanded revealing the Indexes that are part of the table "Customers". |  | 
|  | 
|  | 
|  | 
|  | 
|  | 
|  | 
|  | 
|  | 
|  | 
|  | 
|  | 
|  | 
|  | 
|  | 
About AquaClusters Privacy Policy Support Version - 19.0.2-4 AquaFold, Inc Copyright © 2007-2017