
Easily find issues by searching: #<Issue ID>
Example: #1832
Easily find members by searching in: <username>, <first name> and <last name>.
Example: Search smith, will return results smith and adamsmith
Aqua Data Studio / nhilam |
Follow
829
|
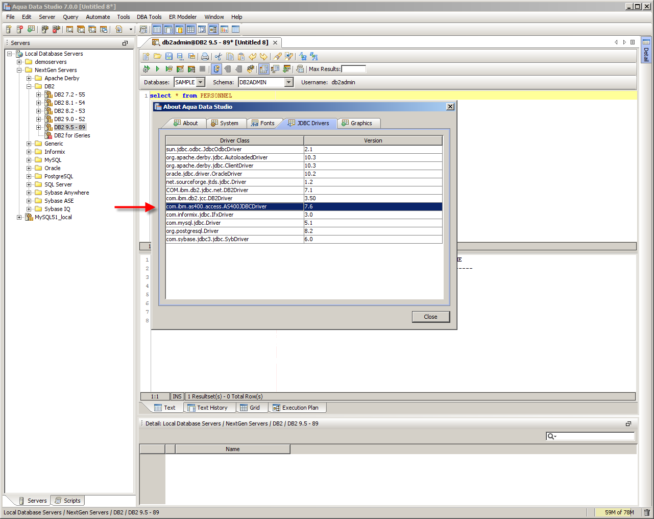
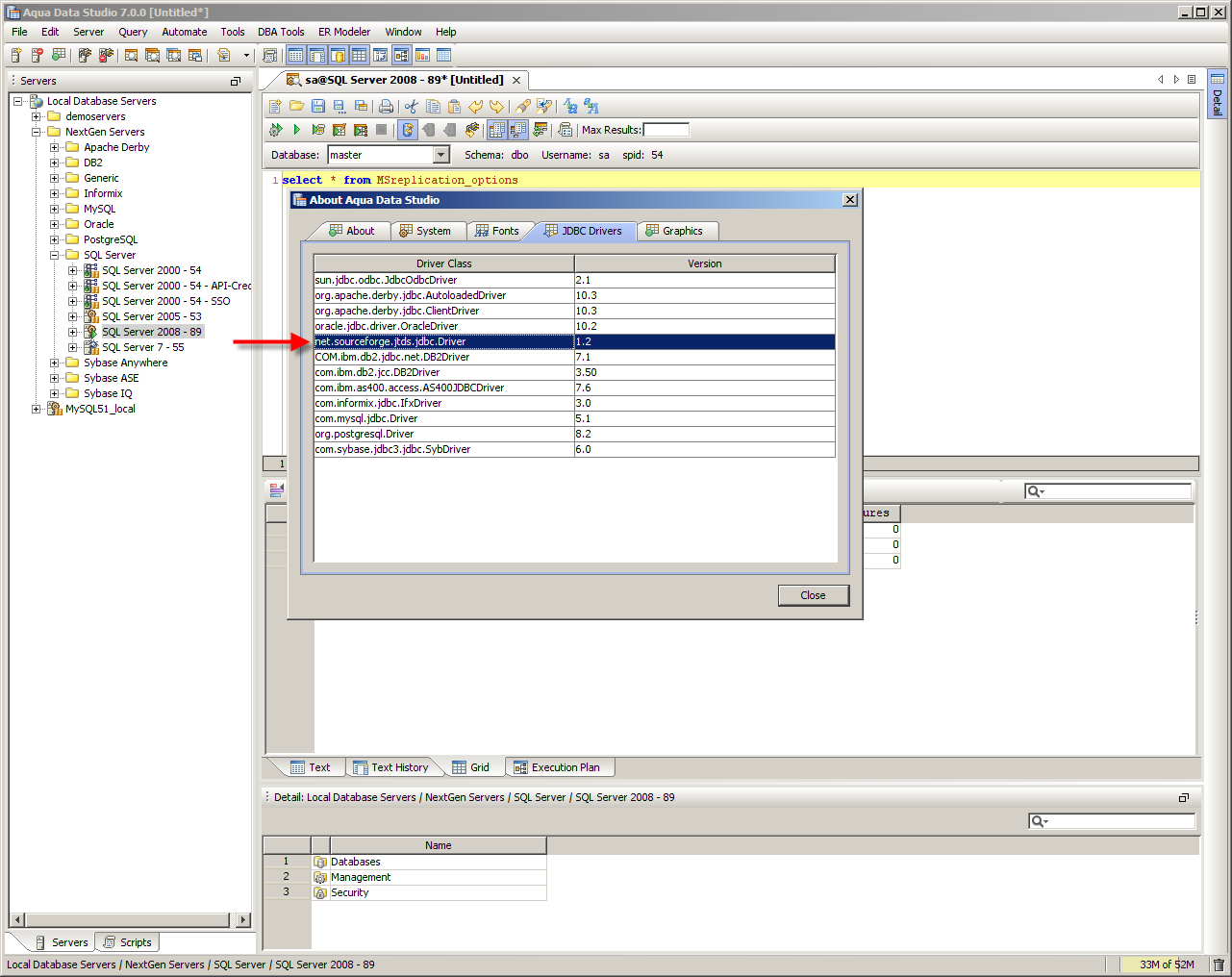
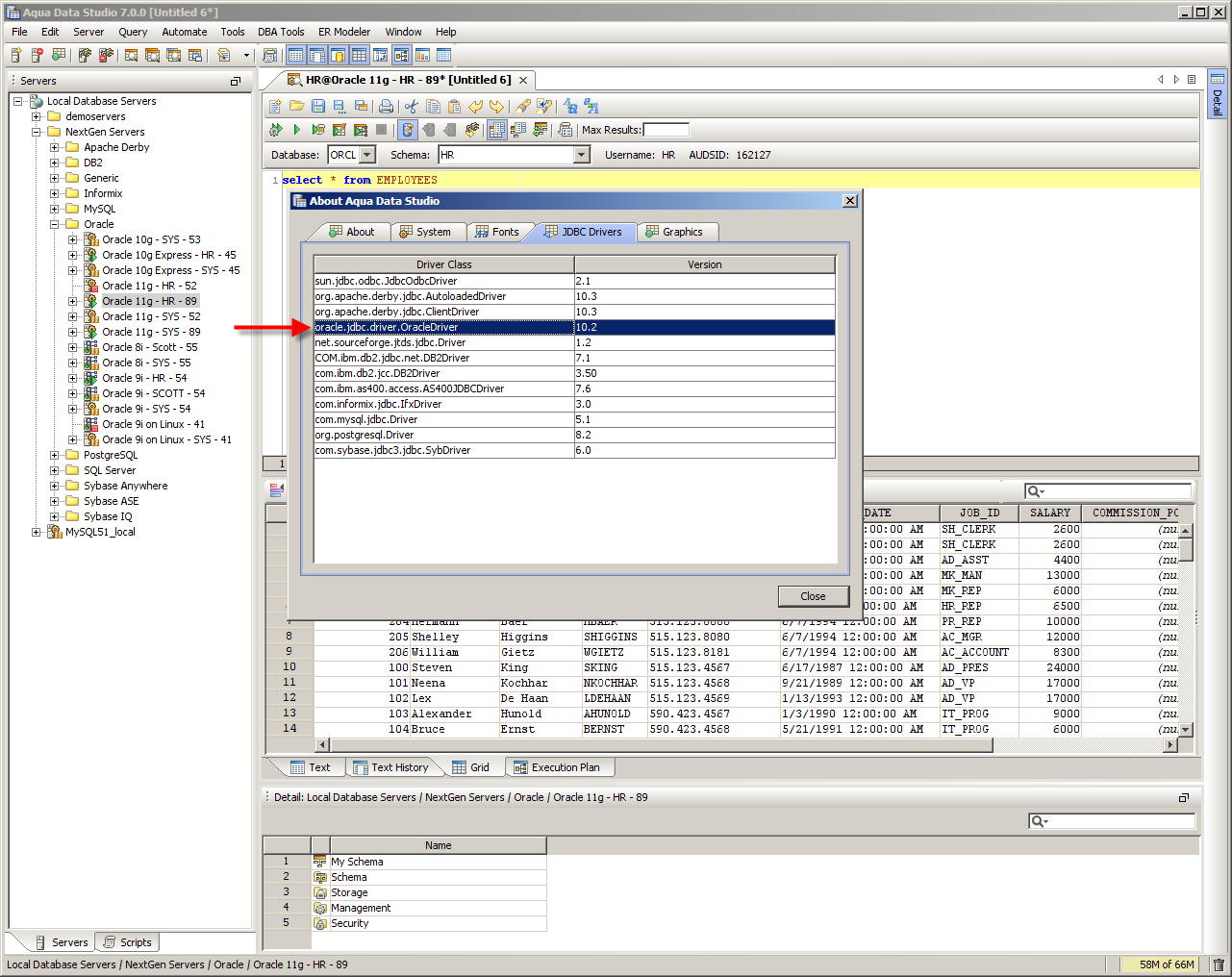
Aqua Data Studio uses JDBC drivers to make database connections to the appropriate database. By default, Aqua Data Studio comes packaged with an appropriate JDBC driver for all supported databases except Teradata and DB2 z/OS (these may be downloaded directly from the vendor). The included drivers work for most database versions and setups. In specific configurations you may be required to update the JDBC driver in your Aqua Data Studio installation with the latest driver from the database vendor.
Below is a list of databases, the corresponding issues that may arise and the appropriate action to take to resolve the issue. Each database vendor and version JDBC Driver is discussed on its own page:
|
|
|
|
|
|
|
|
|
|
|
|
|
|
|
|
|
|
|
|
|
|
|
|
|
|
|
|
|
|
|
|
|
|
|
|
|
|
|
|
|
|
|
|
|
|
|
|
|
|
|
|
|
|
|
|
|
|
|
|
|
|
|
|
|
|
|
|
|
|
About AquaClusters Privacy Policy Support Version - 19.0.2-4 AquaFold, Inc Copyright © 2007-2017