
Easily find issues by searching: #<Issue ID>
Example: #1832
Easily find members by searching in: <username>, <first name> and <last name>.
Example: Search smith, will return results smith and adamsmith
Aqua Data Studio / nhilam |
Follow
829
|
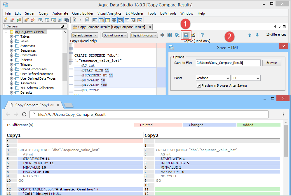
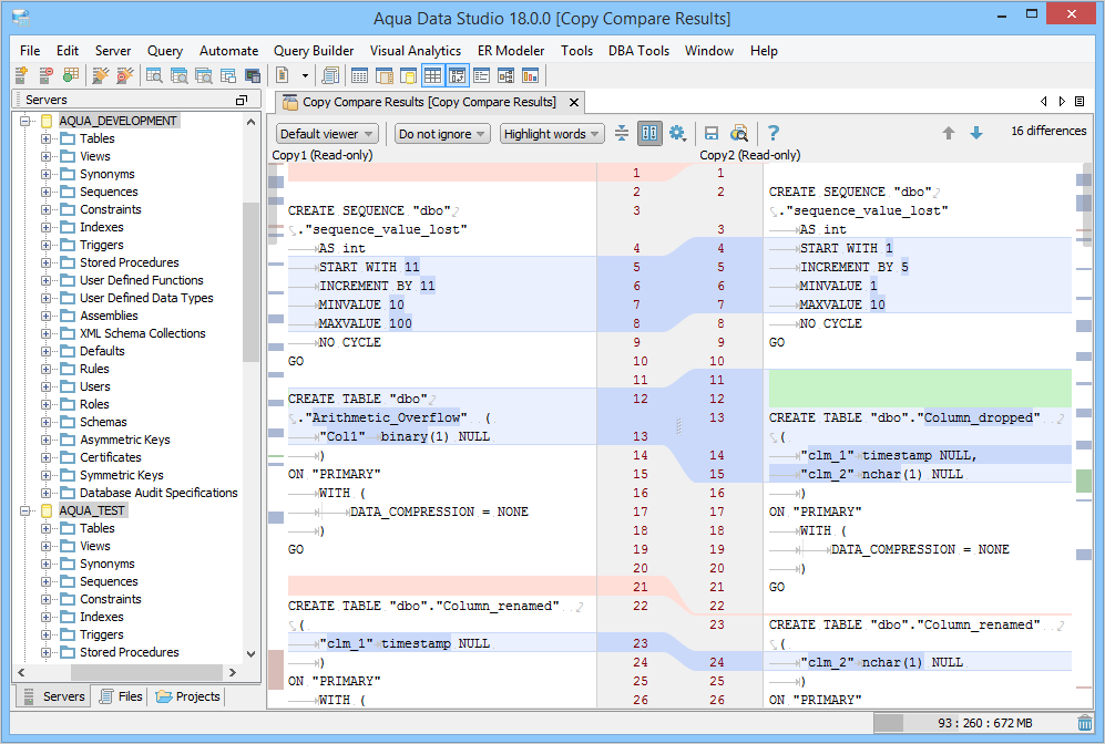
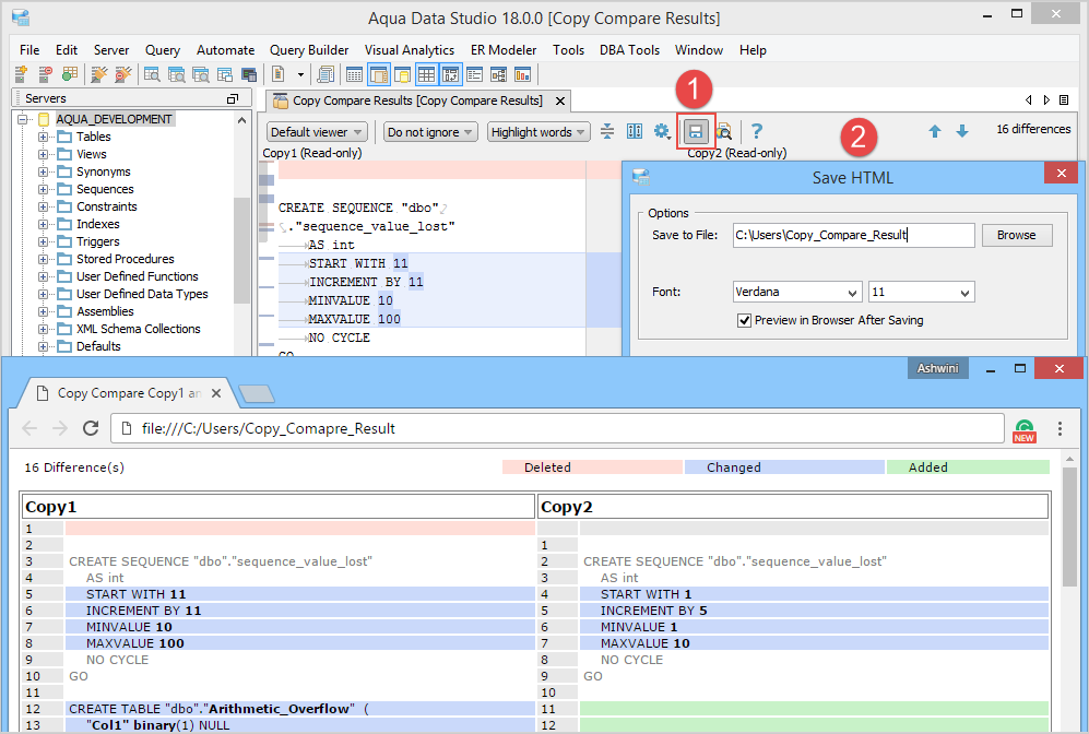
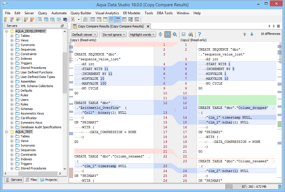
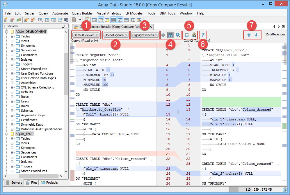
| Shortcuts | Description |
|---|---|
| F7 | Move to the next difference. |
| Shift+F7 | Move to the previous difference. |
| CTRL/Command+Shift+”-” | Collapse unchanged fragments. |
| CTRL/Command+Shift+”+” | Expand unchanged fragments. |
About AquaClusters Privacy Policy Support Version - 19.0.2-4 AquaFold, Inc Copyright © 2007-2017