
Easily find issues by searching: #<Issue ID>
Example: #1832
Easily find members by searching in: <username>, <first name> and <last name>.
Example: Search smith, will return results smith and adamsmith
Aqua Data Studio / nhilam |
Follow
829
|
|
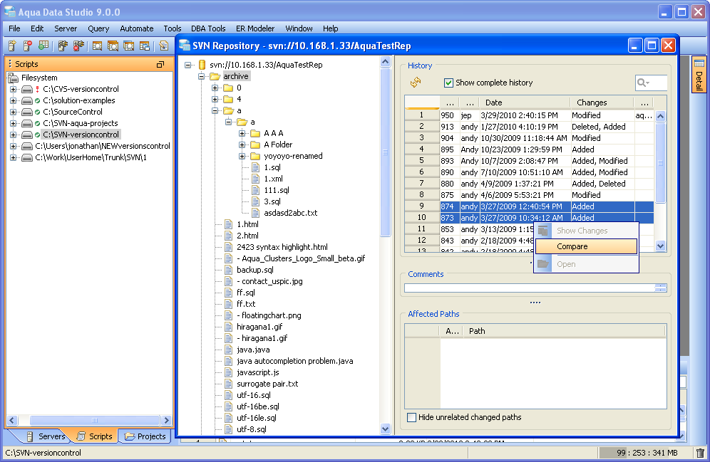
Version Control Aqua Data Studio's Version Control Clients offer a consistent user interface to Subversion (SVN) , Concurrent Versions System (CVS), Perforce and Git. The Files Browser and its contained mounts are the location for most of Aqua Data Studio's version control operations, graphically indicating which files are up to date, out of date, conflicted or unversioned. Repository Browsers for Subversion (SVN), Concurrent Versions System (CVS), Perforce and Git provide fine-grained views of directory and file histories, and include comparison tools to show the differences between versions, filtering of Revisions, Branches, Tags and HEADS with a complete history for every item. Aqua Data Studio's interface for version control clients includes update, commit, delete, refresh, version control delete (delete from repository) and version control add (add to repository). For an explanation of how the Files Browser displays version control status, see the screenshot and discussion in the Files Browser page within the Workspace and Docking Framework section. Click here for full documentation on Aqua Data Studio's CVS Client. Click here for full documentation on Aqua Data Studio's Subversion (SVN) Client. Click here for full documentation on Aqua Data Studio's Perforce Client. Click here for full documentation on Aqua Data Studio's Git Client. Click here for the Full Git Client (standalone window) documentation Version Control Integration within Aqua Data Studio All of the Editors (SQL, HTML, XML, Text, JavaScript, Java) within Aqua Data Studio incorporate in-line difference indicators for files that are part of a repository. As files are edited, indicators instantly mark where edits create differences with the local working copy. Integration of version control clients includes versioning of mounted scripts directories for database connections in the Schema Browser. When a scripts directory has been configured for a database server connection and included in a version control repository, its contents can provide multiple users an update to a common set of sql scripts and queries. Branching and Tagging Branches and Tags can be created, edited and viewed in Aqua Data Studio's CVS and SVN clients. Version Control menus allow for branch and tag creation from within the Files Browser. CVS and SVN implement branching and tagging differently, so each of the repository browsers indicate them in different ways. The CVS repository browser marks branches with a forked path icon. The SVN repository browser does not place any special icons on branches. CVS and Subversion The interfaces for Aqua Data Studio's Version Control Clients do vary slightly for CVS and Subversion (SVN) based on the differences between the two version control systems. What is the difference between CVS and Subversion? Revision Numbers
Commits
Handling of Binary Files
Directories
Renaming Files $ mv myfile1 myfile2$ cvs remove myfile1$ cvs add myfile2$ cvs commit $ svn move myfile1 myfile2$ svn commit Here, the common history of myfile1 and myfile2 is kept.
Metadata
|
|
About AquaClusters Privacy Policy Support Version - 19.0.2-4 AquaFold, Inc Copyright © 2007-2017