
Easily find issues by searching: #<Issue ID>
Example: #1832
Easily find members by searching in: <username>, <first name> and <last name>.
Example: Search smith, will return results smith and adamsmith
Aqua Data Studio / nhilam |
Follow
828
|
ADStudio now includes a modern JavaScript editor and debugger that allows users to quickly develop and test AquaScripts using syntax coloring, auto completion and other modern features.
AquaScript Editor: The new AquaScript Editor is a complete and fully functional editor for the JavaScript programming language. It provides autocompletion, syntax coloring, bookmarks, abbreviations, find/replace, incremental search and more. Editing scripts for Aqua Data Studio is as simple as writing JavaScript. The fully-featured editor optimizes the script creation process. The AquaScript Editor takes its syntax highlighting cues from the JavaScript/AquaScript Editor Options.
|
|
|
Fully-featured Script Editor |
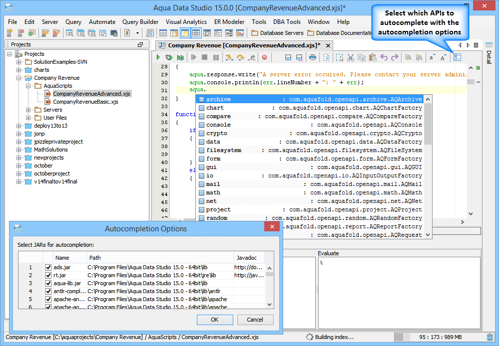
Autocompletion & Syntax Coloring: The editor has the ability to index any Java jar file to be used in autocompletion and syntax coloring. The stubs and indexes are stored in the <USER_HOME>\.datastudio\openapi folder. By default, the JVM rt.jar and the Aqua Data Studio ads.jar file are indexed. The user may choose to index other jars, such as their own proprietary libraries by selecting the options button in the editor toolbar, which allows the user to choose from a list of jars in the application class path. The indexing is done in the background and a status message is displayed in the application status bar. Once the indexing is complete, the user will have full access to the index jars for autocompletion and syntax coloring. When the application is started, if it detects that any of the index jars have changed, it will reindex the jar to synchronize the changes. The autocompletion may be triggered with a CTRL-space keystroke.
|
|
|
| API Autocompletion | Syntax Coloring |
Context Sensitive Help: The editor provides context sensitive help as you write your scripts by mapping the Shift-F1 keystroke to the launching of your web browser to the API documentation of the object you are currently working on or that you have selected. The full documentation for the Open API is located at http://docs.aquafold.com/ads/18.0/openapi, and the context help will launch to this documentation with the class appended to the end. This provides instant access to the API.
|
|
|
Context Sensitive Help |
Execute Scripts in the Editor: With the AquaScript editor, you are able to execute an AquaScript in 3 different modes from the editor toolbar. The 3 modes include: Execute in console, Debug in Console and Debug in Browser. The Execute in Console allows the user to execute the script with the Console window as the primary out to the user. Debug in Console allows the user to debug a script executed in Console mode. The Debug in Browser will launch a basic webserver within Aqua Data Studio and allow a browser to request the execution of the script, in which case the script may output to the console or to the aqua.response object which will be sent to the browser for HTML rendering. The latter is to allow a user to write and debug scripts that will be deployed to Aqua Data Server as a web-based script or application.
|
|
|
Execute Scripts in the Editor |
Debug AquaScripts within the Editor: Just like Aqua Data Studio's DB2, MS SQL Server, Oracle and Sybase SQL debuggers, AquaScripts can be stepped through during execution to examine results and debug errors. Functions can be evaluated and parameters entered as the debugging process continues. Breakpoints can be set and used to pause execution to examine values and parameters. The debugger highlights the breakpoints, indicates which one currently pauses the execution and sets bookmarks in the navigation bar so that they can be viewed quickly when there are multiple pages worth of lines to debug.
|
|
| Script Debugger |
Debug AquaScripts within a Web Browser: When debugging in the browser, the built-in HTTP server will provide an interface in a tab document within ADStudio. The interface will display the HTTP requests processed. The HTTP requests include which scripts that are executed, with the parameter name value pairs that are passed to the executing script.
|
|
|
|
|
Debug AquaScript in Browser |
Debug in Browser built-in HTTP server |
Debug Project In Browser |
|
|
|
|
|
|
|
|
|
|
|
|
|
|
|
|
|
|
|
|
|
|
|
|
|
|
|
|
|
|
|
|
|
|
|
|
|
|
|
|
|
|
|
|
|
|
|
|
|
|
|
|
|
|
|
|
|
|
|
|
|
|
|
|
|
|
|
|
|
|
|
|
About AquaClusters Privacy Policy Support Version - 19.0.2-4 AquaFold, Inc Copyright © 2007-2017