Easily find issues by searching: #<Issue ID>
Example: #1832
Easily find members by searching in: <username>, <first name> and <last name>.
Example: Search smith, will return results smith and adamsmith
Aqua Data Studio / nhilam |
Follow
828
|
To change this setting
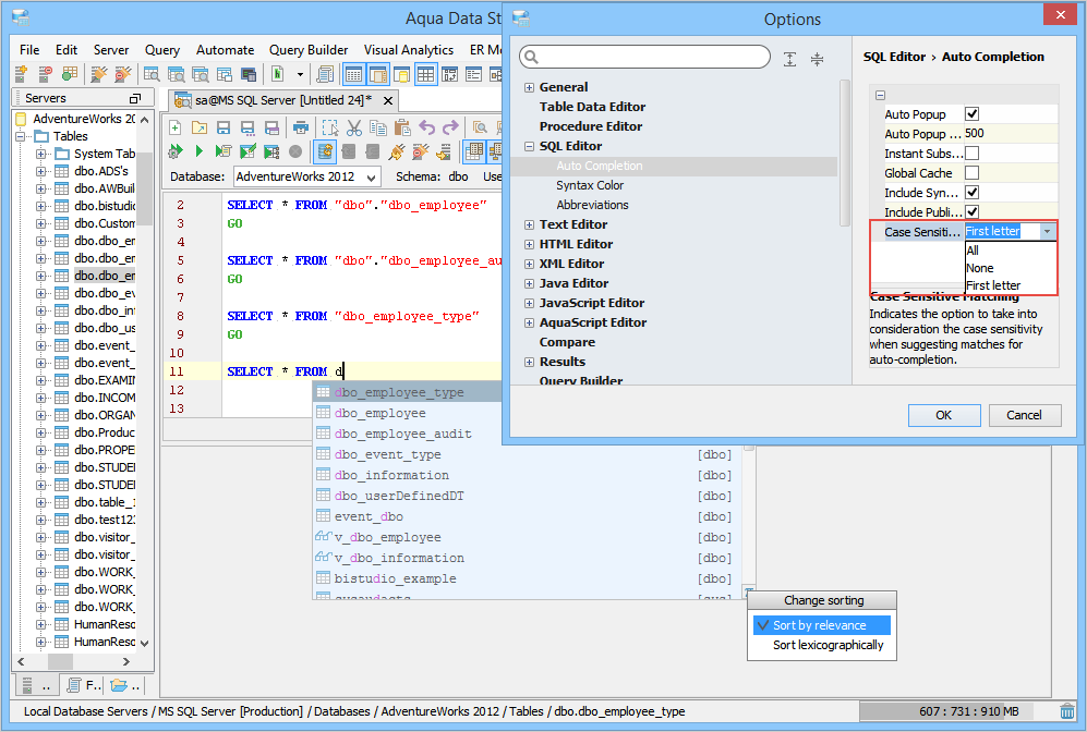
You can navigate through all errors in the Text/Text History Tabs for the executed query by using the Next Highlighted Error (F2) and Previous Highlighted Error (Shift + F2) commands of the Edit menu.
You can view usages of variable, function name or object in the current file when you place your cursor on any of these in the editor. All occurrences of the found usage will be highlighted, and marker bars will be displayed on the editor’s scroll bar. You can use these marker bars to navigate among the found usages. Hover on the marker bar to view the location of the highlighted usage.
Annotator, also known as the status indicator, shows the status of the script as you type.
You can navigate through all errors displayed at runtime by using the Next Highlighted Error (F2) and Previous Highlighted Error (Shift + F2) commands of the Edit menu.
Aqua Data Studio supports auto-updating tag attributes. On updating the opening tag attribute, the corresponding closing tag attribute is automatically updated. For example, if you update <p> to <div>, the corresponding </p> tag attribute is updated to </div>.
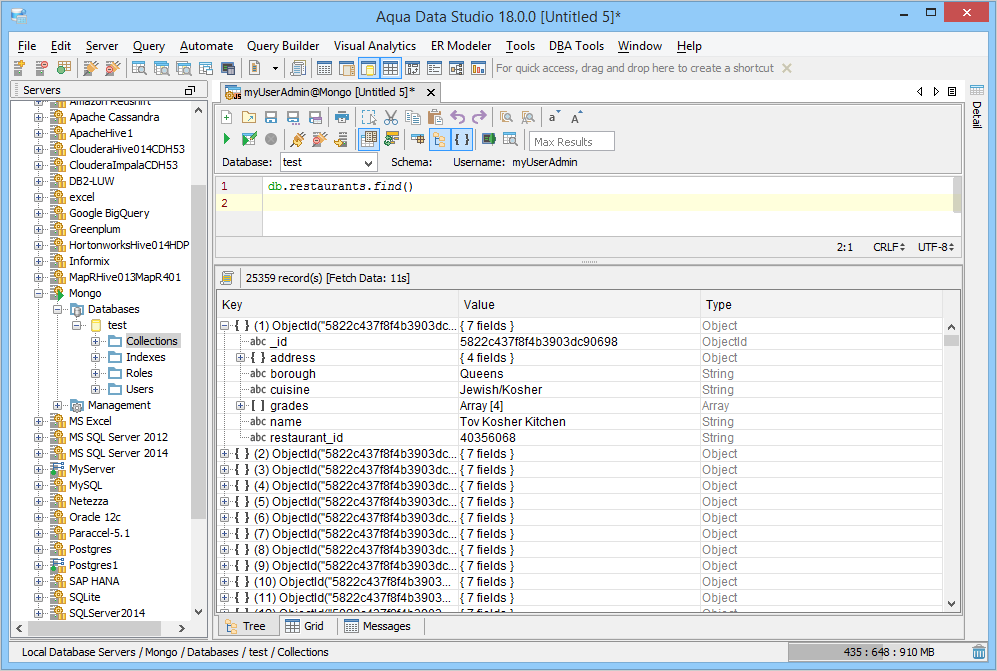
The image viewer allows a user to view a list of images in a preview pane and operate on any selected image.
You can invoke the image viewer from the Grid Results of the Query Window. When the Convert Binary to hex option is unselected, you can view from within the Table Data Editor. You can unselect this option from File > Options > Results > Data Retrieval. A user may query a database for binary/image data and then load it into the image viewer. The image viewer supports GIF, JPG, and PNG file formats.
About AquaClusters Privacy Policy Support Version - 19.0.2-4 AquaFold, Inc Copyright © 2007-2017