
Easily find issues by searching: #<Issue ID>
Example: #1832
Easily find members by searching in: <username>, <first name> and <last name>.
Example: Search smith, will return results smith and adamsmith
Aqua Data Studio / nhilam |
Follow
829
|
With Aqua Data Studio Version 20.0 release, we now support InterBase, an SQL Standards compliant database. Now Aqua Data Studio gives you the ease of registering, connecting, querying and analyzing your relational databases stored in InterBase.
Aqua Data Studio gives you the ease of registering, connecting, querying and analyzing your data to gain valuable insights. Create InterBase Database objects - Schemas, Tables, Views, Functions and much more through Aqua Data Studio's highly streamlined Visual Editing UI. Our Import and Export tools, Query Builder, ER Modeler, Compare Tools, plus many other features are available for InterBase.
Explore your InterBase server's schema by using the Schema Browser. Schema Browser is a visual tree that shows the contents of all of your Schema Objects. Right click on an object to view its properties, create new objects, or alter existing ones.
Add InterBase tables and columns, modify table constraints, and create new schemas. Edit your table data using an Excel-like grid via Aqua Data Studio's Table Data Editor. Use Query Builder to create complex join statements without ever typing a line of SQL code and see what the SQL Aqua Data Studio is generating for you.
Script an InterBase object as CREATE, ALTER or DROP for Aqua Data Studio to generate a DDL. With the Schema Script Generator, you can either choose objects to script or script the complete content of a server.
Maintain Security for your InterBase database through the Security component of the Schema Browser. Create, Alter, and Drop Users and Groups, by assigning and altering permissions.
Connect to InterBase and execute SQL queries effortlessly by using intelligent Autocomplete, SQL Abbreviations, and SQL Automation. Perform advanced analysis by using the built-in Pivot Grid and Charts, or one-click export to Excel feature.
Learn more
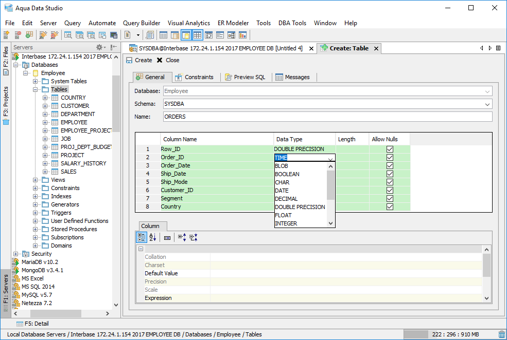
Quickly create InterBase Schemas, Tables, Views, Functions and much more through Aqua Data Studio's highly streamlined Visual Editing UI. Alter and Drop objects just as easily.
Learn more
Use powerful, Excel-like grid editing of your InterBase table data. Edit any result set and access features such as find/replace, copy, paste, delete, insert, alter, and copy rows with a single click. Preview the resulting SQL statements prior to executing them.
Learn more
Use our UI's built-in ETL functionality to import data, configure it to suit your needs, and export it in a different format. Use Aqua Data Studio's wizards to step by step import data into existing InterBase tables and exporting InterBase data based on your desired format.
Learn more
Script a complete InterBase database to file, including CREATE, DROP DDL, and INSERT DML without typing an SQL command. Save the generated scripts for later or share them with coworkers.
Learn more
Create and manage InterBase ER diagrams. From a simple reverse engineering of your existing database to designing a highly complex diagram involving thousands of entities, you can annotate, forward engineer, performs diffs, generate HTML reports and much more.
Learn more
Generate beautiful charts and graphs from your InterBase database content. Choose from a variety of chart types and customize the way you want to visualize your data. Visual Analytics gives you a clear picture of what your data means.
Learn more
Generate beautiful charts and graphs from your InterBase database content. Choose from a variety of chart types and customize the way you want to visualize your data. Visual Analytics gives you a clear picture of what your data mean as it updates your charts in real time based on your query results. You can even pivot your data and create charts based on your pivoted data.
Learn more
Automate your database ETL tasks using FluidShell, which is an interactive shell that combines the power of an SQL command line with the versatility of a UNIX shell.
Learn more
Use the Schema Compare tool to determine the differences between InterBase Schema Objects, Databases, Functions, Packages, and more quickly. Generate HTML reports of the comparison results.
Learn more
After generating results from a query, use the Results Compare Tool to search, filter and sort differences. Generate and share HTML reports of the comparison results.
Learn more
Quickly and easily find Database Objects within your InterBase database server. Narrow your search by Schema and Object Type, and enter a text to find.
Learn more
Construct sophisticated database queries without writing a line of SQL. Use our UI to select tables and columns and leverage our rich set of visual options including JOINs, GROUP BYs, SORT ORDER, equality comparisons, and more.
Learn more
|
|
|
|
|
|
|
|
|
|
|
|
|
|
|
|
|
|
|
|
About AquaClusters Privacy Policy Support Version - 19.0.2-4 AquaFold, Inc Copyright © 2007-2017