
Easily find issues by searching: #<Issue ID>
Example: #1832
Easily find members by searching in: <username>, <first name> and <last name>.
Example: Search smith, will return results smith and adamsmith
Aqua Data Studio / nhilam |
Follow
828
|
Aqua Data Studio 11.0 has many new enhancements for Sybase ASE Server, SQL Server Agent jobs, Charting Tool and the Editor.
Scripting Sybase ASE Server Role Permissions is now supported
Permissions of Server Roles for Sybase ASE database is now included with CREATE, ALTER and DROP when using Script to Window on Server Roles and Database Roles Schema Objects.
Sybase ASE User Defined Messages is added in Aqua Data Studio 11.0
The Sybase ASE Schema Node Tree now displays Messages objects allowing visual DROP and CREATE as well as scripting the DDL of Message DROP and CREATE to a query window. "sysusermessages" contains one row for each user-defined message that can be returned by Adaptive Server.
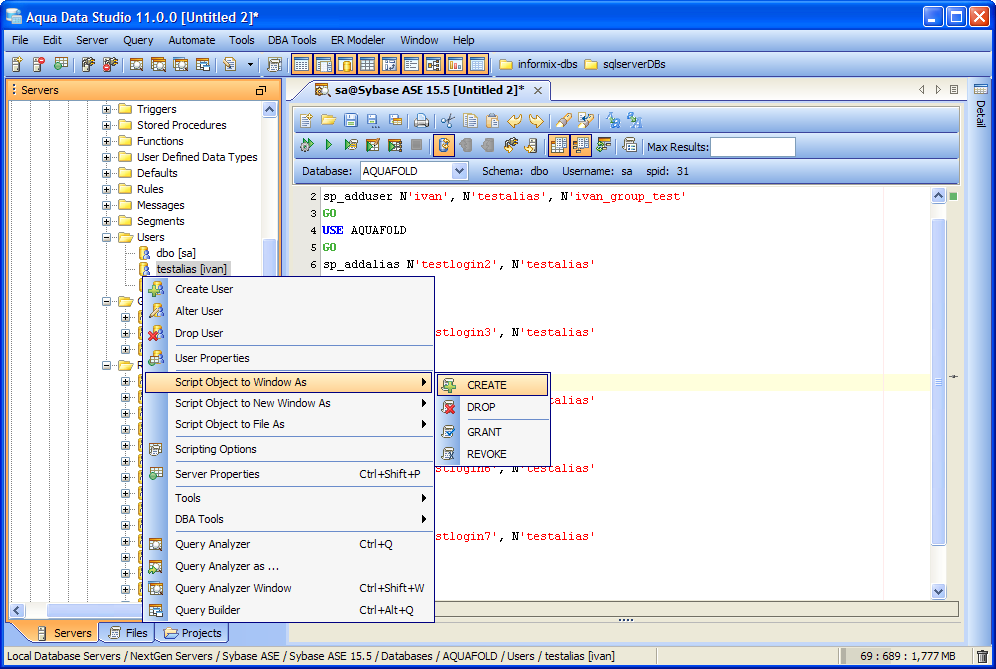
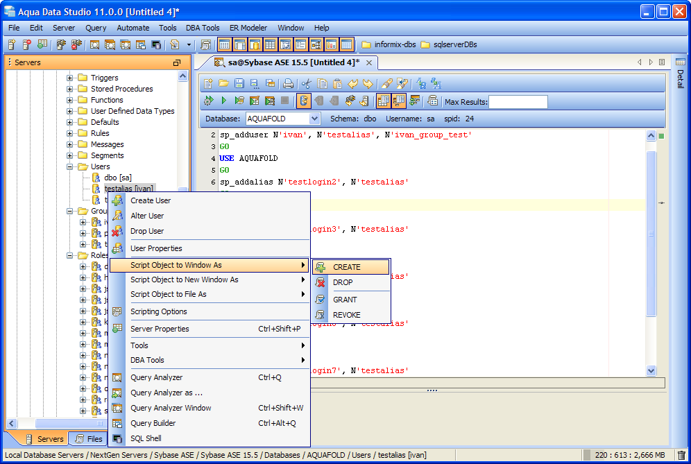
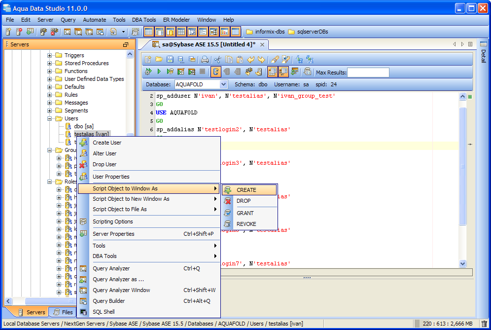
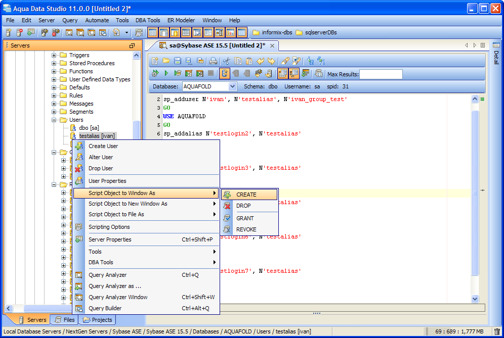
Scripting database users will script the aliases for users. Scripting Server Users also script aliases for its database users.
Sybase ASE Database Segment Threshold Support
Thresholds now appear within the Schema Node Tree underneath Database Segments.
New datatypes supported for Sybase ASE 15.5
Added support for datatypes BIGDATETIME, BIGTIME and TIME in Sybase ASE 15.5 only.
nCluster support for new datatypes
As per ncluster version 4.6 the following datatypes have been added: bytea, ip4, ip4range & uuid.
Added "Open" and "Connect" in SSH Server node
SSH Server nodes in the tree have an "Open" action and a "Connect" action. Open will open a terminal window, while the connect will expand the server tree for SSH Server Browsing .
SSH Terminal - Drag a file into the terminal to Secure Copy (SCP)
SSH Server terminal windows allow dragging and dropping a file on the terminal window to SCP (Secure Copy) that file to the connected server.
When editing an SQL Server Agent Job, the status of the Job is displayed in the Alter Job Dialog via right click in the Schema Node Tree or in the SQL Server Agent DBA Tool.
A new option to Fill Grid Color
Added a new option to change the background color of chart.The fill color within a chart can be set to the available colors.
Chart Legend Horizontal Display
When a Chart Legend is set to display at Bottom Center within Chart Options, the Legend itself displays horizontally. Another Chart enhancement is for Legend : the chart type icon, color icon & series name is now spaced evenly.
New Shortcut - Alt + Down Arrow Editor Context Menu
Using the Alt + Down Arrow keyboard shortcut within an editor displays the appropriate context menu for the editor.
New Option - Include Synonyms and Public Schema in Autocompletion
Autocompletion Options now allow including Synonyms and Public Schema in the autocompletion prompt.
New Option - Insert Content in Window
Right clicking on any file in the Files browser or Projects Browser allows you to "Insert Content in Window" so that the file contents are sent to that window. This means you can send the contents of a file to an editor or Query Analyzer without actually opening the file.
New Option to Paste Query Results to Window
By right clicking on one or more column cells in the Query Grid Results view you now have the option of sending the selected cells to the Query Window as: Column Select, IN Values, SELECT Rows from Void, SELECT Column Body, INSERT Body, UPDATE Body. Choosing any of these generates the appropriate DDL and includes the highlighted values from the Grid Results.
Table Data Editor - Right Click Menu - Insert GUID
Right clicking in the Table Data Editor now has a menu choice to Create a GUID in the current cell.
Grid Results Hide/Unhide Columns
A new option to right click in a Grid Results Column Header and to choose which Table Columns to display in the Results. This makes it much easier to pare down displayed results without having to change the SQL statement and reexecute.
Grid Results Select Entire Column Menu
A new option to right click in a Grid Results Column Header and to select the entire column. This makes it much easier to copy the content of a single column in the Grid Results.
Pivot Grid Results Copy Grid, Copy Row Field Values, Copy Column Field Values
A new option to right click in a Pivot Grid Results to copy the whole grid for pasting into Excel, the Row Field Values or the Column Field Values.
A new option for the Copy As... prompt for wrapping a line at a designated column. This makes it much easier to copy content and have it wrap at a desired character column.
Separated List Leading and Trailing Enclosures
A new option for Separated Lists when Morphing to Delimited lists allows for setting Leading and Closing Enclosures. This makes it much easier to paste content from the clipboard and surround it with desired characters.
Query re-execution settings and AquaCommand scripting now supports field settings for pivot
New enhancements for query re-execution settings and AquaCommand scripting now supports field settings for pivot.
Schema Browser - Constraints Display Columns Objects
New enhancements for the Schema Browser now displays the Constraints Columns.
Schema Browser - Icons to indicate UNIQUE and CLUSTERED Indexes
New enhancements for the Schema Browser now display different icons for UNIQUE and CLUSTERED Indexes to make them easier to distinguish.
Schema Browser - Right Click Reconnect
In the event of a disconnection, it is now possible to right click on a server in the Schema Browser and Reconnect. This prevents having to Disconnect and Reconnect to reexpand the Schema Browser Tree
Open API methods added to supports field settings for pivot
New Open API methods are added in this latest release to support field settings for pivot grid.
decryptZipAES(String sourceZipFile, String destinationFolder, Object pw) has been implemented for decrypting in aqua.crypto
|
|
|
|
|
|
|
|
|
|
|
|
|
|
|
|
|
|
|
|
|
|
|
|
|
|
|
|
|
|
|
|
|
|
|
|
|
|
|
|
|
|
|
|
|
|
|
|
|
|
|
|
|
|
|
|
|
|
|
|
|
|
|
|
|
|
|
|
|
|
|
|
|
|
|
|
|
|
|
|
About AquaClusters Privacy Policy Support Version - 19.0.2-4 AquaFold, Inc Copyright © 2007-2017