
Easily find issues by searching: #<Issue ID>
Example: #1832
Easily find members by searching in: <username>, <first name> and <last name>.
Example: Search smith, will return results smith and adamsmith
						Aqua Data Studio / nhilam | 
					
						 
							
	
	Follow
								829
						 
					 | 
				
Version 3.5 of the ParAccel Analytic Platform is fully supported, allowing all of the functionality that already existed in Aqua Data Studio for ParAccel 3.1.
Version 10.1 of DB2 LUW is fully supported, allowing all of the functionality that already existed in Aqua Data Studio for DB2 LUW 9.x.
Version 10.9 of Apache Derby is fully supported, allowing all of the functionality that already existed in Aqua Data Studio for Apache Derby 10.6.
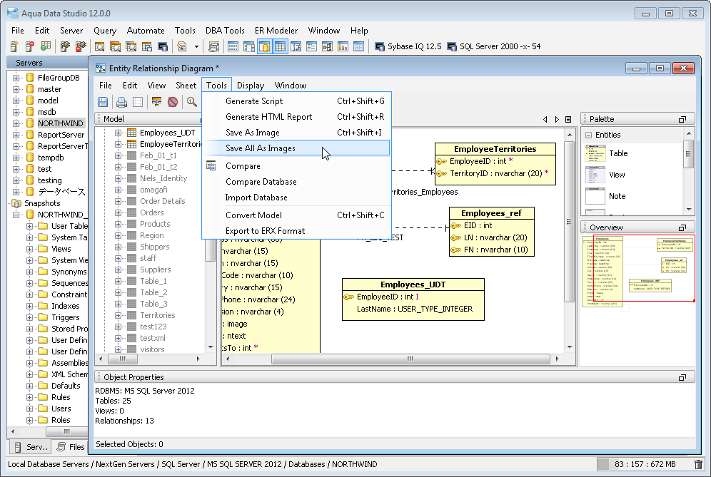
When an ER Model contains many sheets, it is now possible to generate images for all of the sheets in the model with one click using the Tools > Save All as Images menu selection. The images automatically get created and named with the model's name appended with each sheet name.
Within the Schema Tree, it is now possible to hide invisible entities by checking the Display > Hide Invisible Entities in Schema Tree menu selection. This makes it much easier to navigate the tree, as only those items visible in the sheet would be visible in the tree.
Right clicking on a column header in the Query Analyzer Grid Results allows copying that Column Name to the clipboard.
The content of a Pivot Grid can now be copied as an unbroken block of text for quick reuse with the right click menu "Copy Pivot Grid". With "Copy Pivot Grid Tabbed" you can copy as tab-delimited text, formatting the text for spreadsheet use.
The Row Field Values in a Pivot Grid can now be copied as text with a right click menu.
The Column Field Values in a Pivot Grid can also be copied as text with a right click menu.
A new option in Results > Grid Results now allows QuickFilters on the Grid to be kept across executions. Whatever QuickFilter you've typed will persist after every execution.
Altering Database Role Permissions in Sybase ASE 12.5 and above are now supported. You can also script the Role permissions (Grant/Revoke) in the latest version.
A new option exists to display Query Results Messages in either text or grid format. By default Auto is selected and will display the messages in text format when less than 5 results are generated, and in grid format if more than 5 results are generated. Choosing Text will always display messages, regardless of how many, in text format. Choosing Grid will always display messages, regardless of how many, in grid format.
| 
		 | 
| 
		 | 
| 
		 | 
| 
		 | 
| 
		 | 
| 
		 | 
| 
		 | 
| 
		 | 
| 
		 | 
| 
		 | 
| 
		 | 
| 
		 | 
| 
		 | 
| 
		 | 
| 
		 | 
| 
		 | 
| 
		 | 
| 
		 | 
| 
		 | 
| 
		 | 
| 
		 | 
| 
		 | 
| 
		 | 
| 
		 | 
| 
		 | 
| 
		 | 
| 
		 | 
| 
		 | 
| 
		 | 
| 
		 | 
| 
		 | 
| 
		 | 
| 
		 | 
| 
		 | 
| 
		 | 
| 
		 | 
| 
		 | 
About AquaClusters Privacy Policy Support Version - 19.0.2-4 AquaFold, Inc Copyright © 2007-2017