
Easily find issues by searching: #<Issue ID>
Example: #1832
Easily find members by searching in: <username>, <first name> and <last name>.
Example: Search smith, will return results smith and adamsmith
Aqua Data Studio / nhilam |
Follow
829
|
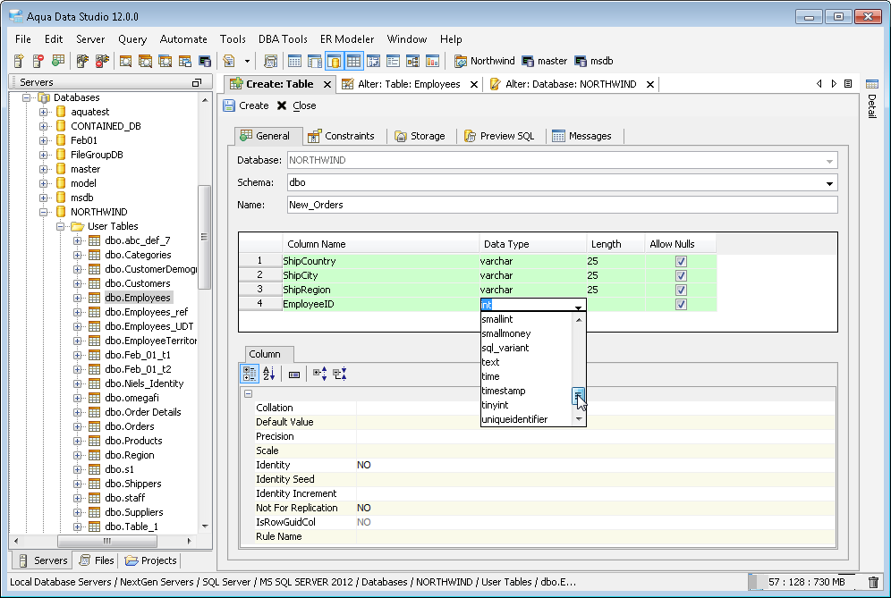
Waiting for an application to complete a task before moving on to the next task can hinder user productivity. The ability to change between partially completed tasks within the user interface of Aqua Data Studio is much more conductive to a user's productivity. For this reason, we have changed the schema object visual editors to be multi-threaded and enable multi-tasking by converting them from modal dialogs to embedded tab documents. This allows users to open multiple object editors at once and move between them while editing. The extraction of the object meta data is also performed in a separate thread in case the operation takes a longer time because of the database load or network latency. All of these enhancements result in a much more responsive user interface.
It's still possible to use floating dialogs, by choosing File > Options > General > Use floating windows for Visual Editing dialogs.
|
|
|
|
|
|
|
|
|
|
|
|
|
|
|
|
|
|
About AquaClusters Privacy Policy Support Version - 19.0.2-4 AquaFold, Inc Copyright © 2007-2017