
Easily find issues by searching: #<Issue ID>
Example: #1832
Easily find members by searching in: <username>, <first name> and <last name>.
Example: Search smith, will return results smith and adamsmith
Aqua Data Studio / nhilam |
Follow
829
|
Version 15.7 of Sybase ASE is now fully supported, giving you all the Sybase ASE tools Aqua Data Studio already provides, including the Sybase SQL Debugger and DBA Tools.
Version 15.4 of Sybase IQ is fully supported, allowing all of the functionality that already existed in Aqua Data Studio for Sybase IQ.
All of the Version Control tools can now be found under the right-click menu Version Control, keeping them in one easy-to-access location.
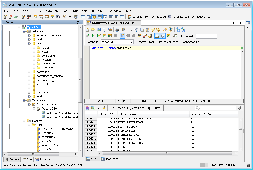
Version 5.5 of MySQL is ready for use with all of the MySQL features already built into Aqua Data Studio, including the DBA Tools.
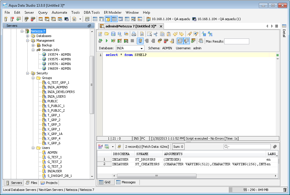
All of the tools for Netezza 6 now work flawlessly with version 7 of Netezza.
All of the tools for DB2 z/OS now work flawlessly with version 10 of DB2 z/OS.
About AquaClusters Privacy Policy Support Version - 19.0.2-4 AquaFold, Inc Copyright © 2007-2017