
Easily find issues by searching: #<Issue ID>
Example: #1832
Easily find members by searching in: <username>, <first name> and <last name>.
Example: Search smith, will return results smith and adamsmith
Aqua Data Studio / nhilam |
Follow
829
|
Aqua Data Studio now includes native support for SQLite, arguably one of the most deployed databases on the planet. Previously, you could connect to SQLite via Generic JDBC with limited functionality, but now, with all of Aqua Data Studio's built-in tools, you can interact with SQLite in an even more productive way. With Aqua Data Studio 13.0, you can register a SQLite Database and use features such as the Visual Editors, Table Data Editor, Import / Export Tools, ER Modeler and Schema Script Generator.
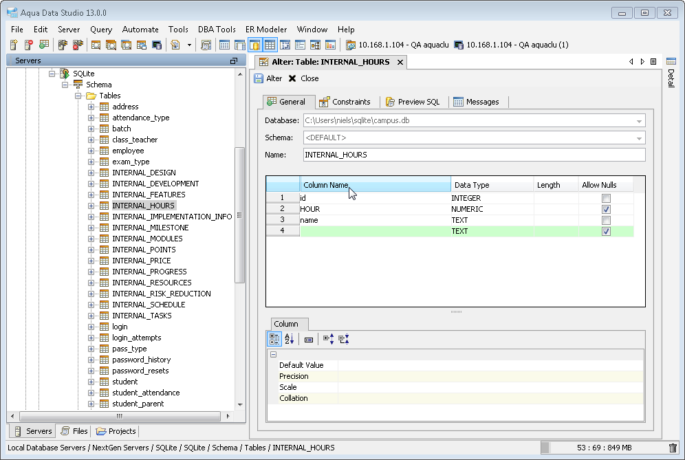
Explore your SQLite database contents by using the Schema Browser: a visual tree that shows the contents of all of your Schema Objects. Right click on an object to view its properties, create new objects, or alter existing ones.
Add SQLite tables, edit the table's columns, even edit the data within a table using an excel-like grid via Aqua Data Studio's comprehensive suite of Visual Editing tools. With the Query Builder you can even create complex join statements without ever typing a line of SQL code, but still see the SQL it's writing for you.
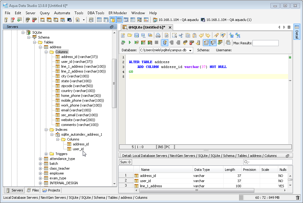
Right click on an SQLite object in the Schema Browser and you can script it as CREATE, ALTER, DROP to have Aqua Data Studio generate SQL for you. With the Schema Script Generator you can pick and choose which objects to script, or script the entire contents of a server.
Connect to SQLite and execute SQL queries effortlessly by using intelligent Autocomplete, SQL Abbreviations and SQL Automation. Perform advanced analysis by using the built-in Pivot Grid and Charts, or one-click export to Excel.
Learn more
Rapidly create SQLite Tables, Views, Triggers and much more through Aqua Data Studio's highly streamlined Visual Editing UI. Alter and Drop objects just as easily.
Learn more
Use a powerful, Excel-like grid editing of your SQLite table data. Edit any resultset and access features such as find/replace, copy, paste, delete, insert, alter, and copy rows with a single click. Preview the resulting SQL statements prior to executing them.
Learn more
Use our UI's built-in ETL functionality to import data, massage it to suit your needs and even export it in a different format. Use Aqua Data Studio's wizards to walk you through, step by step, importing data into existing SQLite tables and exporting SQLite data based on your desired format.
Learn more
Script a complete SQLite database to file, including CREATE, DROP DDL and INSERT DML without ever typing an SQL command. Save the generated scripts for later or share them with coworkers.
Learn more
Create and manage SQLite ER diagrams. From a simple reverse engineering of your existing database to designing a highly complex diagram involving thousands of entities, you can annotate, forward engineer, perform diffs, generate HTML reports and much more.
Learn more
Use Open APIs to create fully automated end-to-end solutions for your SQLite databases using JavaScript. Aqua Data Studio provides a full-fledged IDE with APIs to SQLite database access, schema DDL generation, Grid and Pivot Grid charts, version control and much more.
Learn more
FluidShell is an interactive shell which combines the power of SQL command line with the versatility of a Unix shell.
Learn more
Generate great looking charts and graphs from your SQLite database content. Choose from a variety of chart types and customize until you've designed exactly what you need to visualize your data. All charts are updated in real time based on your query results. You can even pivot your data and create charts based off of your pivoted data.
Learn more
Quickly determine the differences between SQLite Schema Objects, Databases, Indexes, Views and more by using the Schema Compare tool. It even allows comparing the data within tables. Generate HTML reports of the results once your comparisons are done.
Learn more
After you've generated results from a query, use the Results Compare Tool to search, filter and sort differences. Generate HTML reports of the comparison to share with others.
Learn more
Find the SQLite Schema and Database Objects you are looking for quickly and easily within a database. Filter for only the objects you need from within the Schema you want.
Learn more
Construct sophisticated database queries without ever writing a line of SQL. Use our UI to select tables and columns and leverage our rich set of visual options including JOINs, GROUP BYs, SORT ORDER, equality comparisons and more.
Learn more
Automatically record and archive all of the queries you run on SQLite and store them in a centralized location for auditing purposes. View a history of all the SQL statements and scripts that have been executed within the Query Analyzer, Query Builder and Table Data Editor. Execute a query from months or even years ago.
Learn more
About AquaClusters Privacy Policy Support Version - 19.0.2-4 AquaFold, Inc Copyright © 2007-2017